View a markdown version of this page

でのプロジェクトウィンドウの表示 AWS SCT - AWS Schema Conversion Tool

翻訳は機械翻訳により提供されています。提供された翻訳内容と英語版の間で齟齬、不一致または矛盾がある場合、英語版が優先します。

でのプロジェクトウィンドウの表示 AWS SCT

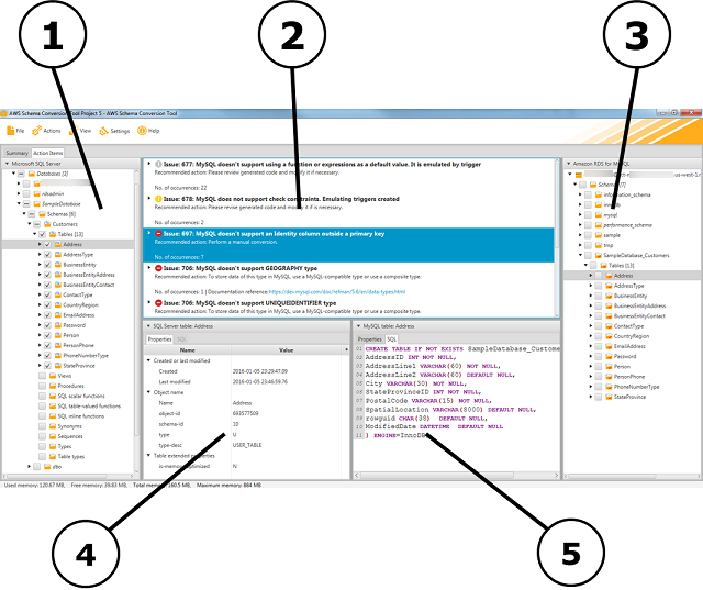
以下の図に示しているのは、スキーマ移行プロジェクトを作成してスキーマを変換するときに使用する、 AWS SCT のセクションです。

  1. 左のパネルでは、ソースデータベースのスキーマがツリービューで表示されます。データベーススキーマは "遅延ロード" されます。つまり、ツリービューから項目を選択すると、 はソースデータベースから現在のスキーマ AWS SCT を取得して表示します。

  2. 上中央のパネルでは、ターゲットデータベースエンジンに自動変換できなかったソースデータベースエンジンのスキーマ要素について、アクション項目が表示されます。

  3. 右のパネルでは、ターゲット DB インスタンスのスキーマがツリービューで表示されます。データベーススキーマは "遅延ロード" されます。つまり、ツリービューから項目を選択すると、 はターゲットデータベースから現在のスキーマ AWS SCT を取得して表示します。

AWS SCT プロジェクトウィンドウ
  1. 左下のパネルでは、スキーマ要素を選択すると、プロパティが表示されます。このプロパティには、ソーススキーマ要素と、ソースデータベースでその要素を作成するための SQL コマンドが記述されています。

  2. 右下のパネルでは、スキーマ要素を選択すると、プロパティが表示されます。このプロパティには、ターゲットスキーマ要素と、ターゲットデータベースでその要素を作成するための SQL コマンドが記述されています。この SQL コマンドを編集し、更新したコマンドをプロジェクトで保存できます。