Gestione distribuita dei dati - Implementazione di microservizi su AWS

Le traduzioni sono generate tramite traduzione automatica. In caso di conflitto tra il contenuto di una traduzione e la versione originale in Inglese, quest'ultima prevarrà.

Gestione distribuita dei dati

Nelle applicazioni tradizionali, tutti i componenti spesso condividono un unico database. Al contrario, ogni componente di un'applicazione basata su microservizi mantiene i propri dati, promuovendo l'indipendenza e il decentramento. Questo approccio, noto come gestione distribuita dei dati, comporta nuove sfide.

Una di queste sfide deriva dal compromesso tra coerenza e prestazioni nei sistemi distribuiti. Spesso è più pratico accettare lievi ritardi negli aggiornamenti dei dati (eventuale coerenza) piuttosto che insistere su aggiornamenti istantanei (coerenza immediata).

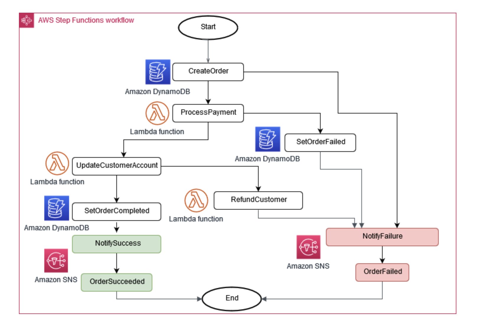
A volte, le operazioni aziendali richiedono la collaborazione di più microservizi. Se una parte si guasta, potrebbe essere necessario annullare alcune attività completate. Il modello Saga aiuta a gestire questo problema coordinando una serie di azioni compensative.

Per aiutare i microservizi a rimanere sincronizzati, è possibile utilizzare un archivio dati centralizzato. Questo negozio, gestito con strumenti come AWS Lambda, e Amazon AWS Step Functions EventBridge, può aiutare a ripulire e deduplicare i dati.

Coordinatore dell'esecuzione di Saga

Figura 6: Coordinatore dell'esecuzione di Saga

Un approccio comune alla gestione delle modifiche tra i microservizi è l'event sourcing. Ogni modifica nell'applicazione viene registrata come evento, creando una sequenza temporale dello stato del sistema. Questo approccio non solo aiuta a eseguire il debug e l'audit, ma consente anche a diverse parti di un'applicazione di reagire agli stessi eventi.

L'event sourcing spesso funziona hand-in-hand con il pattern Command Query Responsibility Segregation (CQRS), che separa la modifica dei dati e l'interrogazione dei dati in diversi moduli per migliorare le prestazioni e la sicurezza.

È possibile implementare questi modelli utilizzando una combinazione di servizi. AWS Come illustrato nella Figura 7, Amazon Kinesis Data Streams può fungere da archivio centrale degli eventi, mentre Amazon S3 fornisce uno storage durevole per tutti i record di eventi. AWS Lambda, Amazon DynamoDB e Amazon API Gateway collaborano per gestire ed elaborare questi eventi.

Diagramma che mostra lo schema di origine degli eventi su AWS

Figura 7: Schema di origine degli eventi attivo AWS

Ricorda che nei sistemi distribuiti, gli eventi potrebbero essere recapitati più volte a causa di nuovi tentativi, quindi è importante progettare le applicazioni in modo da gestire questo problema.