Guida alle funzionalità di transizione di Amazon Chime - Amazon Chime

Avviso di fine del supporto: il 20 febbraio 2026, AWS terminerà il supporto per il servizio Amazon Chime. Dopo il 20 febbraio 2026, non potrai più accedere alla console Amazon Chime o alle risorse dell'applicazione Amazon Chime. Per ulteriori informazioni, consulta il post del blog. Nota: ciò non influisce sulla disponibilità del servizio Amazon Chime SDK.

Le traduzioni sono generate tramite traduzione automatica. In caso di conflitto tra il contenuto di una traduzione e la versione originale in Inglese, quest'ultima prevarrà.

Guida alle funzionalità di transizione di Amazon Chime

Dopo un'attenta valutazione, abbiamo deciso di interrompere il supporto per il servizio Amazon Chime, incluse le funzionalità Business Calling, a partire dal 20 febbraio 2026. Amazon Chime non accetterà più nuovi clienti a partire dal 19 febbraio 2025. In qualità di cliente esistente con un account Amazon Chime Team o Enterprise creato prima del 19 febbraio 2025, puoi continuare a utilizzare le funzionalità di Amazon Chime, tra cui Business Calling, pianificazione e hosting di riunioni, aggiunta e gestione di utenti e altre funzionalità supportate dalla console di amministrazione di Amazon Chime. Dopo il 20 febbraio 2026, non sarai più in grado di gestire i tuoi utenti, ospitare riunioni Amazon Chime o utilizzare nessuna delle funzionalità di Business Calling. Contattaci Supporto se non riesci a eliminare i tuoi dati prima del 20 febbraio 2026.

Nota

Ciò non influisce sulla disponibilità del servizio Amazon Chime SDK.

Questa pagina fornisce istruzioni e best practice per gli amministratori IT e gli utenti di Amazon Chime per passare a soluzioni di collaborazione alternative per soddisfare le esigenze aziendali. Ciò potrebbe includere soluzioni fornite da AWS, come Wickr, o da AWS partner come Slack, Webex e Zoom. Visita il sito Marketplace AWSper ulteriori informazioni sulle soluzioni dei nostri partner. AWS

Funzionalità di transizione per gli amministratori di Amazon Chime

Le seguenti funzionalità di transizione sono disponibili per gli amministratori di Amazon Chime.

Report sull'utilizzo

Prima di passare a una nuova soluzione di collaborazione, può essere utile capire chi all'interno dell'organizzazione sono utenti attivi e quali funzionalità stanno utilizzando. Con i report sull'utilizzo di Amazon Chime, puoi ottenere informazioni di contatto per contattare i tuoi utenti attivi, raccogliere casi d'uso e compilare requisiti per una nuova soluzione.

I report sull'utilizzo forniscono informazioni sull'attività di ciascun utente, tra cui nome, e-mail, stato della registrazione, data di creazione dell'account utente, riunioni a cui ha partecipato, riunioni ospitate e messaggi inviati. Questi dati sono disponibili a livello settimanale per ogni account Team o Enterprise che hai creato nella console Amazon Chime. I report settimanali mostreranno l'utilizzo per settimane a partire da domenica 00:00 e terminano sabato 23:59. L'elaborazione dei dati può ritardare i report settimanali fino al lunedì della settimana successiva. Tutte le date e gli orari vengono presentati utilizzando il Coordinated Universal Time (UTC).

Attiva i report sull'utilizzo

Un bucket Amazon Simple Storage Service (Amazon S3) Simple Storage Service (Amazon S3) viene utilizzato come destinazione per i file CSV di report sull'utilizzo settimanale. Segui questi passaggi per creare un bucket Amazon S3 o selezionane uno esistente in cui il servizio Amazon Chime fornirà i report di utilizzo settimanali. Per ulteriori informazioni sulla creazione di bucket Amazon S3 o sulla navigazione e la gestione dell'accesso ai bucket Amazon S3 esistenti, consulta la pagina Guida introduttiva ad Amazon S3 nella Amazon S3 User Guide.

  1. Apri la console Amazon Chime all'indirizzohttps://chime.aws.amazon.com/.

  2. Seleziona Report di utilizzo in Impostazioni globali.

  3. Per attivare i report sull'utilizzo di Amazon Chime per il tuo account Amazon Chime, crea o seleziona prima un bucket Amazon S3.

    1. In Report destination, scegli Nuovo bucket S3 per creare un nuovo bucket e inserisci un nome seguendo le linee guida elencate. Puoi anche selezionare un bucket S3 esistente se disponi già di una posizione in cui desideri archiviare i file.

    2. Scegli Salva per creare il nuovo bucket S3 o seleziona un bucket S3 esistente.

    3. I report sull'utilizzo sono ora attivati.

  4. I report settimanali sull'utilizzo inizieranno la domenica successiva a mezzanotte UTC e i file verranno archiviati nel bucket S3 identificato.

    Configura il bucket Amazon S3 e attiva il reporting settimanale sull'utilizzo

Disattiva i report sull'utilizzo

Puoi interrompere la generazione di nuovi report sull'utilizzo in qualsiasi momento.

  1. Apri la console Amazon Chime all'indirizzohttps://chime.aws.amazon.com/.

  2. Seleziona Report di utilizzo in Impostazioni globali.

  3. Scegli Disattiva la segnalazione.

  4. Conferma che desideri interrompere la segnalazione selezionando Disattiva.

    Conferma che la segnalazione settimanale sull'utilizzo deve essere disattivata

Contenuto del rapporto

I report vengono generati settimanalmente. Completa i seguenti passaggi per visualizzare i report sull'utilizzo.

  1. Per visualizzare i tuoi dati, accedi alla console Amazon S3.

  2. Individua il nome del bucket.

  3. Il file del rapporto sull'utilizzo settimanale verrà inserito nella seguente posizione nel bucket S3:

    Amazon-Chime-User-Activity-Reports/csv/<AWSaccountID>/<year>/<month>/<day>/<AmazonChimeAccountName>_<AmazonChimeAccountId>_<yyyymmdd>.csv

    Esempio:

    Amazon-Chime-User-Activity-Reports/csv/123456789012/2024/11/03/ExampleSales_12abcdef-34gh-56i7-89jk-01234lmnopq56_20241103.csv
  4. I seguenti campi sono inclusi in ogni rapporto:

    • Nome dell'account Team o Enterprise

    • Data di inizio della settimana

    • Nome visualizzato dell'utente associato al suo account Amazon Chime

    • Indirizzo e-mail dell'utente

    • Stato di registrazione dell'utente

    • Data di creazione dell'account dell'utente

    • Il numero di riunioni a cui l'utente ha partecipato durante la settimana

    • Il numero di riunioni che l'utente ha ospitato durante la settimana

    • Il numero di messaggi inviati dall'utente (post individuali, di gruppo e di chat room) durante la settimana

    Campi e dati inclusi nel rapporto settimanale sull'utilizzo

Chiamate aziendali: trasferimento del numero di telefono

Per facilitare la transizione da Amazon Chime Business Calling per chiamate e SMS, puoi trasferire i tuoi numeri di telefono Business Calling a un altro operatore. Per ulteriori informazioni, consulta Trasferimento dei numeri di telefono.

Gestione degli account utente - Account del team

Dovrai rimuovere tutti gli utenti prima di poter eliminare il tuo account Team. Quando configuri un account Amazon Chime Team, puoi invitare nuovi utenti, impostare il loro livello di autorizzazione (Pro o Basic), configurare regioni e altre impostazioni dell'account e pagare gli utenti per ospitare riunioni o utilizzare le funzionalità di Business Calling. Quando rimuovi un utente da un team di Amazon Chime, non è in grado di utilizzare le funzionalità a pagamento, ma può continuare a utilizzare le funzionalità di messaggistica e partecipare alle riunioni. Quando li rimuovi, avranno comunque accesso all'account utente Amazon Chime e manterranno i contatti, la cronologia dei messaggi 1:1 e di gruppo e l'iscrizione alla chat room.

  1. Apri la console Amazon Chime all'indirizzohttps://chime.aws.amazon.com/.

  2. Fai clic sul nome di un team sotto l'intestazione Nome account.

  3. Fai clic sulla casella di controllo Seleziona tutto o sulla casella di controllo accanto ai singoli utenti.

  4. Scegli Rimuovi utente dal menu Azioni utente.

    Scegli Rimuovi utente dal menu Azione quando gestisci un account Team

Una volta rimossi, gli utenti possono ancora accedere e accedere ad Amazon Chime, ma non saranno più in grado di ospitare riunioni. Se desidera eliminare il proprio account Amazon Chime, può utilizzare l'opzione Elimina me utilizzando Amazon Chime Assistant. Per ulteriori informazioni, consulta Usare Amazon Chime Assistant per ottenere allegati o richiedere l'eliminazione del tuo account nel Centro assistenza Amazon Chime.

Gestione degli account utente - Account aziendali

Dovrai rimuovere tutti i domini prima di poter eliminare il tuo account Enterprise. Puoi passare da un Amazon Chime Team a un account Enterprise rivendicando il tuo dominio. Quando richiedi il tuo dominio, dimostri che la tua azienda è proprietaria del dominio e quindi sarà proprietaria dei dati dei tuoi utenti. Tutti gli utenti registrati di Amazon Chime con indirizzi e-mail che corrispondono ai domini dichiarati verranno inseriti nel tuo account Enterprise. Puoi impostare il loro livello di autorizzazione (Pro o Basic), configurare le impostazioni dell'account come le aree di riunione supportate e le regole di conservazione delle chat e pagare gli utenti per ospitare riunioni o utilizzare le funzionalità di Business Calling. Puoi rilasciare tutti gli utenti scegliendo di rimuovere i tuoi domini. Questo processo ripristinerà il profilo di ogni utente ed eliminerà tutti i dati, i contatti, le conversazioni individuali e di gruppo, l'appartenenza alla chat room e la cronologia. Una volta revocato un dominio, gli utenti non saranno più in grado di accedere tramite SSO, organizzare o pianificare riunioni e il profilo associato al loro indirizzo e-mail verrà reimpostato. Se desidera continuare a utilizzare Amazon Chime, può creare un nuovo account seguendo le istruzioni fornite nella pagina introduttiva di Amazon Chime. Una volta rimossi tutti i domini, puoi eliminare il tuo account Enterprise.

  1. Apri la console Amazon Chime all'indirizzohttps://chime.aws.amazon.com/.

  2. Scegli il nome di un account Enterprise nella colonna Nome account.

  3. Scegli Domini in Identità.

  4. Scegli Rimuovi.

  5. Quando richiesto, esamina i risultati del completamento di questa attività e fai clic sulla casella di controllo accanto a Capisco che questa azione non può essere annullata.

  6. Selezionare Rimuovi.

    La rimozione di un dominio reimposta tutti i profili degli utenti. Conferma di aver compreso l'impatto della rimozione del dominio.

Funzionalità di transizione per gli utenti di Amazon Chime

Le seguenti funzionalità di transizione sono disponibili per gli amministratori di Amazon Chime.

Utenti Pro: rimozione di Amazon Chime dagli inviti alle riunioni

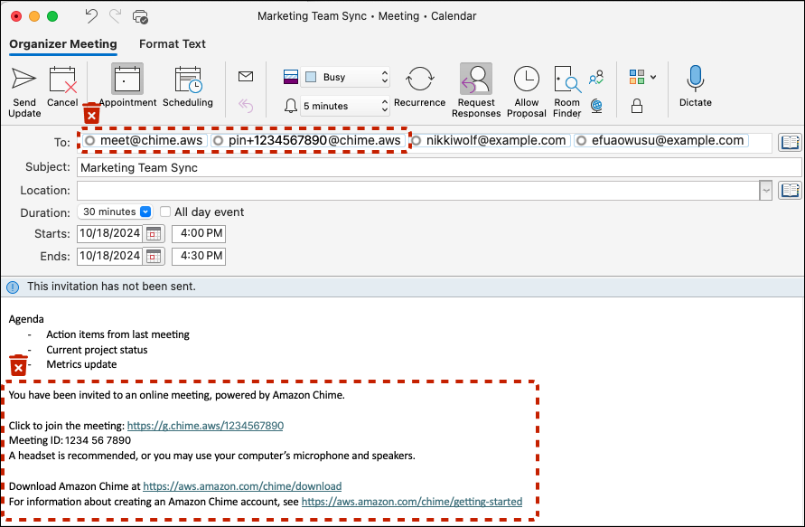
Amazon Chime chiama automaticamente i partecipanti alla riunione che hanno effettuato l'accesso ai propri clienti Amazon Chime quando disponi delle autorizzazioni di Amazon Chime Pro e li invita alle riunioni. meet@chime.aws Elimina la riunione e ricrea l'invito utilizzando la nuova soluzione oppure completa la seguente procedura per rimuovere i dettagli della riunione Amazon Chime da una riunione esistente sul tuo calendario.

  1. Apri l'applicazione di calendario (non un'applicazione di calendario mobile).

  2. Apri una serie ricorrente o una riunione.

  3. Segui i passaggi seguenti per rimuovere Amazon Chime (e le chiamate automatiche) e aggiungere le istruzioni per le riunioni della nuova soluzione:

    1. Rimuovi il segno meet@chime.aws pin+<meetingid>@chime.aws dal campo To:.

    2. Rimuovi le istruzioni per la riunione Amazon Chime dal corpo dell'invito.

    3. Se disponi di una nuova soluzione per le riunioni, genera nuove istruzioni per la riunione e aggiungile al testo.

  4. Invia l'invito e assicurati di scegliere di inviare l'aggiornamento a tutti.

  5. La riunione non dovrebbe più apparire nella home page di Amazon Chime nella sezione Riunioni imminenti e non ci sarà alcuna chiamata automatica di Amazon Chime per i partecipanti.

    Rimuovi gli utenti di Amazon Chime dalla riga To: e le istruzioni per le riunioni vengono inviate dal Body

Amministratori di chat room: ottieni un elenco di membri

Amazon Chime offre chat room per un massimo di 10.000 membri. Quando passi a una nuova soluzione di messaggistica, può essere utile poter contattare i membri della tua stanza Amazon Chime per ricreare la chat room nella tua nuova soluzione. Se sei l'amministratore di una chat room, puoi esportare il nome, l'indirizzo e-mail e il ruolo di ogni membro della chat room completando la procedura seguente.

  1. Accedi a un client Amazon Chime per Windows, macOS o Web. Questo non è disponibile utilizzando i client mobili.

  2. Accedi a una chat room in cui hai il ruolo di amministratore.

  3. Da Impostazioni della stanza (icona ⋮) scegli Esporta elenco membri.

  4. Ti verrà richiesto di salvare il file CSV sul tuo computer se utilizzi il client Windows o macOS. Se esegui questa azione dal client web, l'elenco dei membri verrà salvato nella cartella dei download. Il nome file predefinito includerà il nome della stanza.

    Nome di file di esempio: Amazon_Chime_Arnav Desai_Project_Team_room_member_list.csv

Utenti Amazon Chime: esporta i tuoi contatti personali

Amazon Chime fornisce agli utenti un elenco di contatti personale (con un massimo di 100 contatti). Aggiungi le informazioni utente di Amazon Chime al tuo elenco di contatti personali quando li inviti o quando utilizzi l'azione Aggiungi ai contatti visualizzata durante le riunioni nell'elenco delle riunioni, dal tuo elenco Contatti o scegli l'azione Aggiungi ai contatti accanto al loro nome negli elenchi Preferiti o Messaggi recenti. Quando passi a una nuova soluzione di messaggistica, può essere utile conservare le informazioni utente relative a persone esterne all'azienda o ad altre persone che hai aggiunto ai tuoi contatti personali. La procedura seguente consente di salvare nomi, indirizzi e-mail e numeri di telefono pertinenti se si utilizza Business Calling.

  1. Accedi a un client Amazon Chime per Windows, macOS o Web. Questo non è disponibile utilizzando i client mobili.

  2. Vai a Contatti nel menu superiore quando utilizzi un client Windows o macOS o Visualizza i miei contatti in Azioni rapide sul client web.

  3. Scegli Esporta contatti personali.

  4. Ti verrà richiesto di salvare il file CSV sul tuo computer se utilizzi il client Windows o macOS. Se esegui questa azione dal client web, l'elenco dei membri verrà salvato nella cartella Download.

    Nome di file di esempio: Amazon_Chime_ (Arnav Desai) _personal_contacts.csv

Riepilogo

Le organizzazioni con almeno un account Amazon Chime Team o Enterprise possono continuare a utilizzare le funzionalità Amazon Chime e Business Calling fino al 20 febbraio 2026, quando il supporto per il servizio terminerà. Le funzionalità che non saranno più supportate includono la pianificazione e l'organizzazione di riunioni, l'aggiunta e la gestione di utenti e altre funzionalità disponibili tramite la console Amazon Chime.

Risorse aggiuntive