View a markdown version of this page

Instradamento di chiamate ed eventi verso AWS Lambda funzioni per l'audio PSTN di Amazon Chime SDK - SDK Amazon Chime

Le traduzioni sono generate tramite traduzione automatica. In caso di conflitto tra il contenuto di una traduzione e la versione originale in Inglese, quest'ultima prevarrà.

Instradamento di chiamate ed eventi verso AWS Lambda funzioni per l'audio PSTN di Amazon Chime SDK

Il servizio audio PSTN offre i seguenti modi per indirizzare le chiamate telefoniche in arrivo alla sala operatoria per il AWS Lambda trattamento.

  • È possibile indirizzare le chiamate in base al numero chiamato. A tale scopo, un amministratore di Amazon Chime SDK crea una regola SIP con il tipo di trigger impostato su Al numero di telefono. Questo numero di telefono deve essere presente nell'inventario dei numeri di telefono dell'SDK Amazon Chime, nello stesso AWS account della regola SIP.

  • È possibile indirizzare le chiamate alla AWS Lambda funzione in base all'URI di richiesta di una chiamata SIP Voice Connector in entrata. A tale scopo, un amministratore di Amazon Chime SDK crea una regola SIP con il tipo di trigger impostato su Request URI hostname. Questo campo deve contenere un nome di dominio completo specificato nel campo «nome host in uscita» di un Voice Connector fornito nello stesso account della regola SIP. AWS

Nota

Quando si utilizza il tipo di trigger Request URI hostname, il servizio audio PSTN convalida la parte del segnale in ingresso (la user parte che precede il segno). Request-URI @ È necessario utilizzare il formato Augmented Backus-Naur. Lunghezza richiesta: compresa tra 1 e 36, inclusi. Utilizzate i seguenti valori: a-z, A-Z, 0-9, &, =, +, $, /, %, -, _, !, ~, *, (,), (.). Se il tuo provider SIP deve trasmettere valori più lunghi, utilizza invece un'intestazione SIP personalizzata. Per ulteriori informazioni, consulta Utilizzo delle intestazioni SIP nel servizio audio Amazon Chime SDK PTSN.

Successivamente, l'amministratore effettua il provisioning di almeno un'applicazione multimediale SIP di destinazione. Facoltativamente, è possibile fornire in via prioritaria più applicazioni multimediali SIP per supportare ridondanza e failover. Ad esempio, è possibile effettuare il provisioning di due applicazioni multimediali SIP in due AWS regioni diverse e specificarne l'ordine di priorità. Se una regola SIP ha più di un'applicazione multimediale SIP di destinazione, le funzioni Lambda dell'applicazione multimediale SIP vengono richiamate in ordine di priorità. La AWS Lambda funzione nell'applicazione multimediale SIP con l'ordine di priorità più alto (il numero più piccolo, ad esempio 1) viene eseguita per prima. Se il servizio audio PSTN non è in grado di richiamare quella AWS Lambda funzione, viene richiamata la AWS Lambda funzione nell'applicazione multimediale SIP con l'ordine di priorità immediatamente più alto (il numero minimo successivo, ad esempio 2). Se tutti i tentativi di eseguire le applicazioni multimediali SIP specificate nella regola SIP falliscono, il servizio audio PSTN si blocca.

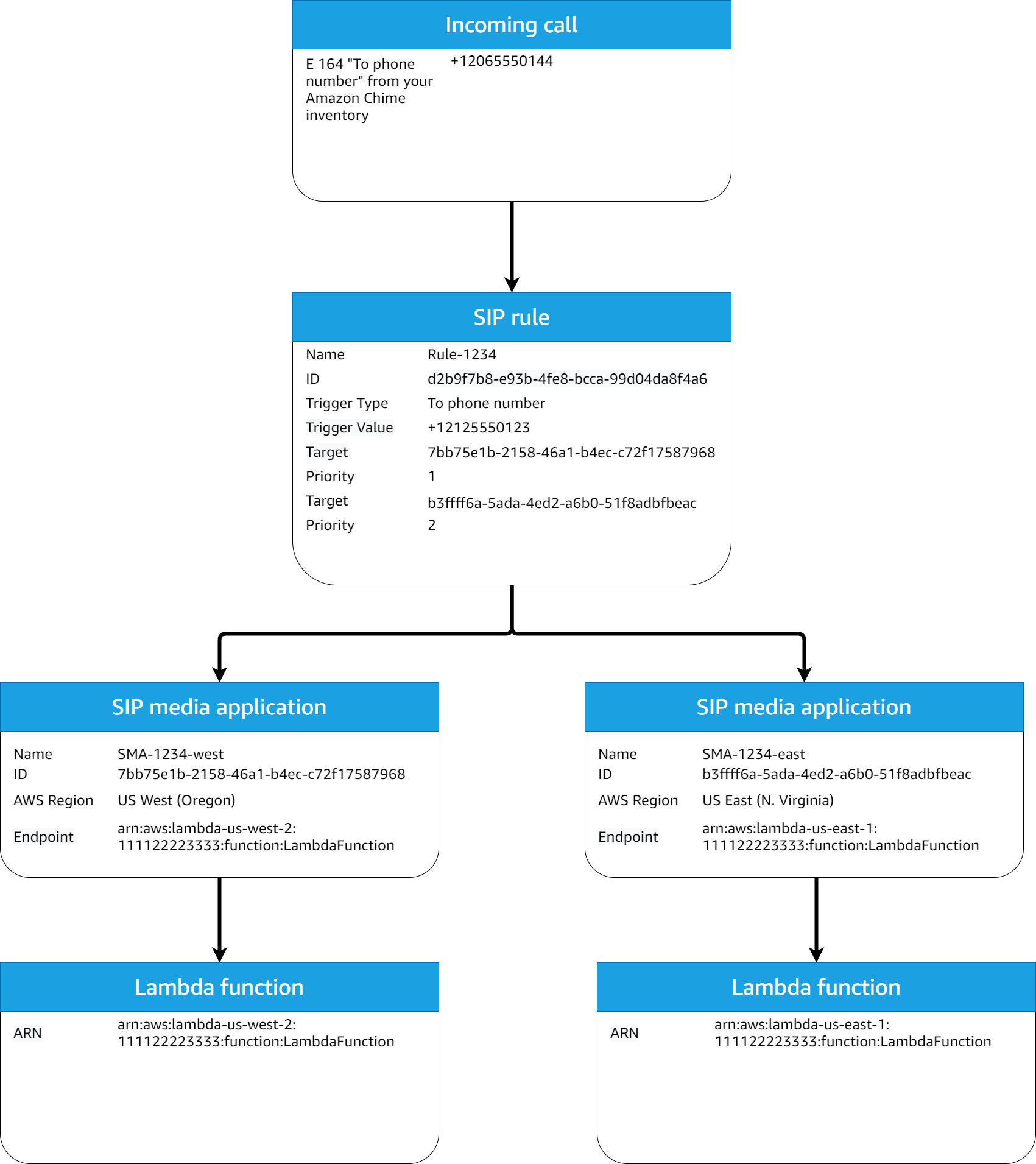
Una volta fornite le regole SIP e le applicazioni multimediali SIP necessarie, il servizio audio PSTN indirizza le chiamate in entrata verso la funzione. AWS Lambda Il diagramma seguente mostra una sequenza tipica che utilizza il tipo di trigger Al numero di telefono.

Diagramma di una regola SIP e di una regola del flusso di lavoro di un'applicazione multimediale SIP che utilizza un tipo di trigger To phone number.

Nel diagramma:

  1. Il servizio audio PSTN riceve una chiamata in arrivo verso un numero di telefono fornito in una regola SIP nello stesso account. AWS

  2. Il servizio audio PSTN valuta quindi la regola SIP e recupera l'applicazione multimediale SIP con l'ordine di priorità più alto (in questo caso, priorità 1).

  3. Il servizio richiama quindi la funzione associata all'applicazione multimediale SIP AWS Lambda .

  4. Opzionale. Se il servizio non è in grado di richiamare l'ordine di priorità AWS Lambda associato all'ordine di priorità più alto, tenterà di eseguire l'applicazione multimediale SIP con il successivo ordine di priorità più alto (in questo caso, priorità 2), se esistente.

  5. Opzionale. Se tutte le applicazioni multimediali SIP di destinazione falliscono, il servizio audio PSTN interrompe la chiamata.

Il diagramma seguente mostra una regola tipica che utilizza un tipo di trigger Request URI hostname.

Diagramma di una regola che utilizza un tipo di trigger Request URI Hostname.

Nel diagramma:

  1. Il servizio audio PSTN riceve una chiamata in arrivo su un connettore vocale Amazon Chime SDK con un nome host URI di richiesta che corrisponde a una regola SIP fornita nello stesso account. AWS

  2. Il servizio valuta quindi la regola SIP e recupera l'applicazione multimediale SIP con la priorità più bassa (in questo caso, l'unica applicazione multimediale SIP di destinazione con priorità 1).

  3. Il servizio richiama quindi la AWS Lambda funzione associata all'applicazione multimediale SIP.

  4. Opzionale. Se il servizio non è in grado di richiamare l'applicazione AWS Lambda associata alla priorità più bassa, tenta di eseguire l'applicazione multimediale SIP con la priorità immediatamente più bassa, se ne esiste una. In questo caso, esiste una sola applicazione multimediale SIP di destinazione.

  5. Opzionale. Se tutte le applicazioni multimediali SIP di destinazione falliscono, il servizio audio PSTN interrompe la chiamata.

Inoltre, è possibile creare una chiamata in uscita e successivamente richiamare la AWS Lambda funzione per un'ulteriore elaborazione utilizzando l'API. CreateSIPMediaApplicationCall Per utilizzare questa API, è necessario specificare l'ID dell'applicazione multimediale SIP fornita come parametro.

Infine, è possibile attivare la AWS Lambda funzione in qualsiasi momento mentre una chiamata è attiva utilizzando l'UpdateSIPMediaApplicationCallAPI. Per utilizzare l'API, è necessario specificare l'ID dell'applicazione multimediale SIP fornita come parametro.