View a markdown version of this page

Visualizzazione della finestra del progetto in AWS SCT - AWS Schema Conversion Tool

Le traduzioni sono generate tramite traduzione automatica. In caso di conflitto tra il contenuto di una traduzione e la versione originale in Inglese, quest'ultima prevarrà.

Visualizzazione della finestra del progetto in AWS SCT

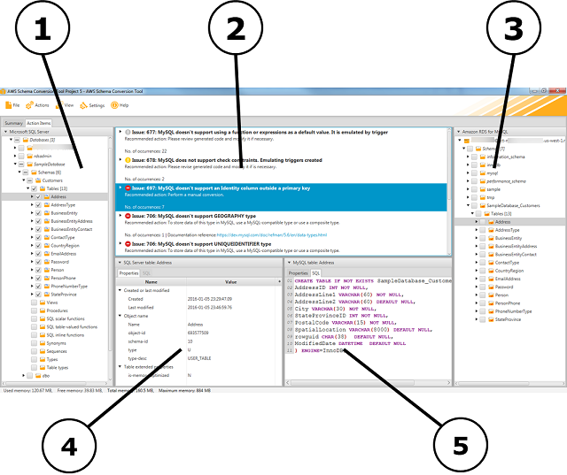
L'illustrazione che segue è ciò che si vede AWS SCT quando si crea un progetto di migrazione dello schema e quindi si converte uno schema.

  1. Nel pannello a sinistra, è presentato lo schema dal database di origine in una visualizzazione ad albero. Lo schema del database è a "caricamento differito." In altre parole, quando si seleziona un elemento dalla visualizzazione ad albero, AWS SCT ottiene e visualizza lo schema corrente dal database di origine.

  2. Nel pannello centrale superiore, compaiono le attività per elementi dello schema dal motore di database di origine che non è stato possibile convertire automaticamente per il motore di database di destinazione.

  3. Nel pannello a destra, è presentato lo schema dall'istanza database di destinazione in una visualizzazione ad albero. Lo schema del database è a "caricamento differito." Cioè, nel momento in cui si seleziona un elemento dalla visualizzazione ad albero, AWS SCT ottiene e visualizza lo schema corrente dal database di destinazione.

La finestra AWS SCT del progetto
  1. Nel pannello in basso a sinistra, quando si sceglie un elemento dello schema, vengono visualizzate le proprietà. Questi descrivono l'elemento dello schema di origine e il comando SQL per creare quell'elemento nel database di origine.

  2. Nel pannello in basso a destra, quando si sceglie un elemento dello schema, vengono visualizzate le proprietà. Questi descrivono l'elemento dello schema di destinazione e il comando SQL per creare quell'elemento nel database di destinazione. Puoi modificare tale comando SQL e salvare il comando aggiornato con il progetto.