Pola orkestrasi Saga - AWS Bimbingan Preskriptif

Terjemahan disediakan oleh mesin penerjemah. Jika konten terjemahan yang diberikan bertentangan dengan versi bahasa Inggris aslinya, utamakan versi bahasa Inggris.

Pola orkestrasi Saga

Niat

Pola orkestrasi saga menggunakan koordinator pusat (orkestrator) untuk membantu menjaga integritas data dalam transaksi terdistribusi yang menjangkau beberapa layanan. Dalam transaksi terdistribusi, beberapa layanan dapat dipanggil sebelum transaksi selesai. Ketika layanan menyimpan data di penyimpanan data yang berbeda, mungkin sulit untuk mempertahankan konsistensi data di seluruh penyimpanan data ini.

Motivasi

Transaksi adalah satu unit kerja yang mungkin melibatkan beberapa langkah, di mana semua langkah dijalankan sepenuhnya atau tidak ada langkah yang dijalankan, menghasilkan penyimpanan data yang mempertahankan status konsistennya. Istilah atomisitas, konsistensi, isolasi, dan daya tahan (ACID) mendefinisikan sifat transaksi. Database relasional menyediakan transaksi ACID untuk menjaga konsistensi data.

Untuk menjaga konsistensi dalam suatu transaksi, database relasional menggunakan metode two-phase commit (2PC). Ini terdiri dari fase persiapan dan fase komit.

  • Pada tahap persiapan, proses koordinasi meminta proses partisipasi transaksi (peserta) untuk berjanji untuk melakukan atau memutar kembali transaksi.

  • Pada fase komit, proses koordinasi meminta peserta untuk melakukan transaksi. Jika peserta tidak setuju untuk berkomitmen dalam fase persiapan, transaksi dibatalkan.

Dalam sistem terdistribusi yang mengikuti pola database-per-service desain, komit dua fase bukanlah pilihan. Ini karena setiap transaksi didistribusikan di berbagai database, dan tidak ada pengontrol tunggal yang dapat mengoordinasikan proses yang mirip dengan komit dua fase di penyimpanan data relasional. Dalam hal ini, salah satu solusinya adalah dengan menggunakan pola orkestrasi saga.

Penerapan

Gunakan pola orkestrasi saga saat:

  • Sistem Anda membutuhkan integritas dan konsistensi data dalam transaksi terdistribusi yang mencakup beberapa penyimpanan data.

  • Penyimpanan data tidak menyediakan 2PC untuk menyediakan transaksi ACID, dan menerapkan 2PC dalam batas aplikasi adalah tugas yang kompleks.

  • Anda memiliki database NoSQL, yang tidak menyediakan transaksi ACID, dan Anda perlu memperbarui beberapa tabel dalam satu transaksi.

Masalah dan pertimbangan

  • Kompleksitas: Transaksi kompensasi dan percobaan ulang menambah kompleksitas pada kode aplikasi, yang dapat mengakibatkan overhead pemeliharaan.

  • Konsistensi akhir: Pemrosesan berurutan transaksi lokal menghasilkan konsistensi akhirnya, yang dapat menjadi tantangan dalam sistem yang membutuhkan konsistensi yang kuat. Anda dapat mengatasi masalah ini dengan menetapkan harapan tim bisnis Anda untuk model konsistensi atau dengan beralih ke penyimpanan data yang memberikan konsistensi yang kuat.

  • Idempotensi: Peserta Saga harus idempoten untuk memungkinkan eksekusi berulang jika terjadi kegagalan sementara yang disebabkan oleh crash tak terduga dan kegagalan orkestrator.

  • Isolasi transaksi: Saga tidak memiliki isolasi transaksi. Orkestrasi transaksi secara bersamaan dapat menyebabkan data basi. Kami merekomendasikan menggunakan penguncian semantik untuk menangani skenario seperti itu.

  • Observabilitas: Observabilitas mengacu pada pencatatan dan penelusuran terperinci untuk memecahkan masalah dalam proses eksekusi dan orkestrasi. Ini menjadi penting ketika jumlah peserta saga meningkat, menghasilkan kompleksitas dalam debugging.

  • Masalah latensi: Transaksi kompensasi dapat menambah latensi ke waktu respons keseluruhan ketika saga terdiri dari beberapa langkah. Hindari panggilan sinkron dalam kasus seperti itu.

  • Titik kegagalan tunggal: Orkestrator dapat menjadi satu titik kegagalan karena mengoordinasikan seluruh transaksi. Dalam beberapa kasus, pola koreografi saga lebih disukai karena masalah ini.

Implementasi

Arsitektur tingkat tinggi

Dalam diagram arsitektur berikut, orkestrator saga memiliki tiga peserta: layanan pesanan, layanan inventaris, dan layanan pembayaran. Tiga langkah diperlukan untuk menyelesaikan transaksi: T1, T2, dan T3. Orkestrator saga menyadari langkah-langkah dan menjalankannya dalam urutan yang diperlukan. Ketika langkah T3 gagal (kegagalan pembayaran), orkestrator menjalankan transaksi kompensasi C1 dan C2 untuk mengembalikan data ke keadaan awal.

Arsitektur tingkat tinggi orkestra Saga

Anda dapat menggunakan AWS Step Functionsuntuk menerapkan orkestrasi saga ketika transaksi didistribusikan di beberapa database.

Implementasi menggunakan AWS layanan

Solusi sampel menggunakan alur kerja standar di Step Functions untuk mengimplementasikan pola orkestrasi saga.

Menerapkan alur kerja saga dengan Step Functions

Saat pelanggan memanggil API, fungsi Lambda dipanggil, dan preprocessing terjadi di fungsi Lambda. Fungsi memulai alur kerja Step Functions untuk mulai memproses transaksi terdistribusi. Jika preprocessing tidak diperlukan, Anda dapat memulai alur kerja Step Functions langsung dari API Gateway tanpa menggunakan fungsi Lambda.

Penggunaan Step Functions mengurangi titik tunggal masalah kegagalan, yang melekat dalam implementasi pola orkestrasi saga. Step Functions memiliki toleransi kesalahan bawaan dan mempertahankan kapasitas layanan di beberapa Availability Zone di setiap Wilayah AWS untuk melindungi aplikasi dari kegagalan mesin atau pusat data individual. Ini membantu memastikan ketersediaan tinggi untuk layanan itu sendiri dan untuk alur kerja aplikasi yang dioperasikannya.

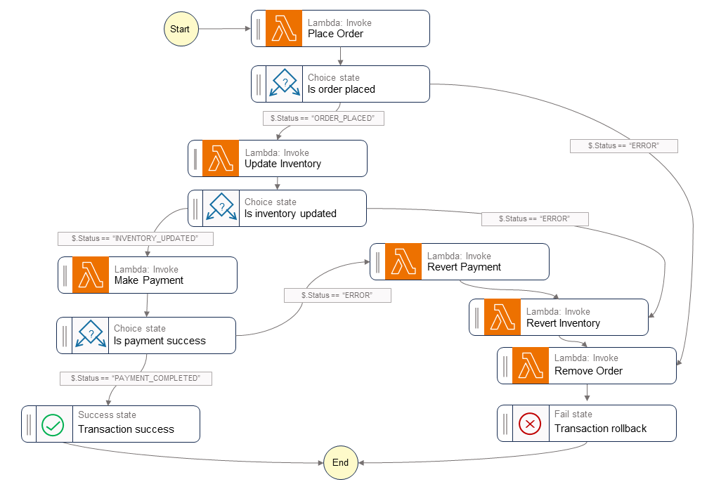
Alur kerja Step Functions

Mesin status Step Functions memungkinkan Anda mengonfigurasi persyaratan alur kontrol berbasis keputusan untuk implementasi pola. Alur kerja Step Functions memanggil layanan individual untuk penempatan pesanan, pembaruan inventaris, dan pemrosesan pembayaran untuk menyelesaikan transaksi dan mengirimkan pemberitahuan peristiwa untuk diproses lebih lanjut. Alur kerja Step Functions bertindak sebagai orkestrator untuk mengoordinasikan transaksi. Jika alur kerja berisi kesalahan, orkestrator menjalankan transaksi kompensasi untuk memastikan integritas data dipertahankan di seluruh layanan.

Diagram berikut menunjukkan langkah-langkah yang berjalan di dalam alur kerja Step Functions. Langkah Place OrderUpdate Inventory, dan Make Payment langkah-langkah menunjukkan jalan sukses. Pesanan ditempatkan, inventaris diperbarui, dan pembayaran diproses sebelum Success status dikembalikan ke penelepon.

FungsiRevert Payment,Revert Inventory, dan Remove Order Lambda menunjukkan transaksi kompensasi yang dijalankan orkestrator ketika setiap langkah dalam alur kerja gagal. Jika alur kerja gagal pada Update Inventory langkah tersebut, orkestrator memanggil Revert Inventory dan Remove Order langkah-langkah sebelum mengembalikan Fail status ke pemanggil. Transaksi kompensasi ini memastikan bahwa integritas data dipertahankan. Inventaris kembali ke tingkat semula dan pesanan dikembalikan.

Alur kerja Step Functions Saga

Kode sampel

Contoh kode berikut menunjukkan bagaimana Anda dapat membuat orkestrator saga dengan menggunakan Step Functions. Untuk melihat kode lengkap, lihat GitHubrepositori untuk contoh ini.

Definisi tugas

var successState = new Succeed(this,"SuccessState"); var failState = new Fail(this, "Fail"); var placeOrderTask = new LambdaInvoke(this, "Place Order", new LambdaInvokeProps { LambdaFunction = placeOrderLambda, Comment = "Place Order", RetryOnServiceExceptions = false, PayloadResponseOnly = true }); var updateInventoryTask = new LambdaInvoke(this,"Update Inventory", new LambdaInvokeProps { LambdaFunction = updateInventoryLambda, Comment = "Update inventory", RetryOnServiceExceptions = false, PayloadResponseOnly = true }); var makePaymentTask = new LambdaInvoke(this,"Make Payment", new LambdaInvokeProps { LambdaFunction = makePaymentLambda, Comment = "Make Payment", RetryOnServiceExceptions = false, PayloadResponseOnly = true }); var removeOrderTask = new LambdaInvoke(this, "Remove Order", new LambdaInvokeProps { LambdaFunction = removeOrderLambda, Comment = "Remove Order", RetryOnServiceExceptions = false, PayloadResponseOnly = true }).Next(failState); var revertInventoryTask = new LambdaInvoke(this,"Revert Inventory", new LambdaInvokeProps { LambdaFunction = revertInventoryLambda, Comment = "Revert inventory", RetryOnServiceExceptions = false, PayloadResponseOnly = true }).Next(removeOrderTask); var revertPaymentTask = new LambdaInvoke(this,"Revert Payment", new LambdaInvokeProps { LambdaFunction = revertPaymentLambda, Comment = "Revert Payment", RetryOnServiceExceptions = false, PayloadResponseOnly = true }).Next(revertInventoryTask); var waitState = new Wait(this, "Wait state", new WaitProps { Time = WaitTime.Duration(Duration.Seconds(30)) }).Next(revertInventoryTask);

Fungsi langkah dan definisi mesin negara

var stepDefinition = placeOrderTask .Next(new Choice(this, "Is order placed") .When(Condition.StringEquals("$.Status", "ORDER_PLACED"), updateInventoryTask .Next(new Choice(this, "Is inventory updated") .When(Condition.StringEquals("$.Status", "INVENTORY_UPDATED"), makePaymentTask.Next(new Choice(this, "Is payment success") .When(Condition.StringEquals("$.Status", "PAYMENT_COMPLETED"), successState) .When(Condition.StringEquals("$.Status", "ERROR"), revertPaymentTask))) .When(Condition.StringEquals("$.Status", "ERROR"), waitState))) .When(Condition.StringEquals("$.Status", "ERROR"), failState)); var stateMachine = new StateMachine(this, "DistributedTransactionOrchestrator", new StateMachineProps { StateMachineName = "DistributedTransactionOrchestrator", StateMachineType = StateMachineType.STANDARD, Role = iamStepFunctionRole, TracingEnabled = true, Definition = stepDefinition });

GitHub repositori

Untuk implementasi lengkap arsitektur sampel untuk pola ini, lihat GitHub repositori di. https://github.com/aws-samples/saga-orchestration-netcore-blog

Referensi blog

Konten terkait

Video

Video berikut membahas bagaimana menerapkan pola orkestrasi saga dengan menggunakan. AWS Step Functions