View a markdown version of this page

Menentukan lokasi tabel dan tingkat partisi - AWS Glue

Terjemahan disediakan oleh mesin penerjemah. Jika konten terjemahan yang diberikan bertentangan dengan versi bahasa Inggris aslinya, utamakan versi bahasa Inggris.

Menentukan lokasi tabel dan tingkat partisi

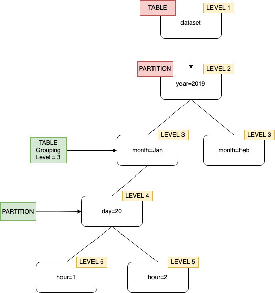
Secara default, saat crawler mendefinisikan tabel untuk data yang disimpan di Amazon S3, crawler mencoba menggabungkan skema bersama-sama, dan membuat tabel tingkat atas (). year=2019 Dalam beberapa kasus, Anda mungkin mengharapkan sebuah crawler membuat tabel untuk folder month=Jan namun crawler membuat partisi karena folder saudara (month=Mar) digabung ke dalam tabel yang sama.

Opsi crawler tingkat tabel memberikan fleksibilitas untuk memberitahu crawler di mana tabel berada, dan bagaimana Anda ingin membuat partisi. Bila Anda menentukan sebuah Tingkat tabel, tabel tersebut dibuat pada tingkat absolut dari bucket Amazon S3.

Pengelompokan crawler dalam grup dengan tingkat tabel yang ditentukan sebagai tingkat 2.

Saat mengkonfigurasi crawler di konsol, Anda dapat menentukan nilai untuk opsi crawler Tingkat tabel. Nilai-nya harus bilangan bulat positif yang menunjukkan lokasi tabel (tingkat absolut dalam set data). Tingkat untuk folder tingkat atas adalah 1. Misalnya, untuk path mydataset/year/month/day/hour, jika tingkat diatur ke 3, maka tabel dibuat di lokasi mydataset/year/month.

Konsol Manajemen AWS
  1. Masuk ke Konsol Manajemen AWS dan buka AWS Glue konsol di https://console.aws.amazon.com/glue/.

  2. Pilih Crawler di bawah Katalog Data.

  3. Saat Anda mengonfigurasi crawler, di bawah Output dan penjadwalan, pilih Tingkat tabel di bawah Opsi lanjutan.

Menentukan sebuah tingkat tabel dalam konfigurasi crawler.
AWS CLI

Saat Anda mengonfigurasi crawler menggunakan AWS CLI, atur configuration parameter seperti yang ditunjukkan pada kode contoh:

aws glue update-crawler \ --name myCrawler \ --configuration '{"Version": 1.0, "Grouping": { "TableLevelConfiguration": 2 }}'
API

Saat Anda mengonfigurasi crawler menggunakan API, atur Configuration bidang dengan representasi string dari objek JSON berikut; misalnya:

configuration = jsonencode( { "Version": 1.0, "Grouping": { TableLevelConfiguration = 2 } })
CloudFormation

Dalam contoh ini, Anda mengatur opsi Table level yang tersedia di konsol dalam CloudFormation template Anda:

"Configuration": "{ \"Version\":1.0, \"Grouping\":{\"TableLevelConfiguration\":2} }"