View a markdown version of this page

Panduan untuk fitur transisi Amazon Chime - Amazon Chime

Pemberitahuan akhir dukungan: Pada 20 Februari 2026, AWS akan mengakhiri dukungan untuk layanan Amazon Chime. Setelah 20 Februari 2026, Anda tidak akan lagi dapat mengakses konsol Amazon Chime atau sumber daya aplikasi Amazon Chime. Untuk informasi lebih lanjut, kunjungi posting blog. Catatan: Ini tidak memengaruhi ketersediaan layanan Amazon Chime SDK.

Terjemahan disediakan oleh mesin penerjemah. Jika konten terjemahan yang diberikan bertentangan dengan versi bahasa Inggris aslinya, utamakan versi bahasa Inggris.

Panduan untuk fitur transisi Amazon Chime

Setelah mempertimbangkan dengan cermat, kami memutuskan untuk mengakhiri dukungan untuk layanan Amazon Chime, termasuk fitur Panggilan Bisnis, efektif 20 Februari 2026. Amazon Chime tidak akan lagi menerima pelanggan baru mulai 19 Februari 2025. Sebagai pelanggan lama dengan akun Amazon Chime Team atau Enterprise yang dibuat sebelum 19 Februari 2025, Anda dapat terus menggunakan fitur Amazon Chime, termasuk Panggilan Bisnis, penjadwalan dan hosting rapat, menambah dan mengelola pengguna, dan kemampuan lain yang didukung melalui konsol admin Amazon Chime. Setelah 20 Februari 2026, Anda tidak akan lagi dapat mengelola pengguna, menyelenggarakan rapat Amazon Chime, atau menggunakan fitur Panggilan Bisnis apa pun. Hubungi Dukungan jika Anda tidak dapat menghapus data Anda sebelum 20 Februari 2026.

catatan

Ini tidak memengaruhi ketersediaan layanan Amazon Chime SDK.

Halaman ini memberikan petunjuk dan praktik terbaik bagi administrator dan pengguna TI Amazon Chime untuk beralih ke solusi kolaborasi alternatif guna memenuhi kebutuhan bisnis Anda. Ini mungkin termasuk solusi yang disediakan oleh AWS, seperti Wickr, atau dari AWS mitra, seperti Slack, Webex, dan Zoom. Kunjungi AWS Marketplaceuntuk informasi lebih lanjut tentang solusi AWS mitra kami.

Fitur transisi untuk administrator Amazon Chime

Fitur transisi berikut tersedia untuk administrator Amazon Chime.

Pelaporan penggunaan

Sebelum Anda beralih ke solusi kolaborasi baru, akan sangat membantu untuk memahami siapa di dalam organisasi Anda yang merupakan pengguna aktif dan fitur apa yang mereka gunakan. Dengan pelaporan penggunaan Amazon Chime, Anda bisa mendapatkan informasi kontak untuk menjangkau pengguna aktif Anda, mengumpulkan kasus penggunaan, dan mengompilasi persyaratan untuk solusi baru.

Pelaporan penggunaan memberi Anda informasi tentang aktivitas setiap pengguna, termasuk nama, email, status pendaftaran, tanggal pembuatan akun pengguna, rapat yang dihadiri, rapat yang dihosting, dan pesan yang dikirim. Data ini tersedia pada tingkat mingguan untuk setiap akun Tim atau Perusahaan yang telah Anda buat di konsol Amazon Chime. Laporan mingguan akan menunjukkan penggunaan selama berminggu-minggu mulai hari Minggu 00:00 dan berakhir pada hari Sabtu 23:59. Pemrosesan data dapat menunda laporan mingguan hingga Senin minggu berikutnya. Semua tanggal dan waktu disajikan menggunakan Coordinated Universal Time (UTC).

Aktifkan pelaporan penggunaan

Bucket Amazon Simple Storage Service (Amazon S3) digunakan sebagai tujuan untuk file CSV pelaporan penggunaan mingguan Anda. Ikuti langkah-langkah ini untuk membuat bucket Amazon S3 atau memilih bucket yang sudah ada di mana layanan Amazon Chime akan mengirimkan laporan penggunaan mingguan. Untuk informasi selengkapnya tentang membuat bucket Amazon S3 atau menavigasi dan mengelola akses ke bucket Amazon S3 yang ada, kunjungi Memulai Amazon S3 di Panduan Pengguna Amazon S3.

  1. Buka konsol Amazon Chime dihttps://chime.aws.amazon.com/.

  2. Pilih Pelaporan penggunaan di bawah Pengaturan global.

  3. Untuk mengaktifkan pelaporan penggunaan Amazon Chime untuk akun Amazon Chime Anda, buat atau pilih bucket Amazon S3 terlebih dahulu.

    1. Di bawah tujuan Laporan, pilih bucket S3 baru untuk membuat bucket baru dan masukkan nama mengikuti panduan yang tercantum. Anda juga dapat memilih bucket S3 yang ada jika Anda sudah memiliki lokasi di mana Anda ingin menyimpan file.

    2. Pilih Simpan untuk membuat bucket S3 baru atau pilih bucket S3 yang sudah ada.

    3. Pelaporan penggunaan sekarang diaktifkan.

  4. Pelaporan penggunaan mingguan Anda akan dimulai pada hari Minggu berikutnya pada tengah malam UTC, dan file akan disimpan dalam ember S3 yang diidentifikasi.

    Siapkan bucket Amazon S3 dan aktifkan pelaporan penggunaan mingguan

Matikan pelaporan penggunaan

Anda dapat berhenti membuat laporan penggunaan baru kapan saja.

  1. Buka konsol Amazon Chime dihttps://chime.aws.amazon.com/.

  2. Pilih Pelaporan penggunaan di bawah Pengaturan global.

  3. Pilih Matikan pelaporan.

  4. Konfirmasikan bahwa Anda ingin pelaporan dihentikan dengan memilih Nonaktifkan.

    Konfirmasikan bahwa pelaporan penggunaan mingguan harus dimatikan

Melaporkan isi

Laporan dibuat setiap minggu. Selesaikan langkah-langkah berikut untuk melihat pelaporan penggunaan.

  1. Untuk melihat data Anda, telusuri ke konsol Amazon S3.

  2. Temukan nama bucket.

  3. File laporan penggunaan mingguan akan ditempatkan di lokasi berikut di bucket S3 Anda:

    Amazon-Chime-User-Activity-Reports/csv/<AWSaccountID>/<year>/<month>/<day>/<AmazonChimeAccountName>_<AmazonChimeAccountId>_<yyyymmdd>.csv

    Contoh:

    Amazon-Chime-User-Activity-Reports/csv/123456789012/2024/11/03/ExampleSales_12abcdef-34gh-56i7-89jk-01234lmnopq56_20241103.csv
  4. Bidang berikut disertakan dalam setiap laporan:

    • Nama akun tim atau Perusahaan

    • Tanggal mulai minggu

    • Nama tampilan pengguna yang terkait dengan akun Amazon Chime mereka

    • Alamat email pengguna

    • Status pendaftaran pengguna

    • Tanggal pembuatan akun pengguna

    • Jumlah pertemuan yang dihadiri pengguna selama seminggu

    • Jumlah rapat yang dihosting pengguna selama seminggu

    • Jumlah pesan yang dikirim pengguna (1:1, posting grup, dan ruang obrolan) selama seminggu

    Bidang dan data yang disertakan dalam laporan penggunaan mingguan

Panggilan bisnis - Porting nomor telepon

Untuk membantu transisi dari Amazon Chime Business Calling untuk suara dan SMS, Anda dapat mem-port nomor telepon Panggilan Bisnis Anda ke operator lain. Untuk mengetahui informasi selengkapnya, lihat Mem-porting nomor telepon keluar.

Mengelola akun pengguna Anda - Akun tim

Anda harus menghapus semua pengguna sebelum dapat menghapus akun Tim Anda. Saat menyiapkan akun Amazon Chime Team, Anda dapat mengundang pengguna baru, mengatur tingkat izin mereka (Pro atau Dasar), mengonfigurasi wilayah dan setelan akun lainnya, dan membayar pengguna untuk menghosting rapat atau menggunakan fitur Panggilan Bisnis. Saat Anda menghapus pengguna dari Tim Chime Amazon, mereka tidak dapat menggunakan fitur berbayar, tetapi mereka dapat terus menggunakan fitur perpesanan dan menghadiri rapat. Saat Anda menghapusnya, mereka masih memiliki akses ke akun pengguna Amazon Chime dan akan mempertahankan kontak mereka, riwayat pesan 1:1 dan grup, dan keanggotaan ruang obrolan.

  1. Buka konsol Amazon Chime dihttps://chime.aws.amazon.com/.

  2. Klik nama Tim di bawah judul Nama akun.

  3. Klik kotak centang Pilih semua atau kotak centang di samping pengguna individu.

  4. Pilih Hapus pengguna dari menu Tindakan pengguna.

    Pilih Hapus pengguna dari menu Tindakan saat mengelola akun Tim

Setelah pengguna Anda dihapus, mereka masih dapat masuk dan mengakses Amazon Chime, tetapi mereka tidak lagi dapat menyelenggarakan rapat. Jika mereka ingin menghapus akun Amazon Chime mereka, mereka dapat menggunakan opsi hapus saya menggunakan Amazon Chime Assistant. Untuk informasi selengkapnya, lihat Menggunakan Amazon Chime Assistant untuk mendapatkan lampiran atau meminta agar akun Anda dihapus di Pusat Bantuan Amazon Chime.

Mengelola akun pengguna Anda - Akun perusahaan

Anda harus menghapus semua domain sebelum dapat menghapus akun Enterprise Anda. Anda dapat memutakhirkan dari Tim Amazon Chime ke akun Enterprise dengan mengklaim domain Anda. Ketika Anda mengklaim domain Anda, Anda membuktikan bahwa perusahaan Anda memiliki domain dan karenanya akan memiliki data pengguna Anda. Semua pengguna Amazon Chime terdaftar dengan alamat email yang cocok dengan domain yang diklaim akan ditarik ke akun Enterprise Anda. Anda menetapkan tingkat izin mereka (Pro atau Dasar), menetapkan setelan akun seperti wilayah rapat yang didukung dan aturan retensi obrolan, dan membayar pengguna Anda untuk menyelenggarakan rapat atau menggunakan fitur Panggilan Bisnis. Anda dapat melepaskan semua pengguna dengan memilih untuk menghapus domain Anda. Proses ini akan mengatur ulang profil setiap pengguna dan menghapus semua data, kontak, percakapan 1:1 dan grup, keanggotaan ruang obrolan, dan riwayat. Setelah Anda membatalkan klaim domain, pengguna tidak akan lagi dapat masuk menggunakan SSO, host, atau menjadwalkan rapat, dan profil yang terkait dengan alamat email mereka akan diatur ulang. Jika mereka ingin terus menggunakan Amazon Chime, mereka dapat membuat akun baru mengikuti instruksi yang diberikan di halaman memulai Amazon Chime. Setelah semua domain dihapus, Anda dapat menghapus akun Enterprise Anda.

  1. Buka konsol Amazon Chime dihttps://chime.aws.amazon.com/.

  2. Pilih nama akun Perusahaan di kolom Nama akun.

  3. Pilih Domain di bawah Identitas.

  4. Pilih Hapus.

  5. Saat diminta, tinjau hasil penyelesaian tugas ini dan klik kotak centang di sebelah Saya mengerti bahwa tindakan ini tidak dapat dibalik.

  6. Pilih Hapus.

    Menghapus domain akan mengatur ulang semua profil pengguna Anda. Konfirmasikan bahwa Anda memahami dampak penghapusan domain.

Fitur transisi untuk Pengguna Amazon Chime

Fitur transisi berikut tersedia untuk administrator Amazon Chime.

Pengguna Pro - Menghapus Amazon Chime dari undangan rapat

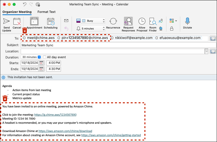
Amazon Chime memanggil peserta rapat secara otomatis yang masuk ke klien Amazon Chime mereka saat Anda memiliki izin Amazon Chime Pro dan mengundang ke rapat Anda. meet@chime.aws Hapus rapat Anda dan buat ulang undangan menggunakan solusi baru atau selesaikan prosedur berikut untuk menghapus detail rapat Amazon Chime dari rapat yang ada di kalender Anda.

  1. Buka aplikasi kalender Anda (bukan aplikasi kalender seluler).

  2. Buka seri berulang atau rapat.

  3. Ikuti langkah-langkah berikut untuk menghapus Amazon Chime (dan panggilan otomatis) dan menambahkan petunjuk pertemuan solusi baru:

    1. Hapus meet@chime.aws dan pin+<meetingid>@chime.aws dari bidang Kepada:.

    2. Hapus instruksi rapat Amazon Chime dari badan undangan.

    3. Jika Anda memiliki solusi rapat baru, buat instruksi rapat baru dan tambahkan ke badan.

  4. Kirim undangan dan pastikan untuk memilih untuk mengirim pembaruan ke semua.

  5. Rapat Anda seharusnya tidak lagi muncul di halaman Beranda Amazon Chime Anda di bawah Rapat mendatang dan tidak akan ada dering otomatis Amazon Chime untuk peserta Anda.

    Hapus pengguna Amazon Chime dari baris Kepada: dan instruksi rapat dari Tubuh

Administrator Ruang Obrolan - Dapatkan daftar anggota

Amazon Chime menyediakan ruang obrolan untuk sebanyak 10.000 anggota. Saat Anda pindah ke solusi perpesanan baru, akan sangat membantu jika Anda dapat menghubungi anggota di ruang Amazon Chime Anda untuk membuat ulang ruang obrolan di solusi baru Anda. Jika Anda adalah administrator ruang obrolan, Anda dapat mengekspor nama, alamat email, dan peran setiap anggota ruang obrolan Anda dengan menyelesaikan prosedur berikut.

  1. Masuk ke Amazon Chime Windows, macOS, atau klien web. Ini tidak tersedia menggunakan klien seluler.

  2. Arahkan ke ruang obrolan tempat Anda memiliki peran Administrator.

  3. Dari Pengaturan kamar (ikon) pilih Ekspor daftar anggota.

  4. Anda akan diminta untuk menyimpan file CSV ke komputer Anda jika Anda menggunakan klien Windows atau macOS. Jika Anda melakukan tindakan ini dari klien web, daftar anggota akan disimpan ke folder unduhan Anda. Nama file default akan menyertakan nama kamar.

    Contoh nama file: Amazon_Chime_Arnav Desai_Project_Team_room_member_list.csv

Pengguna Amazon Chime - Ekspor kontak pribadi Anda

Amazon Chime menyediakan pengguna dengan daftar kontak pribadi (dengan hingga 100 kontak). Anda menambahkan informasi pengguna Amazon Chime ke daftar kontak pribadi saat mengundang mereka, atau saat Anda menggunakan tindakan Tambahkan ke kontak yang ditampilkan selama rapat di daftar rapat, dari daftar Kontak, atau pilih tindakan Tambahkan ke kontak di samping namanya di daftar Favorit atau Pesan Terbaru. Ketika Anda pindah ke solusi pesan baru, akan sangat membantu untuk menjaga informasi pengguna bagi mereka yang berada di luar perusahaan Anda atau orang lain yang telah Anda tambahkan ke kontak pribadi Anda. Prosedur berikut memungkinkan Anda untuk menyimpan nama, alamat email, dan nomor telepon yang relevan jika Anda menggunakan Panggilan Bisnis.

  1. Masuk ke Amazon Chime Windows, macOS, atau klien web. Ini tidak tersedia menggunakan klien seluler.

  2. Arahkan ke Kontak di menu atas saat Anda menggunakan klien Windows atau macOS atau Lihat kontak saya di bawah Tindakan cepat di klien web.

  3. Pilih Ekspor kontak pribadi.

  4. Anda akan diminta untuk menyimpan file CSV ke komputer Anda jika Anda menggunakan klien Windows atau macOS. Jika Anda melakukan tindakan ini dari klien web, daftar anggota akan disimpan ke folder Unduhan Anda.

    Contoh nama file: Amazon_Chime_ (Arnav Desai) _personal_contacts.csv

Ringkasan

Organizations dengan setidaknya satu akun Amazon Chime Team atau Enterprise, dapat terus menggunakan fitur Amazon Chime dan Business Calling hingga 20 Februari 2026, ketika dukungan untuk layanan akan berakhir. Fitur yang tidak lagi didukung termasuk penjadwalan dan hosting rapat, menambah dan mengelola pengguna, dan kemampuan lain yang tersedia menggunakan konsol Amazon Chime.

Sumber Daya Tambahan