View a markdown version of this page

VoiceFocusMemahami layanan audio Amazon Chime SDK PTSN - Amazon Chime SDK

Terjemahan disediakan oleh mesin penerjemah. Jika konten terjemahan yang diberikan bertentangan dengan versi bahasa Inggris aslinya, utamakan versi bahasa Inggris.

VoiceFocusMemahami layanan audio Amazon Chime SDK PTSN

Memungkinkan Anda menerapkan peredam bising Amazon Voice Focus ke kaki panggilan masuk dan keluar pada panggilan public switched telephony network (PSTN). Saat Anda menerapkan Amazon Voice Focus, ini mengurangi kebisingan latar belakang tanpa memengaruhi ucapan manusia. Ini dapat membuat speaker saat ini lebih mudah didengar.

Untuk membuat kaki panggilan masuk, Anda menggunakan aturan SIP yang memanggil AWS Lambda fungsi dengan NewInboundCall acara. Anda dapat membuat kaki panggilan keluar dengan menggunakan CallAndBridge tindakan, atau dengan menggunakan operasi CreateSIPMediaApplicationCallAPI. Untuk informasi selengkapnya tentang Amazon Voice Focus, lihat Cara kerja peredam bising Amazon Chime SDK.

Amazon Voice Focus mengurangi suara non-ucapan yang tidak diinginkan, termasuk:

  • Suara lingkungan —angin, kipas angin, air mengalir

  • Suara latar belakang —mesin pemotong rumput, anjing-kucing menggonggong

  • Suara latar depan —pengetikan, pengocokan kertas

catatan

Saat Anda menggunakan Amazon Voice AWS Focus, menagih Anda untuk menit panggilan aktif dari setiap leg panggilan dan untuk setiap menit penggunaan aplikasi media SIP.

Contoh ini menunjukkan VoiceFocus tindakan yang khas.

{ "SchemaVersion": "1.0", "Actions":[ { "Type": "VoiceFocus", "Parameters": { "Enable": True|False, // required "CallId": "call-id-1", // required } } ] }
Enable

Deskripsi - Mengaktifkan atau menonaktifkan Amazon Voice Focus

Nilai yang diizinkan - True | False

Diperlukan - Ya

Nilai default - Tidak ada

CallId

Deskripsi — CallId peserta dalam CallDetails pemanggilan AWS Lambda fungsi

Nilai yang diizinkan - ID panggilan yang valid

Diperlukan - Ya

Nilai default - Tidak ada

Contoh ini menunjukkan ACTION_SUCCESSFUL acara yang sukses untuk VoiceFocus aksi tersebut.

{ "SchemaVersion": "1.0", "Sequence": 3, "InvocationEventType": "ACTION_SUCCESSFUL", "ActionData": { "Type": "VoiceFocus", "Parameters": { "Enable": True, "CallId": "call-id-1" } }, "CallDetails":{ ..... ..... "Participants":[ { "CallId": "call-id-of-caller", ..... "Status": "Connected" }, { "CallId": "call-id-of-callee", ..... "Status": "Connected" } ] } }

Contoh ini menunjukkan ACTION_FAILED peristiwa khas untuk VoiceFocus tindakan tersebut.

{ "SchemaVersion": "1.0", "Sequence":2, "InvocationEventType": "ACTION_FAILED", "ActionData":{ "Type": "VoiceFocus", "Parameters": { "Enable": True, "CallId": "call-id-1" } }, "ErrorType": "SystemException", "ErrorMessage": "System error while running action" }, "CallDetails":{ ..... ..... "Participants":[ { "CallId": "call-id-of-caller", ..... } ] } }
Penanganan kesalahan

Untuk alasan keamanan, tindakan audio PSTN memiliki batas 5 permintaan panggilan per detik, per akun pelanggan (CPS). Ketika permintaan panggilan melebihi batas 5 CPS, tindakan mengembalikan pesan kesalahan. Tabel ini mencantumkan pesan kesalahan yang dikembalikan oleh VoiceFocus tindakan.

Kesalahan Pesan Alasan

ActionExecutionThrottled

Gagal menjalankan tindakan. Jumlah maksimum tindakan per detik telah tercapai.

Jumlah permintaan tindakan Fokus Suara per detik melebihi batas sistem.

MissingRequiredActionParameter

Parameter tindakan yang diperlukan tidak ada.

Kehilangan satu atau lebih parameter yang diperlukan saat menjalankan tindakan.

SystemException

Kesalahan sistem saat menjalankan tindakan.

Terjadi kesalahan sistem saat menjalankan tindakan.

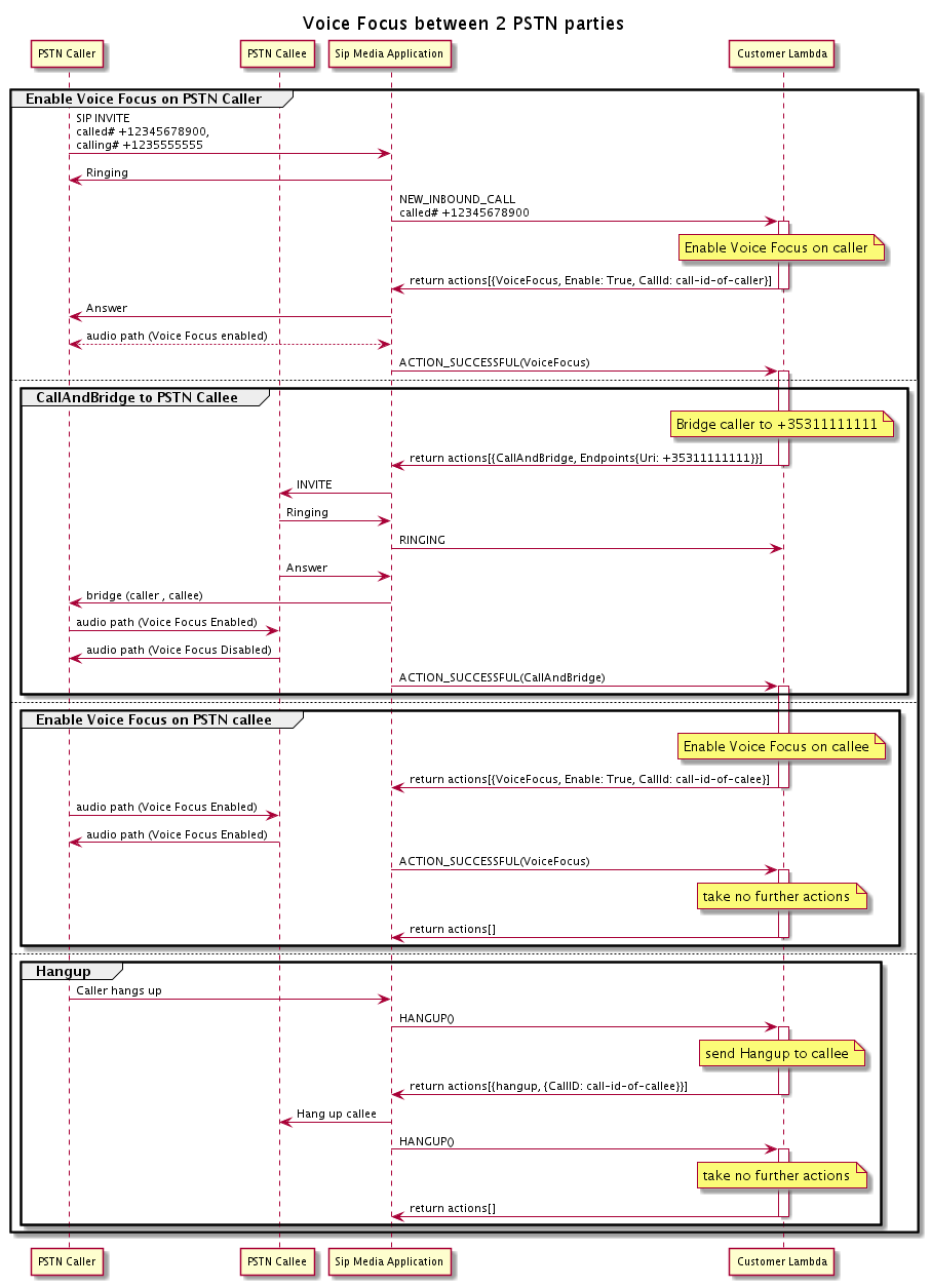
Alur panggilan

Diagram ini menunjukkan alur panggilan untuk mengaktifkan dan menonaktifkan Amazon Voice Focus untuk tindakan antara dua CallAndBridge panggilan PSTN.

Alur panggilan saat Anda mengaktifkan atau menonaktifkan fokus Amazon Voice untuk dua panggilan PSTN yang dijembatani.

Untuk kaki panggilan keluar, AWS Lambda fungsi ini memungkinkan fokus Amazon Voice untuk pemanggil dan mengembalikan serangkaian tindakan, termasuk. CallAndBridge Setelah panggilan dijembatani, VoiceFocus tindakan akan menampilkan ACTION_SUCCESSFUL peristiwa, dan fungsi Lambda mengembalikan serangkaian peristiwa lain yang memungkinkan Amazon Voice Focus untuk orang yang dipanggil. Kumpulan tindakan itu mencakupVoiceFocus,Enable,True, dan ID pemanggil. Tidak ada tindakan lebih lanjut yang diambil sampai penelepon menutup telepon. Fungsi Lambda kemudian mengirimkan Hangup tindakan ke aplikasi media SIP. Aplikasi menutup orang yang dipanggil dan mengirim fungsi Hangup kembali ke fungsi Lambda, yang tidak mengambil tindakan lebih lanjut.