Cara kerja kait siklus hidup di grup Auto Scaling - Amazon EC2 Auto Scaling

Terjemahan disediakan oleh mesin penerjemah. Jika konten terjemahan yang diberikan bertentangan dengan versi bahasa Inggris aslinya, utamakan versi bahasa Inggris.

Cara kerja kait siklus hidup di grup Auto Scaling

Instans Amazon EC2 bertransisi melalui status yang berbeda dari saat diluncurkan hingga dihentikan. Anda dapat membuat tindakan kustom untuk grup Auto Scaling untuk bertindak saat instance bertransisi ke status tunggu karena pengait siklus hidup.

Ilustrasi berikut menunjukkan transisi antara status instans Auto Scaling saat Anda menggunakan kait siklus hidup untuk skala keluar dan menskalakan.

Transisi antara instans Auto Scaling menyatakan saat Anda menggunakan kait siklus hidup untuk skala keluar dan menskalakan.

Seperti yang ditunjukkan pada diagram sebelumnya:

  1. Grup Auto Scaling merespons peristiwa scale-out dan mulai meluncurkan instance.

  2. Pengait siklus hidup menempatkan instance ke status tunggu (Pending:Wait) dan kemudian melakukan tindakan khusus.

    Instance tetap dalam status tunggu hingga Anda menyelesaikan tindakan siklus hidup, atau periode batas waktu berakhir. Secara default, instance tetap dalam status tunggu selama satu jam, dan kemudian grup Auto Scaling melanjutkan proses peluncuran ()Pending:Proceed. Jika Anda memerlukan waktu lebih banyak, Anda dapat memulai ulang periode jeda dengan merekam detak jantung. Jika Anda menyelesaikan tindakan siklus hidup ketika tindakan kustom telah selesai dan periode batas waktu belum kedaluwarsa, periode berakhir dan grup Auto Scaling melanjutkan proses peluncuran.

  3. Instance memasuki InService negara bagian dan masa tenggang pemeriksaan kesehatan dimulai. Namun, sebelum instance mencapai InService status, jika grup Auto Scaling dikaitkan dengan penyeimbang beban Elastic Load Balancing, instans terdaftar dengan penyeimbang beban, dan penyeimbang beban mulai memeriksa kesehatannya. Setelah masa tenggang pemeriksaan kesehatan berakhir, Amazon EC2 Auto Scaling mulai memeriksa kondisi kesehatan instans.

  4. Grup Auto Scaling merespons peristiwa scale-in dan mulai menghentikan sebuah instance. Jika grup Auto Scaling digunakan dengan Elastic Load Balancing, instance terminating pertama kali dideregistrasi dari load balancer. Jika pengurasan koneksi diaktifkan untuk penyeimbang beban, instance berhenti menerima koneksi baru dan menunggu koneksi yang ada mengalir sebelum menyelesaikan proses deregistrasi.

  5. Pengait siklus hidup menempatkan instance ke status tunggu (Terminating:Wait) dan kemudian melakukan tindakan khusus.

    Instance tetap dalam status tunggu baik sampai Anda menyelesaikan tindakan siklus hidup, atau sampai periode batas waktu berakhir (satu jam secara default). Setelah Anda menyelesaikan hook siklus hidup atau periode batas waktu kedaluwarsa, instance akan beralih ke status berikutnya (). Terminating:Proceed

  6. Instance dihentikan.

penting

Instans di kolam hangat juga memiliki siklus hidupnya sendiri dengan status tunggu yang sesuai, seperti yang dijelaskan dalam. Transisi status siklus hidup untuk instance di kolam hangat

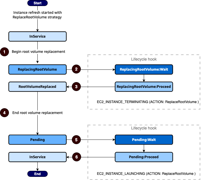
Transisi status siklus hidup untuk instance yang mengalami penggantian volume root

Diagram berikut menunjukkan transisi antara status instans Auto Scaling saat Anda menggunakan kait siklus hidup untuk mengganti volume root:

Transisi antara instans Auto Scaling menyatakan saat Anda menggunakan kait siklus hidup untuk mengganti volume root.

Seperti yang ditunjukkan pada diagram sebelumnya:

  1. Grup Auto Scaling merespons penyegaran instance dan memilih instance untuk penggantian volume root. Instance memasuki ReplacingRootVolume negara bagian. Jika instance terdaftar dengan penyeimbang beban, instans tersebut dideregistrasi dari penyeimbang beban.

  2. Pengait siklus hidup menempatkan instance ke status tunggu (ReplacingRootVolume:Wait) dan kemudian melakukan tindakan khusus. Instance tetap dalam status tunggu hingga Anda menyelesaikan tindakan siklus hidup, atau periode batas waktu berakhir. Jika Anda menyelesaikan tindakan siklus hidup ketika tindakan kustom telah selesai dan periode batas waktu belum kedaluwarsa, periode berakhir dan grup Auto Scaling melanjutkan proses penggantian volume root.

  3. Instance menyelesaikan penggantian volume root dan memasuki RootVolumeReplaced status.

  4. Instance memasuki Pending negara bagian.

  5. Pengait siklus hidup menempatkan instance ke status tunggu (Pending:Wait) dan kemudian melakukan tindakan khusus. Instance tetap dalam status tunggu hingga Anda menyelesaikan tindakan siklus hidup, atau hingga periode batas waktu berakhir. Setelah Anda menyelesaikan hook siklus hidup atau periode batas waktu kedaluwarsa, instance akan beralih ke status berikutnya (). Pending:Proceed

  6. Instance memasuki InService negara bagian. Namun, sebelum instance mencapai InService status, jika grup Auto Scaling dikaitkan dengan penyeimbang beban Elastic Load Balancing, instans terdaftar dengan penyeimbang beban.