Terjemahan disediakan oleh mesin penerjemah. Jika konten terjemahan yang diberikan bertentangan dengan versi bahasa Inggris aslinya, utamakan versi bahasa Inggris.
Produk portal di API Gateway
Produk portal mewakili layanan atau fungsionalitas yang ingin Anda bagikan. Produk portal Anda adalah kumpulan titik akhir REST produk dan halaman produk. Titik akhir REST produk adalah titik akses ke produk portal Anda, dan mereka terdiri dari jalur dan metode REST API dan tahap penerapannya. Halaman produk adalah dokumentasi yang Anda berikan untuk menjelaskan bagaimana konsumen API dapat menggunakan titik akhir produk Anda. Produk portal dapat berisi seluruh Prod tahap sebagai kumpulan titik akhir REST produk atau hanya GET /pets sumber daya yang dikerahkan ke Prod tahap sebagai titik akhir REST produk tunggal.
Produk portal Anda dapat disesuaikan. Anda dapat menambahkan dokumentasi khusus, mengganti nama titik akhir REST produk, mengatur ulang urutan tampilan, menambahkan bagian baru, dan berbagi produk di seluruh akun. AWS Agar perubahan apa pun yang Anda buat pada produk portal Anda berlaku, Anda harus menerbitkan ulang portal apa pun yang menggunakan produk portal Anda.
Contoh produk portal adopsi hewan peliharaan
Sebagai contoh, Anda dapat memiliki beberapa REST APIs yang mewakili layanan adopsi hewan peliharaan. Anda dapat menggunakan API Gateway untuk membuat produk pet adoption portal. Produk portal ini akan membantu pelanggan menemukan mana yang harus APIs mereka gunakan untuk bertemu dan mengadopsi hewan peliharaan. Produk portal ini menggunakan REST APIs yang sudah Anda buat, tetapi memungkinkan Anda untuk berkumpul kembali dan mengaturnya. Anda juga dapat memberikan dokumentasi tentang syarat dan ketentuan penggunaan produk portal adopsi hewan peliharaan Anda dan membiarkan pelanggan mencobanya APIs. Informasi ini semua disimpan dalam produk portal Anda.
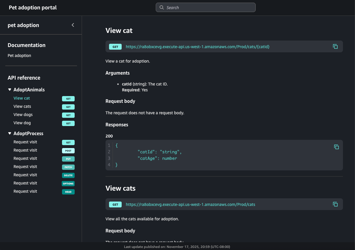
Tabel berikut menunjukkan tiga APIs yang mewakili produk portal adopsi hewan peliharaan, dan nama operasi titik akhir REST produk terkait dan nama bagian halaman.
| SISA API ID | Jalur dan metode REST API | Tahap REST API | Nama operasi | Bagian halaman |
|---|---|---|---|---|
kf5387miad |
GET /dogs
|
Prod |
View dogs
|
AdoptAnimals
|
kf5387miad
|
GET /dogs/{dogId}
|
Prod | View dog
|
AdoptAnimals
|
ra8obxcevg
|
GET /cats
|
Prod | View cats
|
AdoptAnimals
|
ra8obxcevg
|
GET /cats/{catId}
|
Prod | View cat
|
AdoptAnimals
|
h0rpx9cm62
|
ANY /user/{userId}/{petId+}
|
Beta | Request visit
|
AdoptProcess
|
Dalam contoh ini, dua REST APIs, ra8obxcevg dankf5387miad, dikelompokkan bersama di AdoptAnimals bagian. Hasil navigasi pemesanan ini akan terlihat seperti berikut di portal:
Karena ANY metode ini adalah metode catch-all, portal menampilkan semua metode HTTP yang didukung. Portal ini juga berisi dokumentasi yang dibuat oleh pemilik produk portal.
Langkah selanjutnya
Untuk memulai dengan produk portal, Anda dapat melakukan hal berikut:
-
Untuk membuat produk portal, lihatMembuat produk portal di API Gateway.
-
Untuk mempelajari tentang fungsi try it, lihatAktifkan coba untuk titik akhir REST produk API Gateway di portal Anda.
-
Untuk mempelajari tentang halaman produk, lihatMembuat halaman produk di API Gateway.
-
Untuk mempelajari tentang berbagi produk portal Anda, lihatBagikan produk portal di API Gateway.
Setelah Anda membuat produk portal, Anda dapat mempublikasikannya ke portal. Lihat informasi yang lebih lengkap di Buat portal di API Gateway.