View a markdown version of this page

Melihat Jendela Proyek di AWS SCT - AWS Schema Conversion Tool

Terjemahan disediakan oleh mesin penerjemah. Jika konten terjemahan yang diberikan bertentangan dengan versi bahasa Inggris aslinya, utamakan versi bahasa Inggris.

Melihat Jendela Proyek di AWS SCT

Ilustrasi berikut adalah apa yang Anda lihat AWS SCT ketika Anda membuat proyek migrasi skema, dan kemudian mengonversi skema.

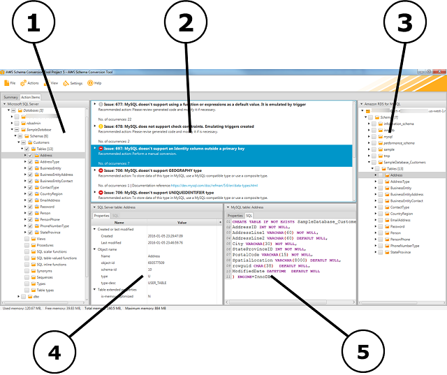
  1. Di panel kiri, skema dari database sumber Anda disajikan dalam tampilan pohon. Skema database Anda adalah “lazy loaded.” Dengan kata lain, ketika Anda memilih item dari tampilan pohon, AWS SCT mendapatkan dan menampilkan skema saat ini dari database sumber Anda.

  2. Di panel tengah atas, item tindakan muncul untuk elemen skema dari mesin basis data sumber yang tidak dapat dikonversi secara otomatis ke mesin basis data target.

  3. Di panel kanan, skema dari instans DB target Anda disajikan dalam tampilan pohon. Skema database Anda adalah “lazy loaded.” Artinya, pada titik ketika Anda memilih item dari tampilan pohon, AWS SCT mendapatkan dan menampilkan skema saat ini dari database target Anda.

Jendela AWS SCT Proyek
  1. Di panel kiri bawah, ketika Anda memilih elemen skema, properti ditampilkan. Ini menggambarkan elemen skema sumber dan perintah SQL untuk membuat elemen itu dalam database sumber.

  2. Di panel kanan bawah, ketika Anda memilih elemen skema, properti ditampilkan. Ini menggambarkan elemen skema target dan perintah SQL untuk membuat elemen itu dalam database target. Anda dapat mengedit perintah SQL ini dan menyimpan perintah yang diperbarui dengan proyek Anda.