View a markdown version of this page

Guide des fonctionnalités de transition d'Amazon Chime - Amazon Chime

Avis de fin de support : le 20 février 2026, le support du service Amazon Chime AWS prendra fin. Après le 20 février 2026, vous ne pourrez plus accéder à la console Amazon Chime ni aux ressources de l'application Amazon Chime. Pour plus d'informations, consultez le billet de blog. Remarque : Cela n'a aucune incidence sur la disponibilité du service Amazon Chime SDK.

Les traductions sont fournies par des outils de traduction automatique. En cas de conflit entre le contenu d'une traduction et celui de la version originale en anglais, la version anglaise prévaudra.

Guide des fonctionnalités de transition d'Amazon Chime

Après mûre réflexion, nous avons décidé de mettre fin au support du service Amazon Chime, y compris les fonctionnalités d'appels professionnels, à compter du 20 février 2026. Amazon Chime n'acceptera plus de nouveaux clients à compter du 19 février 2025. En tant que client existant possédant un compte Amazon Chime Team ou Enterprise créé avant le 19 février 2025, vous pouvez continuer à utiliser les fonctionnalités d'Amazon Chime, notamment les appels professionnels, la planification et l'organisation de réunions, l'ajout et la gestion d'utilisateurs, ainsi que d'autres fonctionnalités prises en charge par la console d'administration Amazon Chime. Après le 20 février 2026, vous ne serez plus en mesure de gérer vos utilisateurs, d'organiser des réunions Amazon Chime ou d'utiliser aucune des fonctionnalités d'appels professionnels. Contactez-nous Support si vous ne parvenez pas à supprimer vos données avant le 20 février 2026.

Note

Cela n'a aucune incidence sur la disponibilité du service Amazon Chime SDK.

Cette page fournit des instructions et des bonnes pratiques permettant aux administrateurs informatiques et aux utilisateurs d'Amazon Chime de passer à d'autres solutions de collaboration répondant aux besoins de votre entreprise. Cela peut inclure des solutions fournies par AWSWickr ou par des AWS partenaires tels que Slack, Webex et Zoom. Consultez le AWS Marketplacepour plus d'informations sur les solutions AWS de nos partenaires.

Fonctionnalités de transition pour les administrateurs Amazon Chime

Les fonctionnalités de transition suivantes sont disponibles pour les administrateurs Amazon Chime.

Rapports d'utilisation

Avant de passer à une nouvelle solution de collaboration, il peut être utile de savoir qui sont les utilisateurs actifs au sein de votre organisation et quelles fonctionnalités ils utilisent. Grâce aux rapports d'utilisation d'Amazon Chime, vous pouvez obtenir des informations de contact pour contacter vos utilisateurs actifs, collecter des cas d'utilisation et compiler les exigences relatives à une nouvelle solution.

Les rapports d'utilisation vous fournissent des informations sur l'activité de chaque utilisateur, notamment son nom, son adresse e-mail, son statut d'enregistrement, la date de création du compte utilisateur, les réunions auxquelles il a participé, les réunions organisées et les messages envoyés. Ces données sont disponibles chaque semaine pour chaque compte d'équipe ou d'entreprise que vous avez créé dans la console Amazon Chime. Les rapports hebdomadaires indiqueront l'utilisation pendant les semaines commençant le dimanche 00h00 et se terminant le samedi 23h59. Le traitement des données peut retarder les rapports hebdomadaires jusqu'au lundi de la semaine suivante. Toutes les dates et heures sont présentées en temps universel coordonné (UTC).

Activer les rapports d'utilisation

Un bucket Amazon Simple Storage Service (Amazon S3) est utilisé comme destination pour vos fichiers CSV de rapports d'utilisation hebdomadaires. Suivez ces étapes pour créer un compartiment Amazon S3 ou en sélectionner un existant dans lequel le service Amazon Chime fournira les rapports d'utilisation hebdomadaires. Pour plus d'informations sur la création de compartiments Amazon S3 ou sur la navigation et la gestion de l'accès aux compartiments Amazon S3 existants, consultez Getting started with Amazon S3 dans le guide de l'utilisateur Amazon S3.

  1. Ouvrez la console Amazon Chime à https://chime.aws.amazon.com l'adresse/.

  2. Sélectionnez Rapports d'utilisation sous Paramètres généraux.

  3. Pour activer les rapports d'utilisation d'Amazon Chime pour votre compte Amazon Chime, créez ou sélectionnez d'abord un compartiment Amazon S3.

    1. Sous Destination du rapport, choisissez Nouveau compartiment S3 pour créer un nouveau compartiment et entrez un nom en suivant les instructions répertoriées. Vous pouvez également sélectionner un compartiment S3 existant si vous disposez déjà d'un emplacement dans lequel vous souhaitez stocker les fichiers.

    2. Choisissez Enregistrer pour créer le nouveau compartiment S3 ou sélectionnez un compartiment S3 existant.

    3. Les rapports d'utilisation sont désormais activés.

  4. Vos rapports d'utilisation hebdomadaires débuteront le dimanche suivant à minuit UTC, et les fichiers seront stockés dans le compartiment S3 identifié.

    Configurer le compartiment Amazon S3 et activer les rapports d'utilisation hebdomadaires

Désactiver les rapports d'utilisation

Vous pouvez arrêter de générer de nouveaux rapports d'utilisation à tout moment.

  1. Ouvrez la console Amazon Chime à https://chime.aws.amazon.com l'adresse/.

  2. Sélectionnez Rapports d'utilisation sous Paramètres généraux.

  3. Choisissez Désactiver les rapports.

  4. Confirmez que vous souhaitez arrêter le signalement en choisissant Désactiver.

    Confirmez que les rapports d'utilisation hebdomadaires doivent être désactivés

Contenu du rapport

Les rapports sont générés chaque semaine. Procédez comme suit pour consulter les rapports d'utilisation.

  1. Pour consulter vos données, accédez à la console Amazon S3.

  2. Localisez le nom du compartiment.

  3. Le fichier du rapport d'utilisation hebdomadaire sera placé à l'emplacement suivant dans votre compartiment S3 :

    Amazon-Chime-User-Activity-Reports/csv/<AWSaccountID>/<year>/<month>/<day>/<AmazonChimeAccountName>_<AmazonChimeAccountId>_<yyyymmdd>.csv

    Par exemple :

    Amazon-Chime-User-Activity-Reports/csv/123456789012/2024/11/03/ExampleSales_12abcdef-34gh-56i7-89jk-01234lmnopq56_20241103.csv
  4. Les champs suivants sont inclus dans chaque rapport :

    • Nom du compte d'équipe ou d'entreprise

    • Date de début de semaine

    • Nom d'affichage de l'utilisateur associé à son compte Amazon Chime

    • Adresse e-mail de l'utilisateur

    • État d'enregistrement de l'utilisateur

    • Date de création du compte utilisateur

    • Le nombre de réunions auxquelles l'utilisateur a participé au cours de la semaine

    • Le nombre de réunions organisées par l'utilisateur au cours de la semaine

    • Le nombre de messages envoyés par l'utilisateur (1:1, publications de groupe et de chat) au cours de la semaine

    Champs et données inclus dans le rapport d'utilisation hebdomadaire

Appels professionnels - Portage de numéros de téléphone

Pour faciliter la transition entre Amazon Chime Business Calling pour les appels vocaux et les SMS, vous pouvez transférer vos numéros de téléphone Business Calling vers un autre opérateur. Pour de plus amples informations, veuillez consulter Portage de numéros de téléphone vers l'extérieur.

Gestion de vos comptes utilisateurs - Comptes d'équipe

Vous devez supprimer tous les utilisateurs avant de pouvoir supprimer votre compte d'équipe. Lorsque vous configurez un compte Amazon Chime Team, vous pouvez inviter de nouveaux utilisateurs, définir leur niveau d'autorisation (Pro ou Basic), configurer les régions et les autres paramètres du compte, et payer pour que les utilisateurs organisent des réunions ou utilisent les fonctionnalités d'appels professionnels. Lorsque vous supprimez un utilisateur d'une équipe Amazon Chime, il ne peut pas utiliser les fonctionnalités payantes, mais il peut continuer à utiliser les fonctionnalités de messagerie et à participer à des réunions. Lorsque vous les supprimez, ils ont toujours accès au compte utilisateur Amazon Chime et conserveront leurs contacts, leur historique des messages individuels et de groupe, ainsi que leur adhésion au salon de discussion.

  1. Ouvrez la console Amazon Chime à https://chime.aws.amazon.com l'adresse/.

  2. Cliquez sur le nom d'une équipe sous le titre Nom du compte.

  3. Cliquez sur la case Tout sélectionner ou sur la case à cocher située à côté d'un ou de plusieurs utilisateurs individuels.

  4. Choisissez Supprimer l'utilisateur dans le menu Actions de l'utilisateur.

    Choisissez Supprimer l'utilisateur dans le menu Action lorsque vous gérez un compte d'équipe

Une fois vos utilisateurs supprimés, ils peuvent toujours se connecter et accéder à Amazon Chime, mais ils ne pourront plus organiser de réunions. S'ils souhaitent supprimer leur compte Amazon Chime, ils peuvent utiliser l'option de suppression à l'aide de l'assistant Amazon Chime. Pour plus d'informations, consultez la section Utilisation de l'assistant Amazon Chime pour obtenir des pièces jointes ou demander la suppression de votre compte dans le centre d'aide Amazon Chime.

Gestion de vos comptes utilisateurs - Comptes d'entreprise

Vous devez supprimer tous les domaines avant de pouvoir supprimer votre compte Enterprise. Vous pouvez passer d'un compte Amazon Chime Team à un compte Enterprise en revendiquant votre domaine. Lorsque vous revendiquez votre domaine, vous prouvez que votre entreprise est propriétaire du domaine et qu'elle sera donc propriétaire des données de vos utilisateurs. Tous les utilisateurs enregistrés d'Amazon Chime dont les adresses e-mail correspondent aux domaines que vous avez revendiqués seront transférés vers votre compte d'entreprise. Vous définissez leur niveau d'autorisation (Pro ou Basic), les paramètres du compte tels que les régions de réunion prises en charge et les règles de conservation des discussions, et vous payez pour que vos utilisateurs organisent des réunions ou utilisent les fonctionnalités d'appels professionnels. Vous pouvez libérer tous les utilisateurs en choisissant de supprimer vos domaines. Ce processus réinitialisera le profil de chaque utilisateur et supprimera toutes les données, les contacts, les conversations individuelles et de groupe, l'adhésion au salon de discussion et l'historique. Une fois que vous aurez annulé la demande d'un domaine, les utilisateurs ne pourront plus se connecter par SSO, organiser ou planifier des réunions, et le profil associé à leur adresse e-mail sera réinitialisé. S'ils souhaitent continuer à utiliser Amazon Chime, ils peuvent créer un nouveau compte en suivant les instructions fournies sur la page de démarrage d'Amazon Chime. Une fois tous les domaines supprimés, vous pouvez supprimer votre compte Enterprise.

  1. Ouvrez la console Amazon Chime à https://chime.aws.amazon.com l'adresse/.

  2. Choisissez le nom d'un compte Enterprise dans la colonne Nom du compte.

  3. Choisissez Domaines sous Identité.

  4. Cliquez sur Supprimer.

  5. Lorsque vous y êtes invité, passez en revue les résultats de cette tâche et cochez la case à côté de Je comprends que cette action ne peut pas être annulée.

  6. Sélectionnez Remove (Retirer).

    La suppression d'un domaine réinitialise tous les profils de vos utilisateurs. Vérifiez que vous comprenez l'impact de la suppression du domaine.

Fonctionnalités de transition pour les utilisateurs d'Amazon Chime

Les fonctionnalités de transition suivantes sont disponibles pour les administrateurs Amazon Chime.

Utilisateurs professionnels - Supprimer Amazon Chime de vos invitations à des réunions

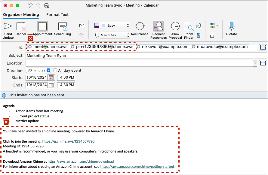
Amazon Chime appelle automatiquement les participants aux réunions qui sont connectés à leurs clients Amazon Chime lorsque vous disposez des autorisations Amazon Chime Pro et que vous les invitez à participer à vos réunions. meet@chime.aws Supprimez votre réunion et recréez l'invitation à l'aide de la nouvelle solution ou suivez la procédure suivante pour supprimer les détails d'une réunion Amazon Chime d'une réunion existante de votre calendrier.

  1. Ouvrez votre application de calendrier (il ne s'agit pas d'une application de calendrier mobile).

  2. Ouvrez une série récurrente ou une réunion.

  3. Suivez les étapes suivantes pour supprimer Amazon Chime (et les appels automatiques) et ajouter les instructions de réunion de la nouvelle solution :

    1. Supprimez le meet@chime.aws et pin+<meetingid>@chime.aws du champ À :.

    2. Supprimez les instructions de réunion Amazon Chime du corps de l'invitation.

    3. Si vous disposez d'une nouvelle solution de réunion, générez de nouvelles instructions de réunion et ajoutez-les au corps du document.

  4. Envoyez l'invitation et assurez-vous de choisir d'envoyer la mise à jour à tous.

  5. Votre réunion ne devrait plus apparaître sur votre page d'accueil Amazon Chime, sous Prochaines réunions, et aucun appel automatique Amazon Chime ne sonnera automatiquement pour vos participants.

    Supprimer les utilisateurs d'Amazon Chime de la ligne À : et des instructions de réunion depuis le corps

Administrateurs du salon de discussion - Obtenez une liste des membres

Amazon Chime propose des salons de discussion pouvant accueillir jusqu'à 10 000 membres. Lorsque vous passez à une nouvelle solution de messagerie, il peut être utile de pouvoir contacter les membres de votre salon Amazon Chime pour recréer le salon de discussion dans votre nouvelle solution. Si vous êtes administrateur de salon de discussion, vous pouvez exporter le nom, l'adresse e-mail et le rôle de chaque membre de votre salon de discussion en suivant la procédure suivante.

  1. Connectez-vous à un client Amazon Chime pour Windows, macOS ou Web. Ceci n'est pas disponible avec les clients mobiles.

  2. Accédez à un salon de discussion dans lequel vous avez le rôle d'administrateur.

  3. Dans les paramètres de la salle (icône), choisissez Exporter la liste des membres.

  4. Vous serez invité à enregistrer le fichier CSV sur votre ordinateur si vous utilisez le client Windows ou macOS. Si vous effectuez cette action depuis le client Web, la liste des membres sera enregistrée dans votre dossier de téléchargements. Le nom de fichier par défaut inclura le nom de la pièce.

    Exemple de nom de fichier : Amazon_Chime_Arnav Desai_Project_Team_room_member_list.csv

Utilisateurs d'Amazon Chime - Exportez vos contacts personnels

Amazon Chime fournit aux utilisateurs une liste de contacts personnelle (comprenant jusqu'à 100 contacts). Vous ajoutez les informations utilisateur d'Amazon Chime à votre liste de contacts personnels lorsque vous les invitez, ou lorsque vous utilisez l'action Ajouter aux contacts affichée lors des réunions sur la liste des réunions, depuis votre liste de contacts, ou lorsque vous choisissez l'action Ajouter aux contacts à côté de leur nom dans les listes de favoris ou de messages récents. Lorsque vous passez à une nouvelle solution de messagerie, il peut être utile de conserver les informations utilisateur des personnes extérieures à votre entreprise ou des autres personnes que vous avez ajoutées à vos contacts personnels. La procédure suivante vous permet d'enregistrer les noms, adresses e-mail et numéros de téléphone pertinents si vous utilisez Business Calling.

  1. Connectez-vous à un client Amazon Chime pour Windows, macOS ou Web. Ceci n'est pas disponible avec les clients mobiles.

  2. Accédez à Contacts dans le menu supérieur lorsque vous utilisez un client Windows ou macOS ou à Afficher mes contacts sous Actions rapides sur le client Web.

  3. Choisissez Exporter les contacts personnels.

  4. Vous serez invité à enregistrer le fichier CSV sur votre ordinateur si vous utilisez le client Windows ou macOS. Si vous effectuez cette action depuis le client Web, la liste des membres sera enregistrée dans votre dossier Téléchargements.

    Exemple de nom de fichier : Amazon_Chime_ (Arnav Desai) _personal_contacts.csv

Résumé

Organisations disposant d'au moins un compte Amazon Chime Team ou Enterprise peuvent continuer à utiliser les fonctionnalités Amazon Chime et Business Calling jusqu'au 20 février 2026, date à laquelle le support du service prendra fin. Les fonctionnalités qui ne seront plus prises en charge incluent la planification et l'hébergement de réunions, l'ajout et la gestion d'utilisateurs, ainsi que d'autres fonctionnalités disponibles à l'aide de la console Amazon Chime.

Ressources supplémentaires