Acheminement des appels et des événements vers AWS Lambda des fonctions pour l'audio PSTN du SDK Amazon Chime - Kit SDK Amazon Chime

Les traductions sont fournies par des outils de traduction automatique. En cas de conflit entre le contenu d'une traduction et celui de la version originale en anglais, la version anglaise prévaudra.

Acheminement des appels et des événements vers AWS Lambda des fonctions pour l'audio PSTN du SDK Amazon Chime

Le service audio PSTN propose les méthodes suivantes pour acheminer les appels téléphoniques entrants vers votre AWS Lambda fonction à des fins de traitement.

  • Vous pouvez acheminer les appels en fonction du numéro appelé. Pour ce faire, un administrateur du SDK Amazon Chime crée une règle SIP dont le type de déclencheur est défini sur Numéro de téléphone. Ce numéro de téléphone doit figurer dans l'inventaire des numéros de téléphone du SDK Amazon Chime, sur le même AWS compte que la règle SIP.

  • Vous pouvez acheminer les appels vers la AWS Lambda fonction en fonction de l'URI de demande d'un appel SIP entrant du Voice Connector. Pour ce faire, un administrateur du SDK Amazon Chime crée une règle SIP dont le type de déclencheur est défini sur Request URI hostname. Ce champ doit contenir un nom de domaine complet spécifié dans le champ « nom d'hôte sortant » d'un connecteur vocal fourni sur le même AWS compte que la règle SIP.

Note

Lorsque vous utilisez le type de déclencheur Request URI hostname, le service audio PSTN valide la user partie du signal entrant Request-URI (la partie située avant le signe). @ Vous devez utiliser le format Augmented Backus-Naur. Longueur requise : entre 1 et 36, inclus. Utilisez les valeurs suivantes : a-z, A-Z, 0-9, &, =, +, $, /, %, -, _, !, ~, *, (,), (.). Si votre fournisseur SIP doit transmettre des valeurs plus longues, utilisez plutôt un en-tête SIP personnalisé. Pour de plus amples informations, veuillez consulter Utilisation des en-têtes SIP dans le service audio PTSN du SDK Amazon Chime.

Ensuite, l'administrateur approvisionne au moins une application multimédia SIP cible. Vous pouvez éventuellement configurer plusieurs applications multimédia SIP par ordre de priorité afin de prendre en charge la redondance et le basculement sur incident. Par exemple, vous pouvez configurer deux applications multimédia SIP dans deux AWS régions différentes et spécifier leur ordre de priorité. Si une règle SIP comporte plusieurs applications multimédia SIP cibles, les fonctions Lambda de l'application multimédia SIP sont invoquées par ordre de priorité. La AWS Lambda fonction de l'application multimédia SIP ayant l'ordre de priorité le plus élevé (le plus petit nombre, tel que 1) s'exécute en premier. Si le service audio PSTN ne peut pas invoquer cette AWS Lambda fonction, la AWS Lambda fonction de l'application multimédia SIP ayant l'ordre de priorité le plus élevé (le chiffre le plus petit, tel que 2) est invoquée. Si toutes les tentatives d'exécution des applications multimédia SIP spécifiées dans la règle SIP échouent, le service audio PSTN se bloque.

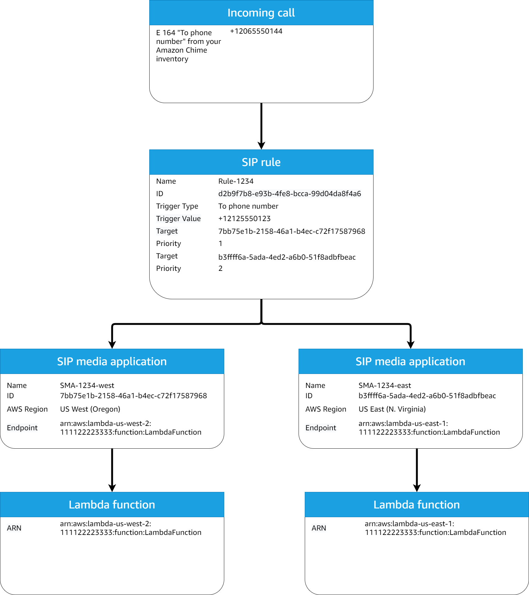
Une fois que les règles SIP et les applications multimédia SIP nécessaires sont configurées, le service audio PSTN achemine les appels entrants vers votre fonction. AWS Lambda Le schéma suivant montre une séquence typique utilisant le type de déclencheur To phone number.

Schéma d'une règle SIP et d'une règle de flux de travail d'une application multimédia SIP utilisant un type de déclencheur vers un numéro de téléphone.

Dans le schéma :

  1. Le service audio PSTN reçoit un appel entrant vers un numéro de téléphone fourni dans une règle SIP sur le même compte. AWS

  2. Le service audio PSTN évalue ensuite la règle SIP et extrait l'application multimédia SIP ayant l'ordre de priorité le plus élevé (dans ce cas, priorité 1).

  3. Le service invoque ensuite la AWS Lambda fonction associée à l'application multimédia SIP.

  4. Facultatif. Si le service ne parvient pas à invoquer l'ordre de priorité le plus élevé AWS Lambda associé, il essaiera d'exécuter l'application multimédia SIP avec l'ordre de priorité le plus élevé suivant (dans ce cas, la priorité 2), s'il en existe une.

  5. Facultatif. Si toutes les applications multimédia SIP cibles échouent, le service audio PSTN interrompt l'appel.

Le schéma suivant montre une règle typique qui utilise un type de déclencheur de nom d'hôte Request URI.

Schéma d'une règle qui utilise un type de déclencheur Request URI Hostname.

Dans le schéma :

  1. Le service audio PSTN reçoit un appel entrant sur un connecteur vocal du SDK Amazon Chime avec un nom d'hôte d'URI de demande correspondant à une règle SIP configurée dans le même compte. AWS

  2. Le service évalue ensuite la règle SIP et récupère l'application multimédia SIP ayant la priorité la plus basse (dans ce cas, la seule application multimédia SIP cible ayant la priorité 1).

  3. Le service invoque ensuite la AWS Lambda fonction associée à l'application multimédia SIP.

  4. Facultatif. Si le service ne parvient pas à appeler l'application AWS Lambda associée à la priorité la plus basse, il essaie d'exécuter l'application multimédia SIP avec la priorité la plus basse suivante, s'il en existe une. Dans ce cas, il n'existe qu'une seule application multimédia SIP cible.

  5. Facultatif. Si toutes les applications multimédia SIP cibles échouent, le service audio PSTN interrompt l'appel.

En outre, vous pouvez créer un appel sortant, puis appeler votre AWS Lambda fonction pour un traitement supplémentaire à l'aide de l'CreateSIPMediaApplicationCallAPI. Pour utiliser cette API, vous devez spécifier l'ID de l'application multimédia SIP provisionnée en tant que paramètre.

Enfin, vous pouvez déclencher votre AWS Lambda fonction à tout moment pendant qu'un appel est actif à l'aide de l'UpdateSIPMediaApplicationCallAPI. Pour utiliser l'API, vous devez spécifier l'ID de l'application multimédia SIP provisionnée en tant que paramètre.