View a markdown version of this page

Comment fonctionnent les hooks du cycle de vie dans les groupes Auto Scaling - Amazon EC2 Auto Scaling

Les traductions sont fournies par des outils de traduction automatique. En cas de conflit entre le contenu d'une traduction et celui de la version originale en anglais, la version anglaise prévaudra.

Comment fonctionnent les hooks du cycle de vie dans les groupes Auto Scaling

Une instance Amazon EC2 passe par différents états depuis son lancement jusqu'à sa résiliation. Vous pouvez créer des actions personnalisées correspondant aux réactions de votre groupe Auto Scaling lorsqu’une instance passe à un état d’attente à cause d’un hook de cycle de vie.

L'illustration suivante montre les transitions entre les états des instances d'Auto Scaling lorsque vous utilisez des hooks de cycle de vie pour effectuer une mise à l'échelle externe et une mise à l'échelle interne.

Les transitions entre les états d'une instance Auto Scaling lorsque vous utilisez des hooks de cycle de vie pour effectuer une mise à l'échelle horizontale ou interne.

Comme représenté dans le schéma précédent :

  1. Le groupe Auto Scaling répond à un événement de montée en puissance et entame le processus de lancement d'une instance.

  2. Le hook de cycle de vie met l'instance en attente (état Pending:Wait), puis exécute une action personnalisée.

    L'instance reste dans un état d'attente jusqu'à ce que vous terminiez l'action du cycle de vie ou que le délai d'expiration se termine. Par défaut, l'instance reste en attente pendant une heure, puis le groupe Auto Scaling poursuit le processus de lancement (Pending:Proceed). Si vous avez besoin de plus de temps, vous pouvez redémarrer le délai d'attente en enregistrant une pulsation. Si vous terminez l'action du cycle de vie alors que l'action personnalisée est terminée et que le délai d'attente n'a pas encore expiré, le groupe Auto Scaling poursuit le processus de lancement.

  3. L'instance passe à l'état InService et la période de grâce de surveillance de l'état commence. Cependant, avant que l'instance n'affiche l'état InService, si le groupe Auto Scaling est associé à un équilibreur de charge Elastic Load Balancing, l'instance est enregistrée auprès de l'équilibreur de charge et celui-ci commence à vérifier son état. Au terme de la période de grâce de surveillance de l'état, Amazon EC2 Auto Scaling commence à vérifier l'état de l'instance.

  4. Le groupe Auto Scaling répond à un événement de mise à l'échelle horizontale et entame le processus de résiliation de l'instance. Si le groupe Auto Scaling est utilisé avec Elastic Load Balancing, l'instance en cours de résiliation est d'abord désenregistrée de l'équilibreur de charge. Si Connection Draining est activé pour l'équilibreur de charge, l'instance cesse d'accepter de nouvelles connexions et attend que les connexions existantes soient drainées avant de finaliser le processus de désenregistrement.

  5. Le hook de cycle de vie met l'instance en attente (état Terminating:Wait), puis exécute une action personnalisée.

    L'instance reste en attente jusqu'à ce que vous ayez finalisé l'action de cycle de vie, ou jusqu'à ce que le délai d'attente (défini par défaut sur une heure) soit écoulé. Une fois l'exécution du hook de cycle de vie finalisée ou le délai d'attente écoulé, l'instance passe à l'état suivant (Terminating:Proceed).

  6. L'instance est résiliée.

Important

Les instances d'un groupe d'instances pré-initialisées ont également leur propre cycle de vie avec des états d'attente correspondants, tel que décrit dans Transitions de l'état du cycle de vie pour les instances dans un groupe d'instances pré-initialisées.

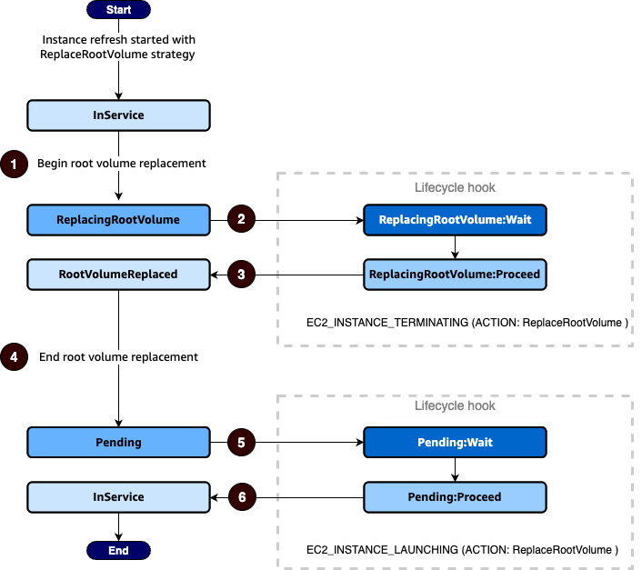
Transitions d'état du cycle de vie pour les instances en cours de remplacement du volume racine

Le schéma suivant montre la transition entre les états des instances Auto Scaling lorsque vous utilisez des hooks de cycle de vie pour remplacer le volume racine :

Les transitions entre les états d'une instance Auto Scaling lorsque vous utilisez des hooks de cycle de vie pour remplacer le volume racine.

Comme représenté dans le schéma précédent :

  1. Le groupe Auto Scaling répond à une actualisation d'instance et sélectionne une instance pour le remplacement du volume racine. L'instance entre dans l'ReplacingRootVolumeétat. Si l'instance est enregistrée auprès d'un équilibreur de charge, elle est désenregistrée de l'équilibreur de charge.

  2. Le hook de cycle de vie met l'instance en attente (état ReplacingRootVolume:Wait), puis exécute une action personnalisée. L'instance reste dans un état d'attente jusqu'à ce que vous terminiez l'action du cycle de vie ou que le délai d'expiration se termine. Si vous terminez l'action du cycle de vie alors que l'action personnalisée est terminée et que le délai d'expiration n'est pas encore expiré, la période prend fin et le groupe Auto Scaling poursuit le processus de remplacement du volume racine.

  3. L'instance termine le remplacement de son volume racine et entre dans l'RootVolumeReplacedétat.

  4. L'instance entre dans l'Pendingétat.

  5. Le hook de cycle de vie met l'instance en attente (état Pending:Wait), puis exécute une action personnalisée. L'instance reste en état d'attente soit jusqu'à ce que vous ayez terminé l'action du cycle de vie, soit jusqu'à la fin du délai d'expiration. Une fois l'exécution du hook de cycle de vie finalisée ou le délai d'attente écoulé, l'instance passe à l'état suivant (Pending:Proceed).

  6. L'instance entre dans l'InServiceétat. Toutefois, avant que l'instance n'atteigne InService cet état, si le groupe Auto Scaling est associé à un équilibreur de charge Elastic Load Balancing, l'instance est enregistrée auprès de l'équilibreur de charge.