Les traductions sont fournies par des outils de traduction automatique. En cas de conflit entre le contenu d'une traduction et celui de la version originale en anglais, la version anglaise prévaudra.
Produits du portail dans API Gateway
Un produit de portail représente un service ou une fonctionnalité que vous souhaitez partager. Le produit de votre portail est un ensemble de points de terminaison REST et de pages de produits. Les points de terminaison REST du produit sont les points d'accès à votre produit de portail. Ils comprennent le chemin et la méthode d'une API REST ainsi que l'étape sur laquelle elle est déployée. Les pages de produits sont des documents que vous fournissez pour expliquer comment les utilisateurs d'API peuvent utiliser les points de terminaison de vos produits. Un produit de portail peut contenir l'intégralité de la Prod phase sous la forme d'un ensemble de points de terminaison REST du produit ou simplement la GET /pets ressource déployée sur la Prod scène sous la forme d'un point de terminaison REST de produit unique.
Le produit de votre portail est personnalisable. Vous pouvez ajouter une documentation personnalisée, renommer les points de terminaison REST du produit, réorganiser l'ordre d'affichage, ajouter de nouvelles sections et partager des produits entre comptes. AWS Pour que les modifications que vous apportez à votre produit de portail prennent effet, vous devez republier tous les portails qui utilisent votre produit de portail.
Exemple de produit de portail d'adoption d'animaux de compagnie
Par exemple, vous pourriez avoir plusieurs REST APIs qui représentent un service d'adoption d'animaux de compagnie. Vous pouvez utiliser API Gateway pour créer un produit de pet adoption portail. Ce produit portail aiderait les clients à découvrir celui qu' APIsils devraient utiliser pour rencontrer et adopter des animaux de compagnie. Ce produit de portail utilise le REST APIs que vous avez déjà créé, mais il vous permet de les regrouper et de les organiser. Vous pouvez également fournir de la documentation sur les termes et conditions d'utilisation de votre produit de portail d'adoption pour animaux de compagnie et permettre aux clients d'essayer le vôtre APIs. Ces informations sont toutes stockées dans votre produit de portail.
Le tableau suivant en présente trois APIs qui représentent un produit de portail d'adoption pour animaux de compagnie, ainsi que les noms d'opérations de point de terminaison REST et les noms de section de page correspondants.
| IDENTIFIANT DE L'API REST | Chemin et méthode de l'API REST | Étape de l'API REST | Nom de l’opération | Section de page |
|---|---|---|---|---|
kf5387miad |
GET /dogs
|
Prod |
View dogs
|
AdoptAnimals
|
kf5387miad
|
GET /dogs/{dogId}
|
Prod | View dog
|
AdoptAnimals
|
ra8obxcevg
|
GET /cats
|
Prod | View cats
|
AdoptAnimals
|
ra8obxcevg
|
GET /cats/{catId}
|
Prod | View cat
|
AdoptAnimals
|
h0rpx9cm62
|
ANY /user/{userId}/{petId+}
|
Bêta | Request visit
|
AdoptProcess
|
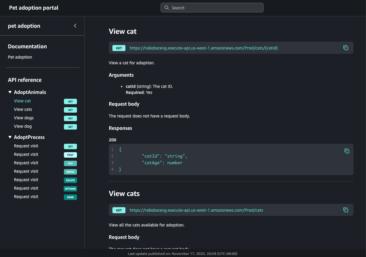
Dans cet exemple, deux REST ra8obxcevg et APIskf5387miad, sont regroupés dans la AdoptAnimals section. Le résultat de cette navigation de commande ressemblerait à ce qui suit dans un portail :
Comme il s'agit d'une ANY méthode fourre-tout, le portail affiche toutes les méthodes HTTP prises en charge. Ce portail contient également de la documentation créée par le propriétaire du produit du portail.
Étapes suivantes
Pour commencer à utiliser les produits du portail, vous pouvez effectuer les opérations suivantes :
-
Pour créer un produit de portail, voirCréation d'un produit de portail dans API Gateway.
-
Pour en savoir plus sur la fonctionnalité d'essai, voirActivez, essayez-le pour le point de terminaison REST d'un produit API Gateway sur votre portail.
-
Pour en savoir plus sur les pages de produits, consultezCréation d'une page produit dans API Gateway.
-
Pour en savoir plus sur le partage de votre produit de portail, consultezPartagez les produits du portail dans API Gateway.
Après avoir créé un produit de portail, vous pouvez le publier sur un portail. Pour de plus amples informations, veuillez consulter Création d'un portail dans API Gateway.