Le problème de l'adjoint confus - AWS Identity and Access Management

Les traductions sont fournies par des outils de traduction automatique. En cas de conflit entre le contenu d'une traduction et celui de la version originale en anglais, la version anglaise prévaudra.

Le problème de l'adjoint confus

Le problème de député confus est un problème de sécurité dans lequel une entité qui n’est pas autorisée à effectuer une action peut contraindre une entité plus privilégiée à le faire. Pour éviter cela, AWS fournit des outils qui vous aident à protéger votre compte si vous fournissez à des tiers (comptes croisés) ou à d'autres AWS services (appelés interservices) un accès aux ressources de votre compte.

Il peut arriver que vous deviez accorder à un tiers l'accès à vos AWS ressources (accès délégué). Par exemple, vous décidez de faire appel à une société tierce appelée Example Corp pour surveiller vos coûts Compte AWS et vous aider à optimiser les coûts. Afin de suivre vos dépenses quotidiennes, Example Corp doit accéder à vos AWS ressources. Example Corp surveille également de nombreux autres Comptes AWS pour d'autres clients. Vous pouvez utiliser un rôle IAM pour établir une relation de confiance entre votre compte Compte AWS et le compte Example Corp. Un aspect important de ce scénario est l’ID externe, un identifiant facultatif que vous pouvez utiliser dans une politique d’approbation des rôles IAM afin de désigner l’utilisateur autorisé à endosser le rôle. La fonction principale de l’ID externe est de traiter et de prévenir le problème du délégué confus.

Certains AWS services (services d'appel) utilisent leur principal de AWS service pour accéder aux AWS ressources d'autres AWS services (appelés services). Dans certaines de ces interactions de service, vous pouvez configurer les services d'appel pour communiquer avec les ressources d'un service appelé dans un autre pays Compte AWS. C'est le cas, par exemple, AWS CloudTrail de la configuration pour écrire dans un compartiment Amazon S3 central situé dans un autre compartiment Compte AWS. Le service d'appel CloudTrail est autorisé à accéder à votre compartiment S3 conformément à la politique du compartiment S3 en ajoutant une instruction d'autorisation pourcloudtrail.amazonaws.com.

Lorsqu'un principal de AWS service d'un service appelant accède à une ressource à partir d'un service appelé, la politique de ressources du service appelé autorise uniquement le principal de AWS service, et non l'acteur qui a configuré le service d'appel. Par exemple, un compartiment S3 qui fait confiance au principal du CloudTrail service sans aucune condition peut recevoir CloudTrail des journaux de la Comptes AWS part d'un administrateur de confiance configuré, mais également CloudTrail des journaux d'un acteur non autorisé Compte AWS, s'il connaît le nom du compartiment S3.

Le problème des adjoints confus se pose lorsqu'un acteur utilise la confiance du directeur de AWS service d'un service pour accéder à des ressources auxquelles il n'est pas censé avoir accès.

Prévention du problème de l'adjoint confus entre comptes

Le diagramme suivant illustre le problème de l'adjoint confus entre comptes.

Description d'un problème de député confus.

Ce scénario suppose que :

  • AWS 1 est votre Compte AWS.

  • AWS 1 : ExampleRole est un rôle dans votre compte. La politique d'approbation du rôle approuve Example Corp en désignant le compte AWS d'Example Corp comme celui qui peut endosser le rôle.

Voici ce qui se produit :

  1. Lorsque vous commencez à utiliser le service d'Example Corp, vous fournissez l'ARN AWS 1 : ExampleRole à Example Corp.

  2. Example Corp utilise cet ARN de rôle pour obtenir des informations d'identification de sécurité temporaires afin d'accéder aux ressources de votre Compte AWS. Ainsi, vous approuvez Example Corp en tant que « député » autorisé à agir pour votre compte.

  3. Un autre AWS client commence également à utiliser le service d'Example Corp, et ce client fournit également l'ARN AWS 1 : ExampleRole for Example Corp à utiliser. On peut supposer que l'autre client a appris ou deviné le AWS 1 : ExampleRole, ce qui n'est pas un secret.

  4. Lorsque l'autre client demande à Example Corp d'accéder aux AWS ressources (qu'il prétend être) de son compte, Example Corp utilise AWS 1 : ExampleRole pour accéder aux ressources de votre compte.

C'est ainsi que l'autre client peut obtenir un accès non autorisé à vos ressources. Du fait que cet autre client a été en mesure de tromper Example Corp pour agir involontairement sur vos ressources, Example Corp est à présent un « député confus ».

Exemple Corp peut résoudre le problème de l'adjoint confus en exigeant que vous incluiez la vérification de la condition ExternalId dans la politique d'approbation du rôle. Exemple Corp génère une valeur ExternalId unique pour chaque client et utilise cette valeur dans sa demande de prise en charge du rôle. La valeur ExternalId doit être unique parmi les clients d'Example Corp et contrôlée par Example Corp, et non par ses clients. C'est pourquoi vous l'obtenez d'Example Corp et que vous ne créez pas le vôtre. Cela évite à Example Corp d'être un adjoint confus et d'accorder l'accès aux AWS ressources d'un autre compte.

Dans notre scénario, imaginez que l'identifiant unique d'Example Corp pour vous soit 12345, et que son identifiant pour l'autre client soit 67890. Ces identifiants sont simplifiés pour ce scénario. En général, ces identifiants sont GUIDs. Supposons que ces identifiants sont uniques pour chaque client d'Example Corp, ils constituent des valeurs sensibles à utiliser pour l'ID externe.

Example Corp vous attribue la valeur d'ID externe 12345. Vous devez ensuite ajouter un élément Condition à la politique d’approbation du rôle qui nécessite que la valeur de sts:ExternalId soit 12345, comme suit :

JSON
{ "Version":"2012-10-17", "Statement": { "Effect": "Allow", "Principal": { "AWS": "Example Corp's AWS Account ID" }, "Action": "sts:AssumeRole", "Condition": { "StringEquals": { "sts:ExternalId": "12345" } } } }

L'élément Condition de cette politique permet à Example Corp d'assumer le rôle uniquement lorsque l'appel d' AssumeRole API inclut la valeur d'ID externe 12345. Example Corp s'assure que chaque fois qu'elle assume un rôle au nom d'un client, elle inclut toujours la valeur d'identifiant externe de ce client dans l' AssumeRole appel. Même si un autre client fournit votre ARN à Example Corp, il ne peut pas contrôler l'ID externe qu'Example Corp inclut dans sa demande AWS. Cela permet d'éviter qu'un client non autorisé obtienne l'accès à vos ressources.

Le schéma suivant illustre ce processus.

Procédure pour résoudre un problème de député confus.
  1. Comme précédemment, lorsque vous commencez à utiliser le service d'Example Corp, vous fournissez l'ARN AWS 1 : ExampleRole à Example Corp.

  2. Lorsque Example Corp utilise ce rôle ARN pour assumer le rôle AWS 1 : ExampleRole, Example Corp inclut votre ID externe (12345) dans l'appel d' AssumeRole API. L'ID externe correspond à la politique de confiance du rôle. Ainsi, l'appel d' AssumeRole API aboutit et Example Corp obtient des informations de sécurité temporaires pour accéder aux ressources de votre. Compte AWS

  3. Un autre AWS client commence également à utiliser le service d'Example Corp et, comme auparavant, ce client fournit également l'ARN AWS 1 : ExampleRole for Example Corp à utiliser.

  4. Mais cette fois, lorsque Example Corp tente d'assumer le rôle AWS 1 : ExampleRole, elle fournit l'ID externe associé à l'autre client (67890). L'autre client est dans l'impossibilité de changer cela. Example Corp procède ainsi, car la demande pour utiliser le rôle provient de l'autre client, 67890 indique donc les circonstances dans lesquelles Example Corp agit. Comme vous avez ajouté une condition avec votre propre ID externe (12345) à la politique de confiance de AWS 1 : ExampleRole, l'appel d' AssumeRole API échoue. L'autre client se voit refuser l'autorisation d'accéder aux ressources de votre compte (indiqué par la croix « X » rouge dans le diagramme).

L'ID externe empêche tout autre client de forcer Example Corp de manière trompeuse à accéder involontairement à vos ressources.

Prévention du problème de l’adjoint confus entre services

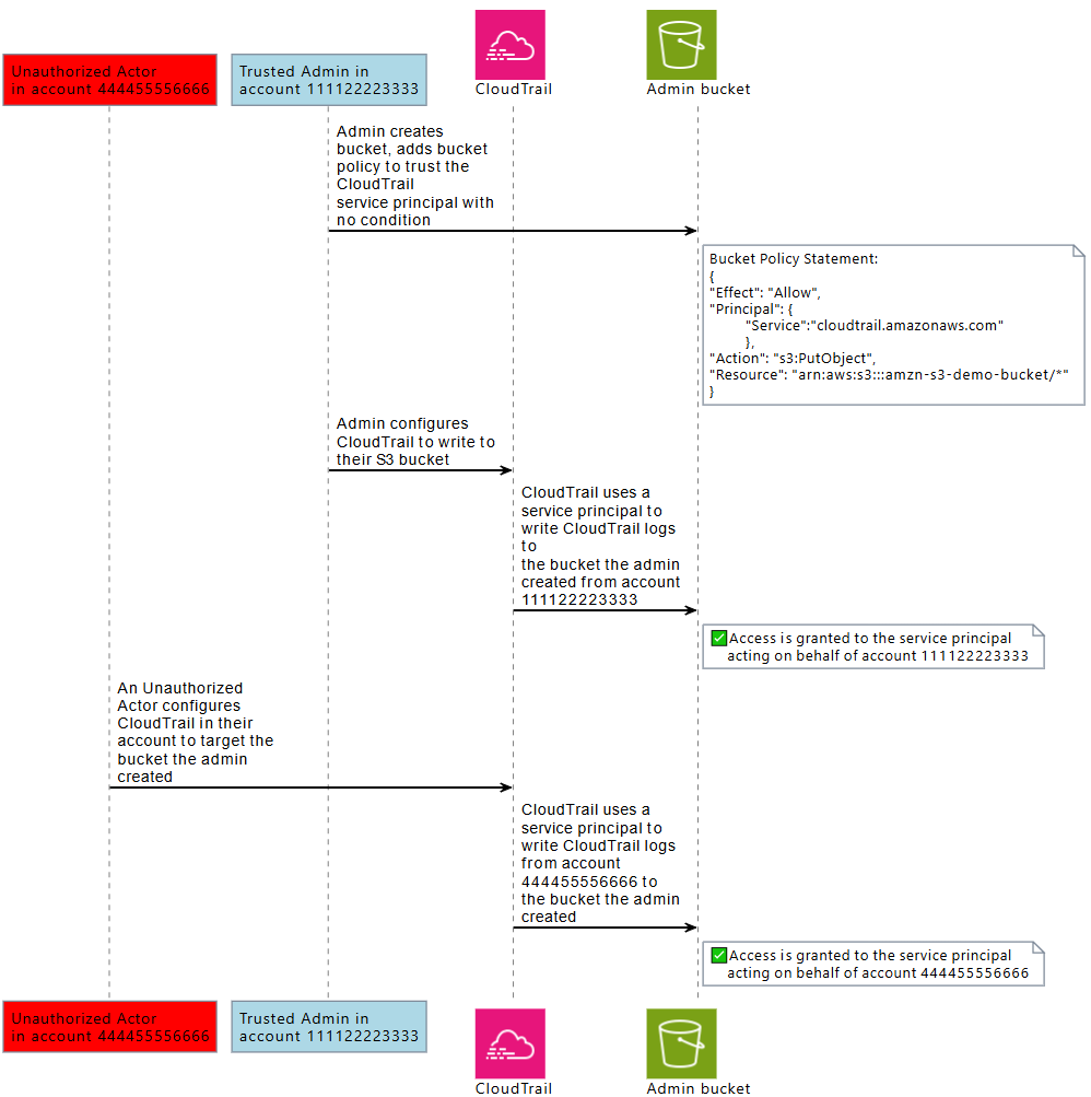
Le schéma suivant illustre le problème de confusion entre les services adjoints en utilisant l' CloudTrail exemple d'interaction avec Amazon S3, dans lequel un acteur non autorisé écrit CloudTrail des journaux dans un compartiment Amazon S3 auquel il n'est pas autorisé à accéder.

Un acteur non autorisé est autorisé à accéder à un compartiment Amazon S3 dans un autre compte en utilisant le CloudTrail service principal.

Pour éviter qu'un acteur non autorisé n'utilise la confiance d'un AWS mandant pour accéder à vos ressources, les responsables de AWS service incluent des informations sur la AWS ressource et AWS l'organisation pour laquelle ils agissent pour le compte. Compte AWS

Ces informations sont disponibles sous forme de valeurs de clé de condition globale qui peuvent être utilisées dans une politique de ressources ou dans une politique de contrôle des ressources pour les demandes effectuées par les principaux AWS fournisseurs de service. Nous vous recommandons d'utiliser aws:SourceArnaws:SourceAccount,aws:SourceOrgID, ou aws:SourceOrgPaths dans vos politiques de ressources chaque fois qu'un directeur de AWS service est autorisé à accéder à l'une de vos ressources. Ces clés de condition vous permettent de tester dans vos politiques de ressources, ou vos politiques de contrôle des ressources, que les responsables de AWS service accédant à vos ressources le font au nom des AWS ressources Comptes AWS, ou comme AWS Organizations vous vous y attendez.

  • aws:SourceArnÀ utiliser pour autoriser un directeur de AWS service à accéder à vos ressources au nom d'une ressource spécifique, telle qu'un AWS CloudTrail sentier ou une AppStream flotte spécifique.

  • aws:SourceAccountÀ utiliser pour autoriser un directeur AWS de service à accéder à vos ressources pour le compte d'une personne en particulier Compte AWS.

  • aws:SourceOrgIDÀ utiliser pour autoriser un directeur AWS de service à accéder à vos ressources pour le compte d'un particulier AWS Organizations.

  • aws:SourceOrgPathsÀ utiliser pour autoriser le principal de AWS service à accéder à vos ressources au nom d'un AWS Organizations chemin spécifique.

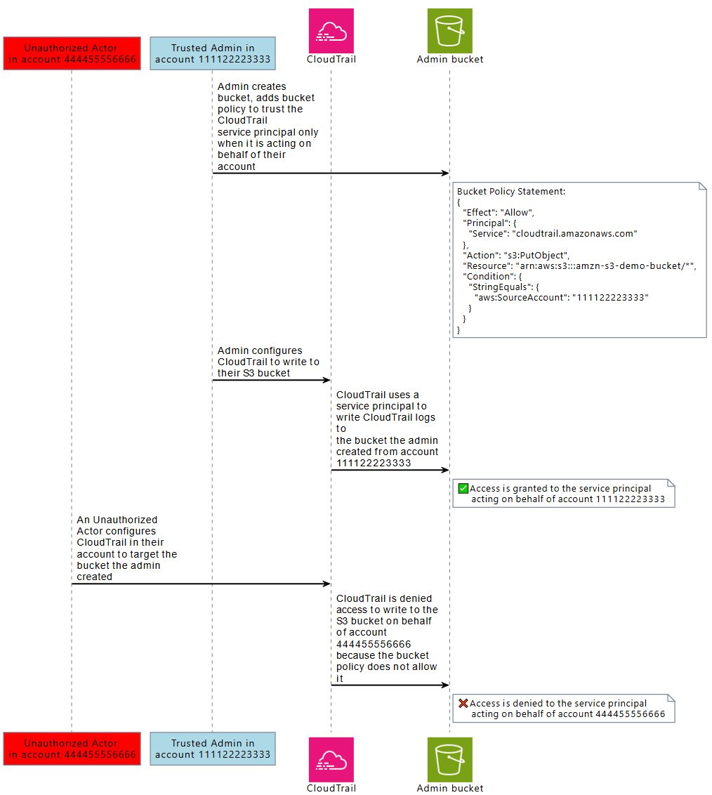
Le schéma suivant illustre le scénario d'un adjoint confus entre services lorsqu'une ressource est configurée avec la clé de contexte de condition aws:SourceAccount globale et qu'un acteur non autorisé d'un autre compte tente d'accéder à AWS des ressources auxquelles il n'est pas censé avoir accès.

Un acteur non autorisé se voit refuser l'accès à un compartiment Amazon S3 dans un autre compte en utilisant le CloudTrail service principal.

L’utilisation des clés de condition globales aws:SourceArn, aws:SourceAccount, aws:SourceOrgID et aws:SourceOrgPaths dans une politique vous aide à vous assurer que les principaux de service accèdent à vos ressources en votre nom. Nous recommandons d'utiliser ces clés de condition chaque fois que l'accès à l'une de vos ressources est accordé à un principal AWS de service.

Note

Certaines Service AWS interactions comportent des contrôles supplémentaires qui permettent de se protéger contre les problèmes liés à la confusion entre les services qui mettent à l'épreuve l'accès des utilisateurs à une ressource. Par exemple, lorsqu'une attribution de clé KMS est accordée à un Service AWS, AWS KMS utilise le contexte de chiffrement associé à la ressource et l'attribution de clé pour éviter les problèmes de confusion entre les services auxiliaires.

Veuillez consulter la documentation des services que vous utilisez pour plus d’informations sur les mécanismes spécifiques à chaque service qui peuvent aider à éviter les risques d’adjoint confus entre les services, et pour savoir si aws:SourceArn, aws:SourceAccount, aws:SourceOrgID, et aws:SourceOrgPaths sont pris en charge.

Protection des adjoints confus entre les services avec des politiques basées sur les ressources

L'exemple de politique suivant accorde au principal de service l'cloudtrail.amazonaws.com.rproxy.govskope.usaccès au compartiment Amazon S3, arn:aws:s3 : ::amzn-s3-demo-bucket1, uniquement lorsque le principal de service agit pour le compte de 111122223333. Compte AWS

JSON
{ "Version":"2012-10-17", "Statement": [ { "Sid": "CloudTrailAclCheck", "Effect": "Allow", "Principal": {"Service": "cloudtrail.amazonaws.com"}, "Action": "s3:GetBucketAcl", "Resource": "arn:aws:s3:::amzn-s3-demo-bucket1", "Condition": { "StringEquals": { "aws:SourceAccount": "111122223333" } } }, { "Sid": "AWSCloudTrailWrite", "Effect": "Allow", "Principal": {"Service": "cloudtrail.amazonaws.com"}, "Action": "s3:PutObject", "Resource": "arn:aws:s3:::amzn-s3-demo-bucket1/[optionalPrefix]/Logs/myAccountID/*", "Condition": { "StringEquals": { "aws:SourceAccount": "111122223333" } } } ] }

Cet exemple de politique de compartiment accorde au principal du service l'appstream.amazonaws.com.rproxy.govskope.usaccès au script PowerShell examplefile.psh sur le site s3://amzn-s3-demo-bucket2 uniquement lorsqu'il agit pour le compte de la AppStream flotte Amazon spécifiée, en spécifiant l'ARN de la flotte avec. aws:SourceArn

JSON
{ "Version":"2012-10-17", "Statement": [ { "Effect": "Allow", "Principal": { "Service": [ "appstream.amazonaws.com" ] }, "Action": "s3:GetObject", "Resource": "arn:aws:s3:::amzn-s3-demo-bucket2/examplefile.psh", "Condition": { "ArnEquals": { "aws:SourceArn": "arn:aws:appstream:us-east-1:111122223333:fleet/ExampleFleetName" } } } ] }

Protection des adjoints confus entre les services avec des politiques de contrôle des ressources

Vous pouvez utiliser les politiques de contrôle des ressources (RCP) pour appliquer des contrôles adjoints interservices confus aux ressources prises en charge. Services AWS RCPs vous permettent d'appliquer de manière centralisée des contrôles adjoints interservices confus sur vos ressources. Vous pouvez utiliser des clés de condition telles que aws:SourceOrgId aws:SourceOrgPaths celles RCPs associées à vos AWS Organizations unités organisationnelles (UO) ou Comptes AWS au sein de votre organisation sans ajouter d'instructions à des politiques spécifiques basées sur les ressources. Pour plus d'informations sur les services pris en charge RCPs et les services pris en charge, consultez la section Politiques de contrôle des ressources (RCPs) dans le guide de AWS Organizations l'utilisateur.

Dans l'exemple suivant, le RCP refuse aux principaux de AWS service l'accès aux compartiments Amazon S3 de vos comptes membres lorsque la valeur n'aws:SourceOrgIDest pas égale à o-. ExampleOrg Une autorisation correspondante doit être présente dans la politique basée sur les ressources du compartiment S3 pour autoriser Service AWS les principaux ayant une SourceOrgID valeur égale à o-. ExampleOrg

Cette politique n’applique le contrôle que sur les demandes des principaux de service ("Bool": {"aws:PrincipalIsAWSService": "true"}) qui ont la clé aws:SourceAccount présente ("Null": {"aws:SourceAccount": "false"}), de sorte que les intégrations de services qui ne nécessitent pas l’utilisation de la clé de condition et les appels de vos principaux ne sont pas impactés. Si la clé de condition aws:SourceAccount est présente dans le contexte de la demande, la condition Null sera évaluée comme vraie, ce qui entraînera l’application de aws:SourceOrgID. Nous utilisons aws:SourceAccount au lieu de aws:SourceOrgID dans l’opérateur de condition Null afin que le contrôle s’applique toujours si la demande provient d’un compte qui n’appartient pas à une organisation.

JSON
{ "Version":"2012-10-17", "Statement": [ { "Sid": "RCPEnforceConfusedDeputyProtectionForS3", "Effect": "Deny", "Principal": "*", "Action": [ "s3:*" ], "Resource": "*", "Condition": { "StringNotEqualsIfExists": { "aws:SourceOrgID": "o-ExampleOrg" }, "Null": { "aws:SourceAccount": "false" }, "Bool": { "aws:PrincipalIsAWSService": "true" } } } ] }