Administración de datos distribuidos - Implementación de microservicios en AWS

Las traducciones son generadas a través de traducción automática. En caso de conflicto entre la traducción y la version original de inglés, prevalecerá la version en inglés.

Administración de datos distribuidos

En las aplicaciones tradicionales, todos los componentes suelen compartir una única base de datos. Por el contrario, cada componente de una aplicación basada en microservicios mantiene sus propios datos, lo que promueve la independencia y la descentralización. Este enfoque, conocido como gestión de datos distribuidos, presenta nuevos desafíos.

Uno de estos desafíos surge de la disyuntiva entre consistencia y rendimiento en los sistemas distribuidos. Suele ser más práctico aceptar pequeños retrasos en las actualizaciones de los datos (coherencia eventual) que insistir en las actualizaciones instantáneas (coherencia inmediata).

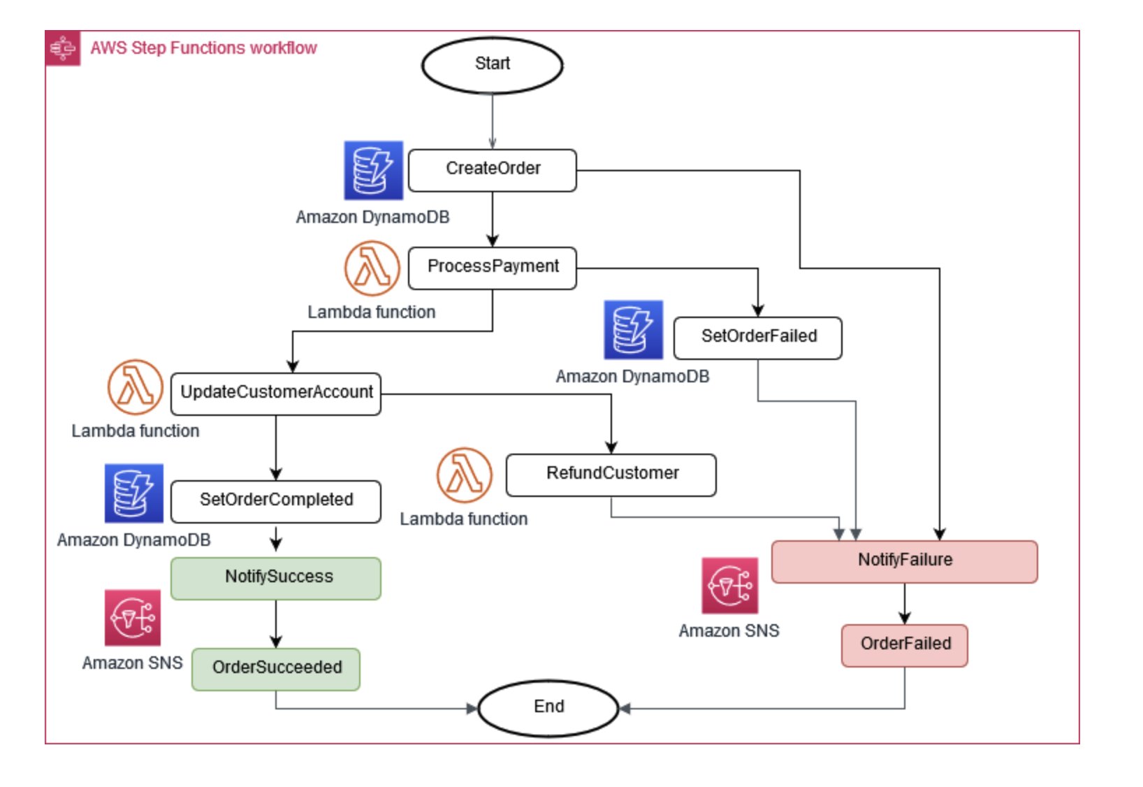
A veces, las operaciones empresariales requieren varios microservicios para funcionar juntos. Si una parte falla, es posible que tengas que deshacer algunas tareas completadas. El patrón Saga ayuda a gestionar esta situación mediante la coordinación de una serie de acciones compensatorias.

Para ayudar a que los microservicios se mantengan sincronizados, se puede utilizar un almacén de datos centralizado. Esta tienda, gestionada con herramientas como AWS Lambda Amazon EventBridge, puede ayudar a limpiar y deduplicar datos. AWS Step Functions

Coordinador de ejecución de Saga

Figura 6: Coordinador de ejecución de Saga

Un enfoque común para gestionar los cambios en los microservicios es el abastecimiento de eventos. Cada cambio en la aplicación se registra como un evento, lo que crea una cronología del estado del sistema. Este enfoque no solo ayuda a depurar y auditar, sino que también permite que diferentes partes de una aplicación reaccionen ante los mismos eventos.

El abastecimiento de eventos suele funcionar hand-in-hand con el patrón de segregación de responsabilidades por consultas de comandos (CQRS), que separa la modificación de datos de la consulta de datos en distintos módulos para mejorar el rendimiento y la seguridad.

También AWS puede implementar estos patrones mediante una combinación de servicios. Como puede ver en la figura 7, Amazon Kinesis Data Streams puede funcionar como almacén central de eventos, mientras que Amazon S3 proporciona un almacenamiento duradero para todos los registros de eventos. AWS Lambda, Amazon DynamoDB y Amazon API Gateway trabajan juntos para gestionar y procesar estos eventos.

Diagrama que muestra el patrón de abastecimiento de eventos en AWS

Figura 7: El patrón de aprovisionamiento de eventos está activado AWS

Recuerde que, en los sistemas distribuidos, es posible que los eventos se entreguen varias veces debido a los reintentos, por lo que es importante diseñar las aplicaciones para gestionarlos.