Guía de las funciones de transición de Amazon Chime - Amazon Chime

Aviso de fin de soporte: el 20 de febrero de 2026, AWS finalizará el soporte para el servicio Amazon Chime. Después del 20 de febrero de 2026, ya no podrá acceder a la consola ni a los recursos de la aplicación de Amazon Chime. Para obtener más información, visite esta entrada en el blog. Nota: Esto no afecta a la disponibilidad del servicio Amazon Chime SDK.

Las traducciones son generadas a través de traducción automática. En caso de conflicto entre la traducción y la version original de inglés, prevalecerá la version en inglés.

Guía de las funciones de transición de Amazon Chime

Tras pensarlo detenidamente, decidimos poner fin al soporte para el servicio Amazon Chime, incluidas las funciones de llamadas de empresa, a partir del 20 de febrero de 2026. Amazon Chime dejará de aceptar nuevos clientes a partir del 19 de febrero de 2025. Como cliente actual con una cuenta de Amazon Chime Team o Enterprise creada antes del 19 de febrero de 2025, puede seguir utilizando las funciones de Amazon Chime, incluidas las llamadas de negocios, la programación y organización de reuniones, la adición y administración de usuarios y otras funciones compatibles a través de la consola de administración de Amazon Chime. Después del 20 de febrero de 2026, ya no podrás administrar tus usuarios, organizar reuniones de Amazon Chime ni usar ninguna de las funciones de llamadas de negocios. Ponte en contacto con nosotros Soporte si no puedes eliminar tus datos antes del 20 de febrero de 2026.

nota

Esto no afecta a la disponibilidad del servicio Amazon Chime SDK.

Esta página proporciona instrucciones y prácticas recomendadas para que los administradores de TI y los usuarios de Amazon Chime realicen la transición a soluciones de colaboración alternativas que satisfagan las necesidades de su empresa. Esto puede incluir soluciones proporcionadas por AWS, como Wickr, o por AWS socios, como Slack, Webex y Zoom. Visite el AWS Marketplacepara obtener más información sobre las soluciones de nuestros AWS socios.

Características de transición para los administradores de Amazon Chime

Las siguientes funciones de transición están disponibles para los administradores de Amazon Chime.

Informes de uso

Antes de realizar la transición a una nueva solución de colaboración, puede resultar útil saber quiénes de su organización son usuarios activos y qué funciones utilizan. Con los informes de uso de Amazon Chime, puede obtener información de contacto para comunicarse con sus usuarios activos, recopilar casos de uso y compilar los requisitos para una nueva solución.

Los informes de uso le proporcionan información sobre la actividad de cada usuario, incluidos su nombre, correo electrónico, estado de registro, fecha de creación de la cuenta de usuario, reuniones a las que ha asistido, reuniones organizadas y mensajes enviados. Estos datos están disponibles semanalmente para cada cuenta de equipo o empresa que haya creado en la consola de Amazon Chime. Los informes semanales mostrarán el uso durante las semanas que comienzan el domingo a las 00:00 y finalizan el sábado a las 23:59. El procesamiento de datos puede retrasar los informes semanales hasta el lunes de la semana siguiente. Todas las fechas y horas se presentan utilizando la hora universal coordinada (UTC).

Activa los informes de uso

Se utiliza un depósito de Amazon Simple Storage Service (Amazon S3) como destino de los archivos CSV de informes de uso semanales. Siga estos pasos para crear un bucket de Amazon S3 o seleccione uno existente en el que el servicio Amazon Chime entregará los informes de uso semanales. Para obtener más información sobre la creación de buckets de Amazon S3 o la navegación y administración del acceso a los buckets de Amazon S3 existentes, consulte Introducción a Amazon S3 en la Guía del usuario de Amazon S3.

  1. Abra la consola Amazon Chime enhttps://chime.aws.amazon.com/.

  2. Selecciona Informes de uso en Configuración global.

  3. Para activar los informes de uso de Amazon Chime en su cuenta de Amazon Chime, primero cree o seleccione un bucket de Amazon S3.

    1. En Destino del informe, selecciona Nuevo depósito de S3 para crear uno nuevo e introduce un nombre siguiendo las instrucciones que se indican. También puede seleccionar un depósito de S3 existente si ya tiene una ubicación en la que desee almacenar los archivos.

    2. Elija Guardar para crear el nuevo depósito de S3 o seleccione un depósito de S3 existente.

    3. Los informes de uso ahora están activados.

  4. Los informes de uso semanales comenzarán el domingo siguiente a medianoche (UTC) y los archivos se almacenarán en el compartimento S3 identificado.

    Configure el bucket de Amazon S3 y active los informes de uso semanales

Desactive los informes de uso

Puedes dejar de generar nuevos informes de uso en cualquier momento.

  1. Abra la consola Amazon Chime enhttps://chime.aws.amazon.com/.

  2. Selecciona Informes de uso en Configuración global.

  3. Selecciona Desactivar los informes.

  4. Confirme que desea que se detenga la generación de informes seleccionando Desactivar.

    Confirma que los informes de uso semanales estén desactivados

Contenido del informe

Los informes se generan semanalmente. Complete los siguientes pasos para ver los informes de uso.

  1. Para ver sus datos, vaya a la consola Amazon S3.

  2. Busque el nombre del bucket.

  3. El archivo del informe de uso semanal se colocará en la siguiente ubicación de su depósito de S3:

    Amazon-Chime-User-Activity-Reports/csv/<AWSaccountID>/<year>/<month>/<day>/<AmazonChimeAccountName>_<AmazonChimeAccountId>_<yyyymmdd>.csv

    Por ejemplo:

    Amazon-Chime-User-Activity-Reports/csv/123456789012/2024/11/03/ExampleSales_12abcdef-34gh-56i7-89jk-01234lmnopq56_20241103.csv
  4. En cada informe se incluyen los siguientes campos:

    • Nombre de cuenta de equipo o empresa

    • Fecha de inicio de la semana

    • Nombre visible del usuario asociado a su cuenta de Amazon Chime

    • Dirección de correo electrónico del usuario

    • Estado de registro del usuario

    • Fecha de creación de la cuenta del usuario

    • El número de reuniones a las que asistió el usuario durante la semana

    • El número de reuniones que el usuario organizó durante la semana

    • El número de mensajes que envió el usuario (1:1, publicaciones en grupos y en salas de chat) durante la semana

    Campos y datos incluidos en el informe de uso semanal

Llamadas comerciales: transferencia de números de teléfono

Para facilitar la transición de Amazon Chime Business Calling a los servicios de voz y SMS, puedes transferir tus números de teléfono de Business Calling a otro proveedor. Para obtener más información, consulte Transfiriendo números de teléfono.

Administración de sus cuentas de usuario: cuentas de equipo

Tendrás que eliminar a todos los usuarios antes de poder eliminar tu cuenta de equipo. Al configurar una cuenta de Amazon Chime Team, puede invitar a nuevos usuarios, establecer su nivel de permisos (Pro o Básico), configurar regiones y otros ajustes de la cuenta, y pagar a los usuarios para que organicen reuniones o utilicen las funciones de Business Calling. Cuando eliminas a un usuario de un equipo de Amazon Chime, no podrá usar las funciones de pago, pero podrá seguir usando las funciones de mensajería y asistir a las reuniones. Cuando los elimines, seguirán teniendo acceso a la cuenta de usuario de Amazon Chime y conservarán sus contactos, el historial de mensajes individuales y grupales y la membresía a la sala de chat.

  1. Abra la consola Amazon Chime enhttps://chime.aws.amazon.com/.

  2. Haga clic en el nombre de un equipo debajo del encabezado Nombre de la cuenta.

  3. Haz clic en la casilla de verificación Seleccionar todo o en la casilla situada junto a los usuarios individuales.

  4. Seleccione Eliminar usuario en el menú de acciones del usuario.

    Selecciona Eliminar usuario en el menú de acciones cuando gestiones una cuenta de equipo

Una vez que sus usuarios hayan sido eliminados, podrán seguir iniciando sesión y acceder a Amazon Chime, pero ya no podrán organizar reuniones. Si desean eliminar su cuenta de Amazon Chime, pueden usar la opción eliminarme con el Asistente de Amazon Chime. Para obtener más información, consulte Uso del Asistente de Amazon Chime para obtener archivos adjuntos o solicitar que se elimine su cuenta en el Centro de ayuda de Amazon Chime.

Administración de sus cuentas de usuario: cuentas empresariales

Deberá eliminar todos los dominios antes de poder eliminar su cuenta empresarial. Puedes pasarte de una cuenta de Amazon Chime Team a una cuenta empresarial reclamando tu dominio. Cuando reclama su dominio, demuestra que su empresa es propietaria del dominio y, por lo tanto, será propietaria de los datos de sus usuarios. Todos los usuarios registrados de Amazon Chime con direcciones de correo electrónico que coincidan con los dominios reclamados se incorporarán a su cuenta empresarial. Tú estableces su nivel de permisos (Pro o Básico), configuras la cuenta, como las regiones de reunión compatibles y las reglas de retención de chats, y pagas para que tus usuarios organicen reuniones o usen las funciones de Business Calling. Puedes liberar a todos los usuarios si eliges eliminar tus dominios. Este proceso restablecerá el perfil de cada usuario y eliminará todos los datos, los contactos, las conversaciones individuales y grupales, la membresía a las salas de chat y el historial. Al anular la reclamación de un dominio, los usuarios ya no podrán iniciar sesión mediante el inicio de sesión único ni organizar o programar reuniones, y se restablecerá el perfil asociado a su dirección de correo electrónico. Si quieren seguir usando Amazon Chime, pueden crear una cuenta nueva siguiendo las instrucciones que se proporcionan en la página de inicio de Amazon Chime. Una vez que se hayan eliminado todos los dominios, podrás eliminar tu cuenta empresarial.

  1. Abra la consola Amazon Chime enhttps://chime.aws.amazon.com/.

  2. Elija el nombre de una cuenta empresarial en la columna Nombre de la cuenta.

  3. Selecciona Dominios en Identidad.

  4. Elija Eliminar .

  5. Cuando se le solicite, revise los resultados de completar esta tarea y marque la casilla de verificación situada junto a Entiendo que esta acción no se puede revertir.

  6. Seleccione Eliminar.

    Al eliminar un dominio, se restablecen todos los perfiles de los usuarios. Confirma que entiendes el impacto de eliminar el dominio.

Funciones de transición para usuarios de Amazon Chime

Las siguientes funciones de transición están disponibles para los administradores de Amazon Chime.

Usuarios profesionales: eliminar Amazon Chime de las invitaciones a reuniones

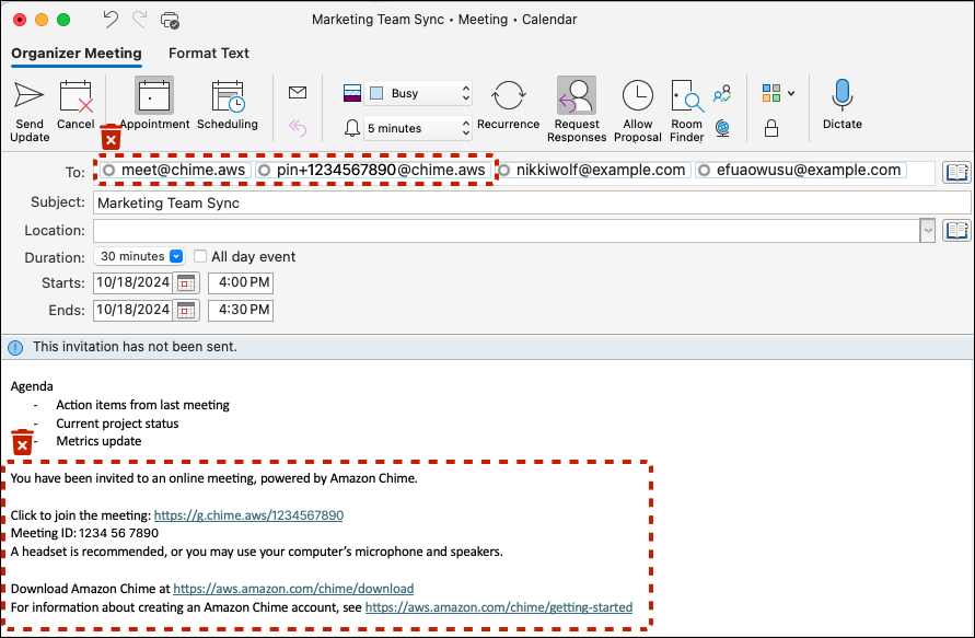
Amazon Chime llama automáticamente a los asistentes a la reunión que han iniciado sesión en sus clientes de Amazon Chime cuando usted tiene permisos de Amazon Chime Pro e invita a sus reuniones. meet@chime.aws Elimine su reunión y vuelva a crear la invitación con la nueva solución o complete el siguiente procedimiento para eliminar los detalles de la reunión de Amazon Chime de una reunión existente en su calendario.

  1. Abra su aplicación de calendario (no una aplicación de calendario móvil).

  2. Abre una serie periódica o una reunión.

  3. Sigue los siguientes pasos para eliminar Amazon Chime (y las llamadas automáticas) y añadir las instrucciones de reunión de la nueva solución:

    1. Elimine los meet@chime.aws símbolos y pin+<meetingid>@chime.aws del campo Para:.

    2. Elimine las instrucciones de reunión de Amazon Chime del cuerpo de la invitación.

    3. Si tiene una nueva solución para reuniones, genere nuevas instrucciones para la reunión y agréguelas al cuerpo.

  4. Envíe la invitación y asegúrese de elegir enviar la actualización a todos.

  5. Su reunión ya no debería aparecer en la página de inicio de Amazon Chime, en Próximas reuniones, y sus asistentes no llamarán automáticamente a Amazon Chime.

    Elimine a los usuarios de Amazon Chime de la línea Para: y las instrucciones de reunión del cuerpo

Administradores de salas de chat: obtengan una lista de miembros

Amazon Chime ofrece salas de chat para hasta 10 000 miembros. Cuando cambies a una nueva solución de mensajería, puede ser útil poder contactar con los miembros de tu sala de Amazon Chime para recrear la sala de chat en tu nueva solución. Si es administrador de una sala de chat, puede exportar el nombre, la dirección de correo electrónico y el rol de cada miembro de la sala de chat siguiendo el siguiente procedimiento.

  1. Inicie sesión en un cliente Amazon Chime para Windows, macOS o web. Esto no está disponible con los clientes móviles.

  2. Diríjase a una sala de chat en la que tenga el rol de administrador.

  3. En la configuración de la sala (el icono ◉), selecciona Exportar lista de miembros.

  4. Se le pedirá que guarde el archivo CSV en su ordenador si utiliza el cliente de Windows o macOS. Si realizas esta acción desde el cliente web, la lista de miembros se guardará en tu carpeta de descargas. El nombre de archivo predeterminado incluirá el nombre de la sala.

    Nombre de archivo de ejemplo: Amazon_Chime_Arnav Desai_Project_Team_room_member_list.csv

Usuarios de Amazon Chime: exporta tus contactos personales

Amazon Chime proporciona a los usuarios una lista de contactos personal (con hasta 100 contactos). Añada la información de usuario de Amazon Chime a su lista de contactos personales cuando los invite o cuando utilice la acción Añadir a los contactos que se muestra durante las reuniones en la lista de reuniones, desde su lista de contactos, o bien elija la acción Añadir a los contactos junto a su nombre en las listas de Favoritos o Mensajes recientes. Al cambiar a una nueva solución de mensajería, puede resultar útil conservar la información de usuario de personas ajenas a su empresa o de otras personas que haya agregado a sus contactos personales. El siguiente procedimiento te permite guardar los nombres, direcciones de correo electrónico y números de teléfono pertinentes si utilizas Business Calling.

  1. Inicie sesión en un cliente Amazon Chime para Windows, macOS o web. Esto no está disponible con los clientes móviles.

  2. Ve a Contactos en el menú superior cuando utilices un cliente de Windows o macOS o a Ver mis contactos en Acciones rápidas en el cliente web.

  3. Selecciona Exportar contactos personales.

  4. Se le pedirá que guarde el archivo CSV en su ordenador si utiliza el cliente de Windows o macOS. Si realiza esta acción desde el cliente web, la lista de miembros se guardará en su carpeta de descargas.

    Nombre de archivo de ejemplo: Amazon_Chime_ (Arnav Desai) _personal_contacts.csv

Resumen

Las organizaciones con al menos una cuenta Amazon Chime Team o Enterprise pueden seguir utilizando las funciones Amazon Chime y Business Calling hasta el 20 de febrero de 2026, fecha en la que finalizará el soporte para el servicio. Entre las funciones que ya no se admitirán se incluyen la programación y organización de reuniones, la adición y administración de usuarios y otras funciones disponibles mediante la consola Amazon Chime.

Recursos adicionales