View a markdown version of this page

Descripción de VoiceFocus del servicio de audio PTSN de Amazon Chime SDK - Amazon Chime SDK

Las traducciones son generadas a través de traducción automática. En caso de conflicto entre la traducción y la version original de inglés, prevalecerá la version en inglés.

Descripción de VoiceFocus del servicio de audio PTSN de Amazon Chime SDK

Le permite aplicar el sistema de supresión de ruido Amazon Voice Focus a los tramos de llamadas entrantes y salientes de una llamada de una red de telefonía pública conmutada (PSTN). Al aplicar Amazon Voice Focus, se reduce el ruido de fondo sin afectar al habla humana. Esto puede hacer que el interlocutor actual sea más fácil de oír.

Para crear segmentos de llamadas entrantes, se utiliza una regla SIP que invoca una función AWS Lambda con un evento NewInboundCall. Puede crear segmentos de llamadas salientes mediante la acción CallAndBridge o mediante una operación de la API CreateSIPMediaApplicationCall. Para obtener más información sobre Amazon Voice Focus, consulte Cómo funciona la cancelación de ruido de Amazon Chime SDK.

Amazon Voice Focus reduce los ruidos no deseados que no son habla, incluidos los siguientes:

  • Ruidos ambientales: viento, ventiladores, agua corriente

  • Ruidos de fondo: cortadoras de césped, perros que ladran

  • Ruidos de primer plano: escribir, barajar papeles

nota

Cuando utilizas Amazon Voice Focus, te AWS factura los minutos de llamada activos de cada tramo de llamada y por cada minuto de uso de la aplicación multimedia SIP.

En este ejemplo se muestra una acción de VoiceFocus típica.

{ "SchemaVersion": "1.0", "Actions":[ { "Type": "VoiceFocus", "Parameters": { "Enable": True|False, // required "CallId": "call-id-1", // required } } ] }
Enable

Descripción: activa o desactiva Amazon Voice Focus

Valores permitidosTrue | False

Obligatorio: sí

Valor predeterminado: ninguno

CallId

Descripción: CallId del participante en la invocación CallDetails de la AWS Lambda función

Valores permitidos: un identificador de llamada válido

Obligatorio: sí

Valor predeterminado: ninguno

En este ejemplo, se muestra un evento ACTION_SUCCESSFUL satisfactorio para la acción VoiceFocus.

{ "SchemaVersion": "1.0", "Sequence": 3, "InvocationEventType": "ACTION_SUCCESSFUL", "ActionData": { "Type": "VoiceFocus", "Parameters": { "Enable": True, "CallId": "call-id-1" } }, "CallDetails":{ ..... ..... "Participants":[ { "CallId": "call-id-of-caller", ..... "Status": "Connected" }, { "CallId": "call-id-of-callee", ..... "Status": "Connected" } ] } }

En este ejemplo se muestra un evento ACTION_FAILED típico de la acción VoiceFocus.

{ "SchemaVersion": "1.0", "Sequence":2, "InvocationEventType": "ACTION_FAILED", "ActionData":{ "Type": "VoiceFocus", "Parameters": { "Enable": True, "CallId": "call-id-1" } }, "ErrorType": "SystemException", "ErrorMessage": "System error while running action" }, "CallDetails":{ ..... ..... "Participants":[ { "CallId": "call-id-of-caller", ..... } ] } }
Gestión de errores

Por motivos de seguridad, las acciones de audio PSTN tienen un límite de 5 solicitudes de llamadas por segundo por cuenta de cliente (CPS). Cuando las solicitudes de llamadas superan el límite de 5 CPS, la acción devuelve un mensaje de error. En esta tabla se muestran los mensajes de error que muestra la acción VoiceFocus.

Error Mensaje Motivo

ActionExecutionThrottled

No se pudo ejecutar la acción. Se alcanzó el número máximo de acciones por segundo.

El número de solicitudes de acción de Voice Focus por segundo superó el límite del sistema.

MissingRequiredActionParameter

Falta el parámetro de acción obligatorio.

Faltan uno o más de los parámetros necesarios al ejecutar la acción.

SystemException

Error del sistema al ejecutar la acción.

Se ha producido un error del sistema al ejecutar la acción.

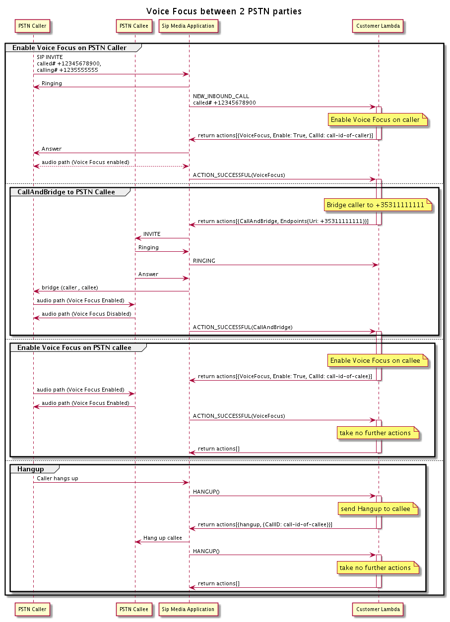
Flujos de llamadas

Este diagrama muestra el flujo de llamadas para activar y desactivar Amazon Voice Focus para una acción CallAndBridge entre dos llamadas PSTN.

El flujo de llamadas al activar o desactivar Amazon Voice se centra en dos llamadas PSTN enlazadas.

En el segmento de llamadas salientes, la AWS Lambda función permite a Amazon Voice centrarse en la persona que llama y devuelve un conjunto de acciones, entre las que se incluyen: CallAndBridge Una vez superada la llamada, la acción VoiceFocus devuelve un evento ACTION_SUCCESSFUL y la función de Lambda devuelve otro conjunto de eventos que habilita Amazon Voice Focus para la persona a la que se llama. Ese conjunto de acciones incluye VoiceFocus, Enable, True, y el identificador de la persona que llama. No se realiza ninguna otra acción hasta que la persona que llama cuelga. A continuación, la función de Lambda envía una acción Hangup a la aplicación multimedia SIP. La aplicación cuelga a la persona a la que se llama y envía una función de colgar a la función de Lambda, que no realiza ninguna otra acción.