Enrutamiento de llamadas y eventos a AWS Lambda funciones para audio PSTN del SDK de Amazon Chime - Amazon Chime SDK

Las traducciones son generadas a través de traducción automática. En caso de conflicto entre la traducción y la version original de inglés, prevalecerá la version en inglés.

Enrutamiento de llamadas y eventos a AWS Lambda funciones para audio PSTN del SDK de Amazon Chime

El servicio de audio PSTN ofrece las siguientes formas de dirigir las llamadas entrantes a su centro de trabajo para recibir AWS Lambda tratamiento.

  • Puede enrutar las llamadas en función del número al que se llama. Para ello, un administrador de Amazon Chime SDK crea una regla SIP con el tipo de disparador establecido en Al número de teléfono. Este número de teléfono debe estar en el inventario de números de teléfono del SDK de Amazon Chime, en la misma AWS cuenta que la regla SIP.

  • Puede enrutar las llamadas a la AWS Lambda función en función del URI de solicitud de una llamada SIP entrante del Voice Connector. Para ello, un administrador de Amazon Chime SDK crea una regla SIP con el tipo de activador establecido en Solicitar nombre de host de URI. Este campo debe contener un nombre de dominio completo especificado en el campo «nombre de host saliente» de un conector de voz que se aprovisione en la misma AWS cuenta que la regla SIP.

nota

Cuando se utiliza el tipo de activador de nombre de host de URI solicitado, el servicio de audio PSTN valida la parte de la entrada Request-URI (la user parte anterior a la firma). @ Debe utilizar el formato Backus-Naur aumentado. Longitud requerida: entre 1 y 36, ambos inclusive. Usa los siguientes valores: a-z, A-Z, 0-9, &, =, +, $, /, %, -, _, !, ~, *, (,), (.). Si su proveedor de SIP necesita pasar valores más largos, utilice un encabezado SIP personalizado en su lugar. Para obtener más información, consulte Uso de encabezados SIP en el servicio de audio PTSN de Amazon Chime SDK.

A continuación, el administrador aprovisiona al menos una aplicación multimedia SIP de destino. Si lo desea, puede aprovisionar varias aplicaciones multimedia SIP por orden de prioridad para admitir la redundancia y la conmutación por error. Por ejemplo, puede aprovisionar dos aplicaciones multimedia SIP en dos AWS regiones diferentes y especificar su orden de prioridad. Si una regla SIP tiene más de una aplicación multimedia SIP de destino, las funciones de Lambda de la aplicación multimedia SIP se invocan en orden de prioridad. La AWS Lambda función de la aplicación multimedia SIP con el orden de prioridad más alto (el número más pequeño, como 1) se ejecuta primero. Si el servicio de audio PSTN no puede invocar esa AWS Lambda función, se invoca la AWS Lambda función de la aplicación multimedia SIP que tenga el siguiente orden de prioridad más alto (el siguiente número mínimo, como 2). Si fallan todos los intentos de ejecutar las aplicaciones multimedia SIP especificadas en la regla SIP, el servicio de audio PSTN cuelga.

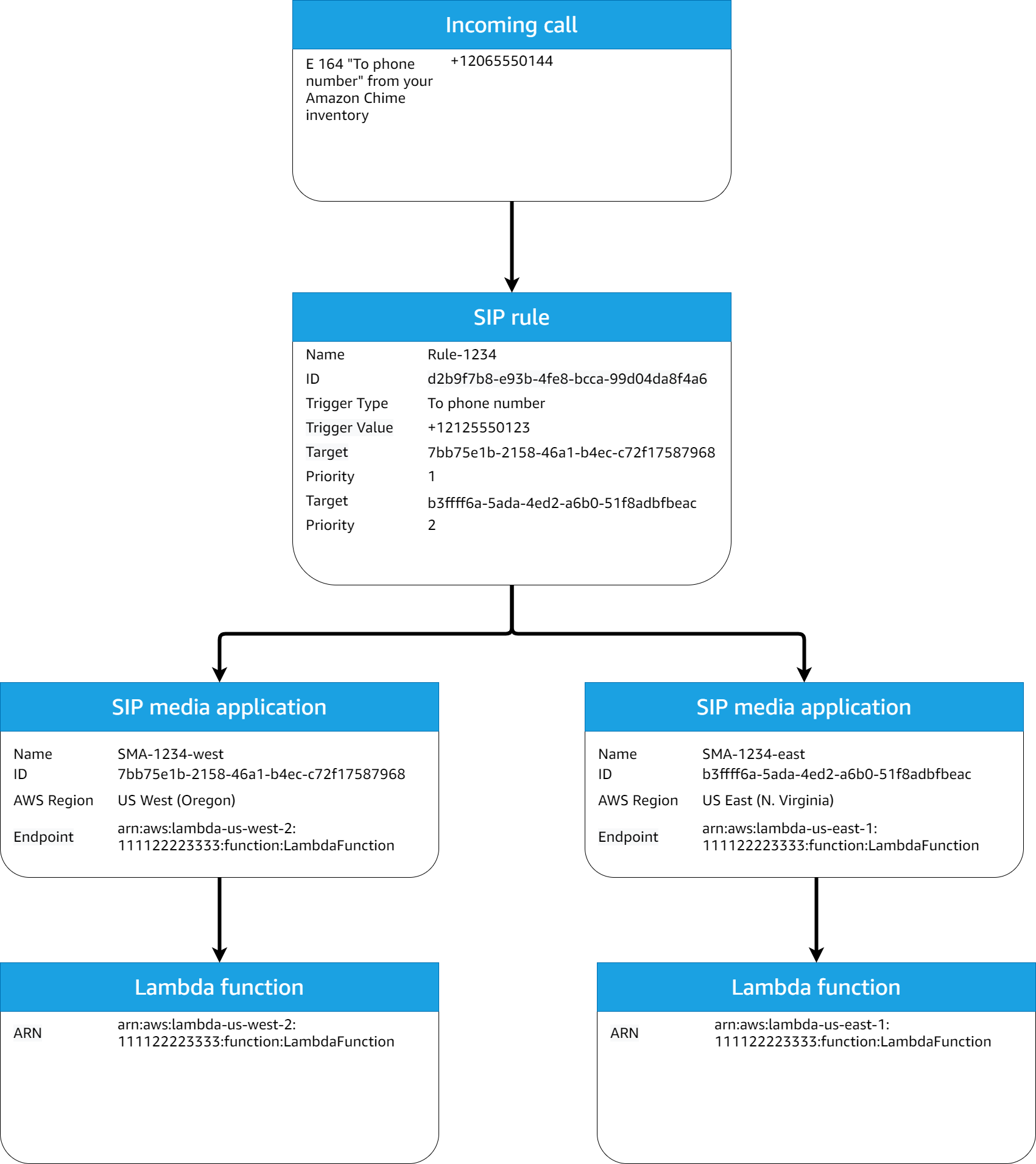
Una vez provistas las reglas SIP y las aplicaciones multimedia SIP necesarias, el servicio de audio PSTN dirige las llamadas entrantes a tu función. AWS Lambda El siguiente diagrama muestra una secuencia típica que utiliza el tipo de activador Al número de teléfono.

Diagrama de una regla SIP y una regla de flujo de trabajo de una aplicación multimedia SIP que utiliza un tipo de activador Al número de teléfono.

En el diagrama:

  1. El servicio de audio PSTN recibe una llamada entrante a un número de teléfono previsto en una regla SIP de la misma cuenta. AWS

  2. A continuación, el servicio de audio PSTN evalúa la regla SIP y busca la aplicación multimedia SIP con el orden de prioridad más alto (en este caso, la prioridad 1).

  3. A continuación, el servicio invoca la AWS Lambda función asociada a la aplicación multimedia SIP.

  4. Opcional. Si el servicio no puede invocar el orden de prioridad más alto AWS Lambda asociado, intentará ejecutar la aplicación multimedia SIP con el siguiente orden de prioridad más alto (en este caso, la prioridad 2), si existe.

  5. Opcional. Si todas las aplicaciones multimedia SIP de destino fallan, el servicio de audio PSTN interrumpe la llamada.

El siguiente diagrama muestra una regla típica que utiliza un tipo de activador Solicitar nombre de host de URI.

Diagrama de una regla que usa un tipo de desencadenador Solicitar nombre de host de URI.

En el diagrama:

  1. El servicio de audio PSTN recibe una llamada entrante en un conector de voz del SDK de Amazon Chime con un nombre de host de URI de solicitud que coincide con una regla SIP aprovisionada en la misma cuenta. AWS

  2. A continuación, el servicio evalúa la regla SIP y busca la aplicación multimedia SIP con la prioridad más baja (en este caso, la única aplicación multimedia SIP de destino con prioridad 1).

  3. A continuación, el servicio invoca la AWS Lambda función asociada a la aplicación multimedia SIP.

  4. Opcional. Si el servicio no puede invocar la AWS Lambda asociada a la prioridad más baja, intenta ejecutar la aplicación multimedia SIP con la siguiente prioridad más baja, si existe. En este caso, solo hay una aplicación multimedia SIP de destino.

  5. Opcional. Si todas las aplicaciones multimedia SIP de destino fallan, el servicio de audio PSTN interrumpe la llamada.

Además, puede crear una llamada saliente y, posteriormente, invocar su función de AWS Lambda para un procesamiento adicional mediante la API CreateSIPMediaApplicationCall. Para usar esta API, debe especificar el ID de la aplicación multimedia SIP aprovisionada como parámetro.

Por último, puedes activar tu AWS Lambda función en cualquier momento mientras una llamada esté activa mediante la UpdateSIPMediaApplicationCallAPI. Para usar la API, debe especificar el ID de la aplicación multimedia SIP aprovisionada como parámetro.