View a markdown version of this page

Cómo funcionan los enlaces de ciclo de vida en los grupos de escalado automático - Amazon EC2 Auto Scaling

Las traducciones son generadas a través de traducción automática. En caso de conflicto entre la traducción y la version original de inglés, prevalecerá la version en inglés.

Cómo funcionan los enlaces de ciclo de vida en los grupos de escalado automático

Una instancia de Amazon EC2 pasa por diferentes estados desde el momento en que la lanza hasta que termina. Puede crear acciones personalizadas para su grupo de escalado automático a fin de que actúen cuando una instancia pasa a un estado de espera a causa de un enlace de ciclo de vida.

En la siguiente ilustración se muestran las transiciones entre los estados de la instancia de escalado automático cuando utiliza los enlaces de ciclo de vida para escalar y reducir horizontalmente.

Las transiciones entre los estados de instancia de escalado automático cuando se utilizan enlaces de ciclo de vida para escalar y reducir horizontalmente.

Como se muestra en el diagrama anterior:

  1. El grupo de Auto Scaling responde a un evento de escalado horizontal y comienza a iniciar una instancia.

  2. El enlace de ciclo de vida pone la instancia en estado de espera (Pending:Wait) y luego ejecuta una acción personalizada.

    La instancia permanece en estado de espera hasta que se completa la acción de ciclo de vida o finaliza el periodo de tiempo de espera. De forma predeterminada, la instancia permanece en estado de espera durante una hora y, a continuación, el grupo de Auto Scaling continúa con el proceso de inicio (Pending:Proceed). Si necesita más tiempo, puede reiniciar el periodo de tiempo de espera registrando un latido. Si se completa la acción de ciclo de vida cuando la acción personalizada se ha realizado y el periodo de tiempo de espera no ha vencido aún, el periodo finaliza y el grupo de Auto Scaling continúa con el proceso de lanzamiento.

  3. La instancia pasa al estado InService y comienza el periodo de gracia de la comprobación de estado. Sin embargo, antes de que la instancia alcance el estado InService, si el grupo de Auto Scaling está asociado a un balanceador de carga de Elastic Load Balancing, la instancia se registra en el balanceador de carga, y este comienza a comprobar su estado. Una vez que termina el periodo de gracia de la comprobación de estado, Amazon EC2 Auto Scaling comienza a comprobar el estado de la instancia.

  4. El grupo de Auto Scaling responde a un evento de reducción horizontal y comienza a terminar una instancia. Si el grupo de Auto Scaling se usa con Elastic Load Balancing, primero el registro de la instancia que terminará se anula del balanceador de carga. Si Connection Draining está habilitado para el balanceador de carga, la instancia deja de aceptar nuevas conexiones y espera a que las conexiones existentes se agoten antes de completar el proceso de anulación del registro.

  5. El enlace de ciclo de vida pone la instancia en estado de espera (Terminating:Wait) y luego realiza una acción personalizada.

    La instancia permanece en estado de espera hasta que se completa la acción del ciclo de vida o hasta que finaliza el tiempo de espera (que, de forma predeterminada, es de una hora). Después de completar el enlace de ciclo de vida o de que el tiempo de espera expire, la instancia pasa al siguiente estado (Terminating:Proceed).

  6. La instancia se termina.

importante

Las instancias de un grupo de calentamiento también tienen su propio ciclo de vida con los estados de espera correspondientes, como se describe en Transiciones de estado del ciclo de vida para las instancias de un grupo de calentamiento.

Transiciones de estado del ciclo de vida de las instancias que se están reemplazando por volúmenes

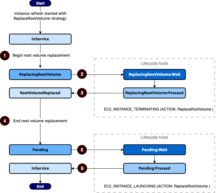
El siguiente diagrama muestra la transición entre los estados de las instancias de Auto Scaling cuando se utilizan ganchos de ciclo de vida para reemplazar el volumen raíz:

Las transiciones entre los estados de instancia de Auto Scaling cuando se utilizan ganchos de ciclo de vida para reemplazar el volumen raíz.

Como se muestra en el diagrama anterior:

  1. El grupo Auto Scaling responde a una actualización de instancias y selecciona una instancia para reemplazar el volumen raíz. La instancia entra en el ReplacingRootVolume estado. Si la instancia está registrada con un balanceador de cargas, se anula su registro en el balanceador de cargas.

  2. El enlace de ciclo de vida pone la instancia en estado de espera (ReplacingRootVolume:Wait) y luego ejecuta una acción personalizada. La instancia permanece en estado de espera hasta que se completa la acción de ciclo de vida o finaliza el periodo de tiempo de espera. Si completa la acción del ciclo de vida cuando la acción personalizada se ha completado y el período de tiempo de espera aún no ha expirado, el período finaliza y el grupo de Auto Scaling continúa con el proceso de reemplazo del volumen raíz.

  3. La instancia completa la sustitución del volumen raíz y entra en el RootVolumeReplaced estado.

  4. La instancia entra en el Pending estado.

  5. El enlace de ciclo de vida pone la instancia en estado de espera (Pending:Wait) y luego ejecuta una acción personalizada. La instancia permanece en estado de espera hasta que completes la acción del ciclo de vida o hasta que finalice el período de espera. Después de completar el enlace de ciclo de vida o de que el tiempo de espera expire, la instancia pasa al siguiente estado (Pending:Proceed).

  6. La instancia entra en el InService estado. Sin embargo, antes de que la instancia alcance el InService estado, si el grupo Auto Scaling está asociado a un balanceador de cargas de Elastic Load Balancing, la instancia se registra en el balanceador de cargas.