View a markdown version of this page

Visualización de la ventana del proyecto en AWS SCT - AWS Schema Conversion Tool

Las traducciones son generadas a través de traducción automática. En caso de conflicto entre la traducción y la version original de inglés, prevalecerá la version en inglés.

Visualización de la ventana del proyecto en AWS SCT

A continuación se ilustra lo que se puede ver en AWS SCT al crear un proyecto de migración de esquema y convertir un esquema posteriormente.

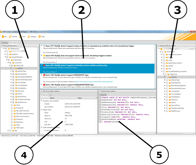
  1. En el panel izquierdo, el esquema de la base de datos de origen se presenta en una vista en árbol. Su esquema de base de datos se "carga en diferido". En otras palabras, cuando selecciona un elemento de la vista en árbol, AWS SCT obtiene y muestra el esquema actual de la base de datos de origen.

  2. En el panel superior central, aparecerán los elementos de acción para los elementos del esquema del motor de la base de datos de origen que no se hayan podido convertir automáticamente al motor de la base de datos de destino.

  3. En el panel derecho, el esquema de su instancia de base de datos de destino se presenta en una vista en árbol. Su esquema de base de datos se "carga en diferido". Es decir, cuando selecciona un elemento de la vista en árbol, AWS SCT obtiene y muestra el esquema actual de la base de datos de destino.

La ventana AWS SCT del proyecto
  1. En el panel inferior izquierdo, al elegir un elemento de esquema, se muestran las propiedades. Estas describen el elemento de esquema de origen y el comando SQL para crear ese elemento en la base de datos de origen.

  2. En el panel inferior derecho, al elegir un elemento de esquema, se muestran las propiedades. Estas describen el elemento de esquema de origen y el comando SQL para crear ese elemento en la base de datos de destino. Puede editar este comando SQL y guardar el comando actualizado con su proyecto.