View a markdown version of this page

10DLC-Registrierung in Vereinigte Staaten - AWS SMS-Nachrichten für Endbenutzer

Die vorliegende Übersetzung wurde maschinell erstellt. Im Falle eines Konflikts oder eines Widerspruchs zwischen dieser übersetzten Fassung und der englischen Fassung (einschließlich infolge von Verzögerungen bei der Übersetzung) ist die englische Fassung maßgeblich.

10DLC-Registrierung in Vereinigte Staaten

Wichtig

In der folgenden Tabelle sind die voraussichtlichen Zeiten für jeden 10DLC-Registrierungsschritt aufgeführt, je nachdem, ob Ihr Unternehmen in den Vereinigte Staaten oder international ansässig ist.

Schritt zur 10DLC-Registrierung Unternehmen mit Sitz in den USA Unternehmen mit Sitz in aller Welt
Registrierung Ihrer Marke/Ihres Unternehmens 1-2 Arbeitstage Bis zu 3 Wochen
Bewerben Sie sich für eine Überprüfung 1—2 Arbeitstage Bis zu 3 Wochen
Registrieren Sie Ihre Kampagne. Bis zu 4 Wochen Bis zu 4 Wochen
Fordern Sie Ihre 10DLC-Nummer an. Bis zu 10 Tage Bis zu 10 Tage

Wenn Sie AWS Endbenutzer-Nachrichten-SMS verwenden, um Nachrichten an Empfänger in den Vereinigte Staaten oder den US-Territorien Puerto Rico, Amerikanische Jungferninseln, Guam und Amerikanisch-Samoa zu senden, können Sie 10DLC-Telefonnummern verwenden, um diese Nachrichten zuzustellen. Die Abkürzung 10DLC steht für „10-digit long code“ (10-stellige Langwahlnummer). Eine 10DLC-Telefonnummer ist für die Verwendung durch einen einzelnen Absender und für einen einzigen Anwendungsfall registriert. Dieser Registrierungsprozess gibt den Mobilfunkanbietern Einblick in die zugelassenen Anwendungsfälle für jede Telefonnummer, die zum Senden von Nachrichten verwendet wird. Dadurch können 10DLC-Telefonnummern hohe Durchsatz- und Zustellraten bieten.

Eine Nachricht, die Sie von einer 10DLC-Telefonnummer aus senden, wird auf den Geräten Ihrer Empfänger als 10-stellige Telefonnummer angezeigt. Sie können 10DLC-Telefonnummern verwenden, um sowohl Transaktions- als auch Werbenachrichten zu versenden. Wenn Sie bereits Kurzwahlnummern oder gebührenfreie Nummern verwenden, um Ihre Nachrichten zu senden, müssen Sie 10DLC nicht einrichten.

Um 10DLC einzurichten, registrieren Sie Ihr Unternehmen oder Ihre Marke. Anschließend sollten Sie Ihr 10DLC-Unternehmen extern überprüfen, um sicherzustellen, dass Sie den höchsten zulässigen Durchsatz erzielen. Als Nächstes erstellen Sie eine 10DLC-Kampagne, in der Ihr Anwendungsfall beschrieben wird. Diese Informationen werden dann an die Campaign Registry weitergegeben, eine Branchenorganisation, die 10DLC-Registrierungsinformationen erfasst.

Anmerkung

Weitere Informationen dazu, wie die Campaign Registry Ihre Informationen verwendet, finden Sie in den Häufig gestellten Fragen auf der Website von Campaign Registry.

Nachdem Ihr Unternehmen und Ihre 10DLC-Kampagne genehmigt wurden, können Sie eine Telefonnummer erwerben und diese Ihrer Kampagne zuordnen. Die Zuordnung einer Telefonnummer zu einer 10DLC-Kampagne kann etwa 14 Tage dauern. Obwohl Sie einer einzelnen Kampagne mehrere Telefonnummern zuordnen können, können Sie dieselbe Telefonnummer nicht in mehreren Kampagnen verwenden. Für jede 10DLC-Kampagne, die Sie erstellen, benötigen Sie mindestens eine eindeutige Telefonnummer. Der Durchsatz für 10DLC-Telefonnummern basiert auf den von Ihnen angegebenen Unternehmens- und Kampagnenregistrierungsinformationen. Jede 10DLC-Nummer, die einer Kampagne zugeordnet ist, unterstützt 1 Message Part per Second (MPS). Damit der zulässige Durchsatz Ihrer Kampagne auf die zugehörigen 10DLC-Nummern angerechnet wird, müssen Sie eine Anfrage zur Erhöhung der SMS-Versandtarife einreichen.

Wenn Sie in Ihrem SMS-Konto für AWS Endnutzer-Messaging bereits eine nicht registrierte Langvorwahl haben, können Sie beantragen, dass diese in eine 10DLC-Nummer umgewandelt wird. Um einen vorhandenen Langcode zu konvertieren, schließen Sie den Registrierungsprozess ab und erstellen Sie dann einen Fall im AWS Support Center. Manchmal ist es nicht möglich, eine nicht registrierte Langwahlnummer in eine 10DLC-Telefonnummer umzuwandeln. In diesem Fall müssen Sie über die SMS-Konsole für AWS Endbenutzernachrichten eine neue Nummer anfordern und diese mit Ihrer 10DLC-Kampagne verknüpfen. Weitere Informationen zur Verwendung von 10DLC mit vorhandenen Langwahlnummern finden Sie unter Zuordnen einer Langwahlnummer mit einer 10DLC-Kampagne.

10DLC-Funktionen

Anmerkung

Wichtig: Durch Markenregistrierung und externe Markenüberprüfung allein wird das standardmäßige Limit von 1 MPS pro Nummer, die einer genehmigten 10DLC-Kampagne zugeordnet ist, nicht automatisch erhöht. Damit der zulässige Durchsatz Ihrer Kampagne auf die zugehörigen 10DLC-Nummern angerechnet wird, müssen Sie eine Anfrage zur Erhöhung der SMS-Versandtarife einreichen.

Die Kapazitäten von 10DLC-Telefonnummern hängen von den Mobilfunkanbietern Ihrer Empfänger ab. AT&T bietet ein Limit basierend auf der Anzahl der Nachrichtenteile, die pro Minute für jede Kampagne gesendet werden können. T-Mobile bietet ein tägliches Limit für Nachrichten, die für jedes Unternehmen gesendet werden können, ohne Limit der Anzahl der Nachrichtenteile, die pro Minute gesendet werden können. Verizon hat keine Durchsatzlimits veröffentlicht, verwendet jedoch ein Filtersystem für 10DLC, das Spam, unerwünschte Nachrichten und missbräuchliche Inhalte entfernt. Dabei wird weniger Wert auf den tatsächlichen Nachrichtendurchsatz gelegt.

Neue 10DLC-Kampagnen, die mit nicht überprüften Unternehmen verbunden sind, können 75 Nachrichtenteile pro Minute an Empfänger, die AT&T verwenden, und 2 000 Nachrichten pro Tag an Empfänger senden, die T-Mobile verwenden. Das Unternehmenslimit gilt für alle Ihre 10DLC-Kampagnen zusammen. Wenn Sie beispielsweise ein Unternehmen und zwei Kampagnen registriert haben, gilt die tägliche Zuteilung von 2.000 Nachrichten an T-Mobile-Kunden für beide Kampagnen zusammen. Wenn Sie dasselbe Unternehmen in mehr als einem AWS Konto registrieren, wird das tägliche Kontingent ebenfalls auf diese Konten aufgeteilt.

Wenn Ihre Durchsatzanforderungen diese Limits überschreiten, können Sie eine Überprüfung Ihrer Unternehmensregistrierung beantragen. Wenn Sie Ihre Unternehmensregistrierung überprüfen lassen, analysiert ein externer Prüfanbieter Ihre Unternehmensdetails. Der Prüfanbieter stellt dann einen Überprüfungswert bereit, der die Kapazitäten Ihrer 10DLC-Kampagnen bestimmt. Für den Überprüfungsdienst wird eine einmalige Gebühr erhoben. Weitere Informationen finden Sie unter Formular zur Überprüfung der Marke 10DLC.

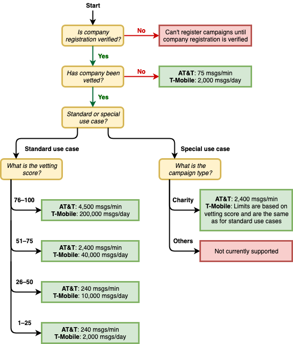
Ihre tatsächliche Durchsatzrate hängt von verschiedenen Faktoren ab, z. B. davon, ob Ihr Unternehmen überprüft wurde oder nicht, von Ihren Kampagnentypen und von Ihrem Überprüfungswert. Das folgende Flussdiagramm zeigt die Durchsatzraten für verschiedene Situationen.

Der Nachrichtendurchsatz hängt vom Mobilfunkanbieter und der Reputation ab.

Die Durchsatzraten für 10DLC werden von den US-Mobilfunkanbietern in Zusammenarbeit mit der Kampagnenregistrierung festgelegt. Weder SMS-Nachrichten für AWS Endbenutzer noch andere SMS-Versanddienste können den 10DLC-Durchsatz über diese Raten hinaus erhöhen. Wenn Sie hohe Durchsatzraten und hohe Zustellbarkeitsraten für alle US-Mobilfunkanbieter benötigen, empfehlen wir, eine Kurzwahlnummer zu verwenden.

10DLC-Registrierung und monatliche Gebühren

Es gibt Registrierungs- und monatliche Gebühren im Zusammenhang mit der Verwendung von 10DLC, wie die Registrierung Ihres Unternehmens und die 10DLC-Kampagne. Diese fallen unabhängig von allen anderen monatlichen Gebühren oder AWS Gebühren an. Weitere Informationen zu den 10DLC-Gebühren finden Sie auf der Seite mit den Preisen für AWS Endbenutzer-Nachrichten.