View a markdown version of this page

Saga-Orchestrierungs-Muster - AWS Präskriptive Leitlinien

Die vorliegende Übersetzung wurde maschinell erstellt. Im Falle eines Konflikts oder eines Widerspruchs zwischen dieser übersetzten Fassung und der englischen Fassung (einschließlich infolge von Verzögerungen bei der Übersetzung) ist die englische Fassung maßgeblich.

Saga-Orchestrierungs-Muster

Absicht

Das Saga-Orchestrierungs-Muster verwendet einen zentralen Koordinator (Orchestrator), um die Datenintegrität bei verteilten Transaktionen, die sich über mehrere Services erstrecken, aufrechtzuerhalten. Bei einer verteilten Transaktion können mehrere Services aufgerufen werden, bevor eine Transaktion abgeschlossen ist. Wenn die Services Daten in verschiedenen Datenspeichern speichern, kann es schwierig sein, die Datenkonsistenz zwischen diesen Datenspeichern zu wahren.

Motivation

Eine Transaktion ist eine einzelne Arbeitseinheit, die mehrere Schritte umfassen kann, wobei alle Schritte vollständig ausgeführt werden oder kein Schritt ausgeführt wird, was zu einem Datenspeicher führt, der seinen konsistenten Zustand beibehält. Die Begriffe Atomarität, Konsistenz, Isolation und Haltbarkeit (ACID) definieren die Eigenschaften einer Transaktion. Relationale Datenbanken bieten ACID-Transaktionen zur Wahrung der Datenkonsistenz.

Um die Konsistenz einer Transaktion aufrechtzuerhalten, verwenden relationale Datenbanken die zweiphasige Commit-Methode (2PC). Diese besteht aus einer Vorbereitungsphase und einer Commit-Phase.

  • In der Vorbereitungsphase fordert der Koordinierungsprozess die an der Transaktion beteiligten Prozesse (Teilnehmer) auf, zu versprechen, die Transaktion entweder zu bestätigen oder rückgängig zu machen.

  • In der Commit-Phase fordert der Koordinierungsprozess die Teilnehmer auf, die Transaktion zu bestätigen. Wenn sich die Teilnehmer in der Vorbereitungsphase nicht auf eine Bestätigung einigen können, wird die Transaktion zurückgesetzt.

In verteilten Systemen, die einem database-per-service Entwurfsmuster folgen, ist das zweiphasige Commit keine Option. Das liegt daran, dass jede Transaktion auf verschiedene Datenbanken verteilt ist und es keinen einzelnen Controller gibt, der einen Prozess koordinieren kann, der dem zweiphasigen Commit in relationalen Datenspeichern ähnelt. In diesem Fall besteht eine Lösung darin, das Saga-Orchestrierungs-Muster zu verwenden.

Anwendbarkeit

Verwenden Sie das Saga-Orchestrierungs-Muster, wenn:

  • Ihr System Datenintegrität und Konsistenz bei verteilten Transaktionen erfordert, die sich über mehrere Datenspeicher erstrecken.

  • Der Datenspeicher nicht über 2PC verfügt, um ACID-Transaktionen zu ermöglichen, und die Implementierung von 2PC innerhalb der Anwendungsgrenzen ist eine komplexe Aufgabe.

  • Sie haben NoSQL-Datenbanken, die keine ACID-Transaktionen bereitstellen, und Sie müssen mehrere Tabellen innerhalb einer einzigen Transaktion aktualisieren.

Fehler und Überlegungen

  • Komplexität: Ausgleichstransaktionen und Wiederholungsversuche erhöhen die Komplexität des Anwendungscodes, was zu einem Wartungsaufwand führen kann.

  • Ereigniskonsistenz: Die sequentielle Verarbeitung lokaler Transaktionen führt zur Ereigniskonsistenz, was bei Systemen, die eine hohe Konsistenz erfordern, eine Herausforderung darstellen kann. Sie können dieses Problem lösen, indem Sie die Erwartungen Ihrer Geschäftsteams an das Konsistenzmodell festlegen oder auf einen Datenspeicher umsteigen, der eine hohe Konsistenz bietet.

  • Idempotenz: Saga-Teilnehmer müssen idempotent sein, um bei vorübergehenden Ausfällen, die durch unerwartete Abstürze und Orchestrator-Ausfälle verursacht werden, eine wiederholte Ausführung zu ermöglichen.

  • Transaktionsisolierung: In Saga fehlt es an Transaktionsisolierung. Die gleichzeitige Orchestrierung von Transaktionen kann zu veralteten Daten führen. Wir empfehlen, semantische Sperren zu verwenden, um solche Szenarien zu handhaben.

  • Beobachtbarkeit: Beobachtbarkeit bezieht sich auf eine detaillierte Protokollierung und Rückverfolgung, um Probleme im Ausführungs- und Orchestrierungsprozess zu beheben. Dies wird wichtig, wenn die Anzahl der Saga-Teilnehmer zunimmt, was zu einer Komplexität beim Debuggen führt.

  • Latenzprobleme: Ausgleichstransaktionen können die Latenz der Gesamtantwortzeit erhöhen, wenn Saga aus mehreren Schritten besteht. Vermeiden Sie in solchen Fällen synchrone Aufrufe.

  • Einzelner Ausfallpunkt: Der Orchestrator kann zu einem einzelnen Ausfallpunkt werden, da er die gesamte Transaktion koordiniert. In einigen Fällen wird aufgrund dieses Problems das Saga-Choreographie-Muster bevorzugt.

Implementierung

Hochrangige Architektur

Im folgenden Architekturdiagramm hat der Saga-Orchestrator drei Teilnehmer: den Bestellservice, den Inventarservice und den Zahlungsservice. Drei Schritte sind erforderlich, um die Transaktion abzuschließen: T1, T2 und T3. Der Saga-Orchestrator kennt die Schritte und führt sie in der erforderlichen Reihenfolge aus. Wenn Schritt T3 fehlschlägt (Zahlungsausfall), führt der Orchestrator die Ausgleichstransaktionen C1 und C2 aus, um den ursprünglichen Zustand der Daten wiederherzustellen.

Saga Orchestrator – hochrangige Architektur

Sie können AWS Step Functions verwenden, um die Saga-Orchestrierung zu implementieren, wenn die Transaktion auf mehrere Datenbanken verteilt ist.

Implementierung mithilfe von Diensten AWS

Die Beispiellösung verwendet den Standardworkflow in Step Functions, um das Saga-Orchestrierungs-Muster zu implementieren.

Implementierung des Saga-Workflows mit Step Functions

Wenn ein Kunde die API aufruft, wird die Lambda-Funktion aufgerufen, und die Vorverarbeitung erfolgt in der Lambda-Funktion. Die Funktion startet den Step-Functions-Workflow, um mit der Verarbeitung der verteilten Transaktion zu beginnen. Wenn keine Vorverarbeitung erforderlich ist, können Sie den Step-Functions-Workflow direkt vom API Gateway aus starten, ohne die Lambda-Funktion zu verwenden.

Die Verwendung von Step Functions entschärft das Problem des einzelnen Ausfallpunkts, das mit der Implementierung des Saga-Orchestrierungs-Musters verbunden ist. Step Functions verfügt über eine integrierte Fehlertoleranz und hält die Servicekapazität über mehrere Availability Zones in jeder AWS-Region aufrecht, um Anwendungen vor Ausfällen einzelner Rechner oder Rechenzentren zu schützen. Dadurch wird eine hohe Verfügbarkeit sowohl für den Service selbst als auch für den von ihm betriebenen Anwendungsworkflow gewährleistet.

Der Step-Functions-Workflow

Mit der Zustandsmaschine für Step Functions können Sie die entscheidungsbasierten Kontrollfluss-Anforderungen für die Musterimplementierung konfigurieren. Der Step-Functions-Workflow ruft die einzelnen Services für die Auftragserteilung, die Bestandsaktualisierung und die Zahlungsabwicklung auf, um die Transaktion abzuschließen, und sendet eine Ereignisbenachrichtigung zur weiteren Bearbeitung. Der Step-Functions-Workflow fungiert als Orchestrator für die Koordination der Transaktionen. Wenn der Workflow Fehler enthält, führt der Orchestrator die Ausgleichstransaktionen aus, um sicherzustellen, dass die Datenintegrität über alle Services hinweg gewahrt bleibt.

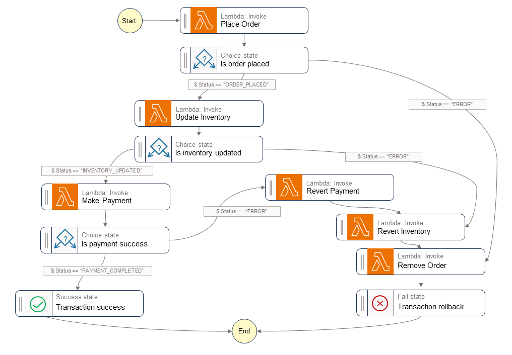
Das folgende Diagramm zeigt die Schritte, die im Step-Functions-Workflow ausgeführt werden. Die Schritte Place Order, Update Inventory und Make Payment geben den erfolgreichen Pfad an. Die Bestellung wird aufgegeben, das Inventar wird aktualisiert und die Zahlung wird bearbeitet, bevor dem Aufrufer ein Success-Status zurückgegeben wird.

Die Lambda-Funktionen Revert Payment, Revert Inventory und Remove Order geben die Ausgleichstransaktionen an, die der Orchestrator ausführt, wenn ein Schritt im Workflow fehlschlägt. Wenn der Workflow beim Schritt Update Inventory fehlschlägt, ruft der Orchestrator die Schritte Revert Inventory und Remove Order auf, bevor er dem Aufrufer einen Fail-Status zurückgibt. Diese Ausgleichstransaktionen stellen sicher, dass die Datenintegrität gewahrt bleibt. Das Inventar kehrt auf seinen ursprünglichen Stand zurück und die Reihenfolge wird rückgängig gemacht.

Workflow von Saga Step Functions

Beispiel-Code

Der folgende Beispielcode zeigt, wie Sie mithilfe von Step Functions einen Saga-Orchestrator erstellen können. Den vollständigen Code finden Sie im GitHubRepository für dieses Beispiel.

Aufgabendefinitionen

var successState = new Succeed(this,"SuccessState"); var failState = new Fail(this, "Fail"); var placeOrderTask = new LambdaInvoke(this, "Place Order", new LambdaInvokeProps { LambdaFunction = placeOrderLambda, Comment = "Place Order", RetryOnServiceExceptions = false, PayloadResponseOnly = true }); var updateInventoryTask = new LambdaInvoke(this,"Update Inventory", new LambdaInvokeProps { LambdaFunction = updateInventoryLambda, Comment = "Update inventory", RetryOnServiceExceptions = false, PayloadResponseOnly = true }); var makePaymentTask = new LambdaInvoke(this,"Make Payment", new LambdaInvokeProps { LambdaFunction = makePaymentLambda, Comment = "Make Payment", RetryOnServiceExceptions = false, PayloadResponseOnly = true }); var removeOrderTask = new LambdaInvoke(this, "Remove Order", new LambdaInvokeProps { LambdaFunction = removeOrderLambda, Comment = "Remove Order", RetryOnServiceExceptions = false, PayloadResponseOnly = true }).Next(failState); var revertInventoryTask = new LambdaInvoke(this,"Revert Inventory", new LambdaInvokeProps { LambdaFunction = revertInventoryLambda, Comment = "Revert inventory", RetryOnServiceExceptions = false, PayloadResponseOnly = true }).Next(removeOrderTask); var revertPaymentTask = new LambdaInvoke(this,"Revert Payment", new LambdaInvokeProps { LambdaFunction = revertPaymentLambda, Comment = "Revert Payment", RetryOnServiceExceptions = false, PayloadResponseOnly = true }).Next(revertInventoryTask); var waitState = new Wait(this, "Wait state", new WaitProps { Time = WaitTime.Duration(Duration.Seconds(30)) }).Next(revertInventoryTask);

Definitionen von Step Functions und Zustandsmaschine

var stepDefinition = placeOrderTask .Next(new Choice(this, "Is order placed") .When(Condition.StringEquals("$.Status", "ORDER_PLACED"), updateInventoryTask .Next(new Choice(this, "Is inventory updated") .When(Condition.StringEquals("$.Status", "INVENTORY_UPDATED"), makePaymentTask.Next(new Choice(this, "Is payment success") .When(Condition.StringEquals("$.Status", "PAYMENT_COMPLETED"), successState) .When(Condition.StringEquals("$.Status", "ERROR"), revertPaymentTask))) .When(Condition.StringEquals("$.Status", "ERROR"), waitState))) .When(Condition.StringEquals("$.Status", "ERROR"), failState)); var stateMachine = new StateMachine(this, "DistributedTransactionOrchestrator", new StateMachineProps { StateMachineName = "DistributedTransactionOrchestrator", StateMachineType = StateMachineType.STANDARD, Role = iamStepFunctionRole, TracingEnabled = true, Definition = stepDefinition });

GitHub Repositorium

Eine vollständige Implementierung der Beispielarchitektur für dieses Muster finden Sie im GitHub Repository unter https://github.com/aws-samples/saga-orchestration-netcore-blog.

Blog-Referenzen

Verwandter Inhalt

Videos

Im folgenden Video wird beschrieben, wie das Saga-Orchestrierungsmuster mithilfe AWS Step Functions von implementiert wird.