Leitfaden zu den Übergangsfunktionen von Amazon Chime - Amazon Chime

Hinweis zum Ende des Supports: Am 20. Februar 2026 AWS wird der Support für den Amazon Chime Chime-Service eingestellt. Nach dem 20. Februar 2026 können Sie nicht mehr auf die Amazon Chime-Konsole oder die Amazon Chime Chime-Anwendungsressourcen zugreifen. Weitere Informationen finden Sie im Blogbeitrag. Hinweis: Dies hat keine Auswirkungen auf die Verfügbarkeit des Amazon Chime SDK-Service.

Die vorliegende Übersetzung wurde maschinell erstellt. Im Falle eines Konflikts oder eines Widerspruchs zwischen dieser übersetzten Fassung und der englischen Fassung (einschließlich infolge von Verzögerungen bei der Übersetzung) ist die englische Fassung maßgeblich.

Leitfaden zu den Übergangsfunktionen von Amazon Chime

Nach reiflicher Überlegung haben wir beschlossen, den Support für den Amazon Chime Chime-Service, einschließlich der Business Calling-Funktionen, mit Wirkung zum 20. Februar 2026 einzustellen. Amazon Chime akzeptiert ab dem 19. Februar 2025 keine Neukunden mehr. Als Bestandskunde mit einem Amazon Chime Team- oder Enterprise-Konto, das vor dem 19. Februar 2025 erstellt wurde, können Sie weiterhin Amazon Chime Chime-Funktionen nutzen, darunter Business Calling, die Planung und Ausrichtung von Besprechungen, das Hinzufügen und Verwalten von Benutzern und andere Funktionen, die über die Amazon Chime Chime-Verwaltungskonsole unterstützt werden. Nach dem 20. Februar 2026 können Sie Ihre Benutzer nicht mehr verwalten, Amazon Chime Chime-Meetings veranstalten und keine der Business Calling-Funktionen mehr nutzen. Wenden Sie sich an, Support wenn Sie Ihre Daten nicht vor dem 20. Februar 2026 löschen können.

Anmerkung

Dies hat keine Auswirkungen auf die Verfügbarkeit des Amazon Chime SDK-Dienstes.

Auf dieser Seite finden Sie Anweisungen und bewährte Methoden für IT-Administratoren und Benutzer von Amazon Chime, um auf alternative Collaboration-Lösungen umzustellen, die Ihren Geschäftsanforderungen entsprechen. Dies kann Lösungen beinhalten, die von AWS, wie Wickr, oder von AWS Partnern wie Slack, Webex und Zoom bereitgestellt werden. Weitere Informationen zu AWS Marketplaceden Lösungen unserer AWS Partner finden Sie unter.

Übergangsfunktionen für Amazon Chime Chime-Administratoren

Die folgenden Übergangsfunktionen stehen Amazon Chime-Administratoren zur Verfügung.

Berichterstattung über die Nutzung

Bevor Sie auf eine neue Collaboration-Lösung umsteigen, kann es hilfreich sein, zu verstehen, wer in Ihrer Organisation aktive Benutzer sind und welche Funktionen sie verwenden. Mit den Nutzungsberichten von Amazon Chime können Sie Kontaktinformationen abrufen, um Ihre aktiven Benutzer zu erreichen, Anwendungsfälle zu sammeln und Anforderungen für eine neue Lösung zusammenzustellen.

Die Nutzungsberichte bieten Ihnen Informationen zu den Aktivitäten der einzelnen Benutzer, einschließlich Name, E-Mail-Adresse, Registrierungsstatus, Erstellungsdatum des Benutzerkontos, besuchte Besprechungen, veranstaltete Besprechungen und gesendete Nachrichten. Diese Daten sind wöchentlich für jedes Team- oder Enterprise-Konto verfügbar, das Sie in der Amazon Chime Chime-Konsole erstellt haben. In den wöchentlichen Berichten wird die Nutzung für Wochen angezeigt, die am Sonntag um 00:00 Uhr beginnen und am Samstag um 23:59 Uhr enden. Durch die Datenverarbeitung können sich wöchentliche Berichte bis zum Montag der darauffolgenden Woche verzögern. Alle Daten und Uhrzeiten werden in koordinierter Weltzeit (UTC) dargestellt.

Aktivieren Sie die Nutzungsberichterstattung

Ein Amazon Simple Storage Service (Amazon S3) -Bucket wird als Ziel für Ihre wöchentlichen CSV-Dateien mit Nutzungsberichten verwendet. Gehen Sie wie folgt vor, um einen Amazon S3 S3-Bucket zu erstellen, oder wählen Sie einen vorhandenen aus, für den der Amazon Chime Chime-Service die wöchentlichen Nutzungsberichte bereitstellt. Weitere Informationen zur Erstellung von Amazon S3-Buckets oder zur Navigation und Verwaltung des Zugriffs auf bestehende Amazon S3 S3-Buckets finden Sie unter Erste Schritte mit Amazon S3 im Amazon S3 S3-Benutzerhandbuch.

  1. Öffnen Sie die Amazon Chime Chime-Konsole unter https://chime.aws.amazon.com/.

  2. Wählen Sie unter Allgemeine Einstellungen die Option Nutzungsberichterstattung aus.

  3. Um die Amazon Chime Chime-Nutzungsberichte für Ihr Amazon Chime Chime-Konto zu aktivieren, erstellen oder wählen Sie zunächst einen Amazon S3 S3-Bucket aus.

    1. Wählen Sie unter Berichtsziel die Option Neuer S3-Bucket aus, um einen neuen Bucket zu erstellen, und geben Sie einen Namen gemäß der aufgeführten Anleitung ein. Sie können auch Bestehender S3-Bucket auswählen, wenn Sie bereits über einen Speicherort verfügen, an dem Sie die Dateien speichern möchten.

    2. Wählen Sie Speichern, um den neuen S3-Bucket zu erstellen, oder wählen Sie einen vorhandenen S3-Bucket aus.

    3. Die Nutzungsberichterstattung ist jetzt aktiviert.

  4. Ihre wöchentlichen Nutzungsberichte beginnen am darauffolgenden Sonntag um Mitternacht UTC, und die Dateien werden im angegebenen S3-Bucket gespeichert.

    Richten Sie den Amazon S3 S3-Bucket ein und aktivieren Sie die wöchentliche Nutzungsberichterstattung

Schalten Sie die Nutzungsberichterstattung aus

Sie können die Generierung neuer Nutzungsberichte jederzeit beenden.

  1. Öffnen Sie die Amazon Chime Chime-Konsole unter https://chime.aws.amazon.com/.

  2. Wählen Sie unter Allgemeine Einstellungen die Option Nutzungsberichterstattung aus.

  3. Wählen Sie Berichterstattung deaktivieren aus.

  4. Bestätigen Sie, dass die Berichterstattung gestoppt werden soll, indem Sie Deaktivieren wählen.

    Bestätigen Sie, dass die wöchentliche Nutzungsberichterstattung ausgeschaltet sein soll

Inhalt des Berichts

Berichte werden wöchentlich generiert. Gehen Sie wie folgt vor, um die Nutzungsberichte einzusehen.

  1. Rufen Sie die Amazon S3 S3-Konsole auf, um Ihre Daten anzuzeigen.

  2. Suchen Sie den Bucket-Namen.

  3. Die Datei mit dem wöchentlichen Nutzungsbericht wird an der folgenden Stelle in Ihrem S3-Bucket gespeichert:

    Amazon-Chime-User-Activity-Reports/csv/<AWSaccountID>/<year>/<month>/<day>/<AmazonChimeAccountName>_<AmazonChimeAccountId>_<yyyymmdd>.csv

    Beispiel:

    Amazon-Chime-User-Activity-Reports/csv/123456789012/2024/11/03/ExampleSales_12abcdef-34gh-56i7-89jk-01234lmnopq56_20241103.csv
  4. Die folgenden Felder sind in jedem Bericht enthalten:

    • Team- oder Enterprise-Kontoname

    • Startdatum der Woche

    • Der mit seinem Amazon Chime Chime-Konto verknüpfte Anzeigename des Benutzers

    • Die E-Mail-Adresse des Benutzers

    • Registrierungsstatus des Benutzers

    • Erstellungsdatum des Benutzerkontos

    • Die Anzahl der Besprechungen, an denen der Benutzer im Laufe der Woche teilgenommen hat

    • Die Anzahl der Besprechungen, die der Benutzer während der Woche veranstaltet hat

    • Die Anzahl der Nachrichten, die der Benutzer während der Woche gesendet hat (1:1, Gruppen- und Chatroom-Beiträge)

    Felder und Daten, die im wöchentlichen Nutzungsbericht enthalten sind

Geschäftliches Telefonieren — Portierung von Telefonnummern

Um den Übergang von Amazon Chime Business Calling für Sprach- und SMS-Dienste zu erleichtern, können Sie Ihre Business Calling-Telefonnummern auf einen anderen Mobilfunkanbieter portieren. Weitere Informationen finden Sie unter Rufnummern herausnehmen.

Verwaltung Ihrer Benutzerkonten — Teamkonten

Sie müssen alle Benutzer entfernen, bevor Sie Ihr Teamkonto löschen können. Wenn Sie ein Amazon Chime Team-Konto einrichten, können Sie neue Benutzer einladen, ihre Berechtigungsstufe (Pro oder Basic) festlegen, Regionen und andere Kontoeinstellungen konfigurieren und dafür bezahlen, dass Benutzer Besprechungen veranstalten oder Business Calling-Funktionen nutzen. Wenn Sie einen Benutzer aus einem Amazon Chime Chime-Team entfernen, kann er keine kostenpflichtigen Funktionen nutzen, aber er kann weiterhin Nachrichtenfunktionen nutzen und an Besprechungen teilnehmen. Wenn Sie sie entfernen, haben sie weiterhin Zugriff auf das Amazon Chime Chime-Benutzerkonto und behalten ihre Kontakte, ihren Einzel- und Gruppennachrichtenverlauf sowie ihre Chatroom-Mitgliedschaft bei.

  1. Öffnen Sie die Amazon Chime Chime-Konsole unter https://chime.aws.amazon.com/.

  2. Klicken Sie unter der Überschrift Kontoname auf einen Teamnamen.

  3. Klicken Sie auf das Kontrollkästchen Alle auswählen oder auf das Kontrollkästchen neben einzelnen Benutzern.

  4. Wählen Sie im Menü Benutzeraktionen die Option Benutzer entfernen aus.

    Wählen Sie bei der Verwaltung eines Teamkontos im Aktionsmenü die Option Benutzer entfernen

Sobald Ihre Benutzer entfernt wurden, können sie sich weiterhin anmelden und auf Amazon Chime zugreifen, sie können jedoch keine Besprechungen mehr veranstalten. Wenn sie ihr Amazon Chime-Konto löschen möchten, können sie die Option „Mich löschen“ mithilfe des Amazon Chime Assistant verwenden. Weitere Informationen finden Sie unter Verwenden des Amazon Chime Chime-Assistenten zum Abrufen von Anhängen oder beantragen Sie im Amazon Chime Chime-Hilfecenter, dass Ihr Konto gelöscht wird.

Verwaltung Ihrer Benutzerkonten — Unternehmenskonten

Sie müssen alle Domains entfernen, bevor Sie Ihr Enterprise-Konto löschen können. Sie können ein Upgrade von einem Amazon Chime Team auf ein Enterprise-Konto durchführen, indem Sie Ihre Domain beanspruchen. Wenn Sie Ihre Domain beanspruchen, beweisen Sie, dass Ihr Unternehmen Eigentümer der Domain ist und somit Eigentümer der Daten Ihrer Nutzer wird. Alle registrierten Amazon Chime Chime-Benutzer mit E-Mail-Adressen, die Ihren beanspruchten Domains entsprechen, werden Ihrem Enterprise-Konto hinzugefügt. Sie legen ihre Berechtigungsstufe (Pro oder Basic) fest, legen Kontoeinstellungen wie unterstützte Meeting-Regionen und Chat-Aufbewahrungsregeln fest und zahlen dafür, dass Ihre Benutzer Besprechungen veranstalten oder Business Calling-Funktionen nutzen. Sie können alle Benutzer freischalten, indem Sie sich dafür entscheiden, Ihre Domain (s) zu entfernen. Bei diesem Vorgang werden alle Benutzerprofile zurückgesetzt und alle Daten, Kontakte, Einzel- und Gruppenkonversationen, die Mitgliedschaft im Chatroom und der Verlauf gelöscht. Sobald Sie den Anspruch auf eine Domain aufheben, können sich Benutzer nicht mehr mit SSO anmelden, keine Besprechungen mehr veranstalten oder planen, und das mit ihrer E-Mail-Adresse verknüpfte Profil wird zurückgesetzt. Wenn sie Amazon Chime weiterhin verwenden möchten, können sie ein neues Konto erstellen, indem sie den Anweisungen auf der Amazon Chime Chime-Seite Erste Schritte folgen. Sobald alle Domains entfernt wurden, können Sie Ihr Enterprise-Konto löschen.

  1. Öffnen Sie die Amazon Chime Chime-Konsole unter https://chime.aws.amazon.com/.

  2. Wählen Sie in der Spalte Kontoname den Namen eines Unternehmenskontos aus.

  3. Wählen Sie unter Identität die Option Domains aus.

  4. Wählen Sie Remove (Entfernen) aus.

  5. Wenn Sie dazu aufgefordert werden, überprüfen Sie die Ergebnisse der Ausführung dieser Aufgabe und klicken Sie auf das Kontrollkästchen neben Ich verstehe, dass diese Aktion nicht rückgängig gemacht werden kann.

  6. Wählen Sie Entfernen aus.

    Durch das Entfernen einer Domain werden alle Benutzerprofile zurückgesetzt. Vergewissern Sie sich, dass Sie die Auswirkungen des Entfernens der Domain verstehen.

Übergangsfunktionen für Amazon Chime Chime-Benutzer

Die folgenden Übergangsfunktionen stehen Amazon Chime-Administratoren zur Verfügung.

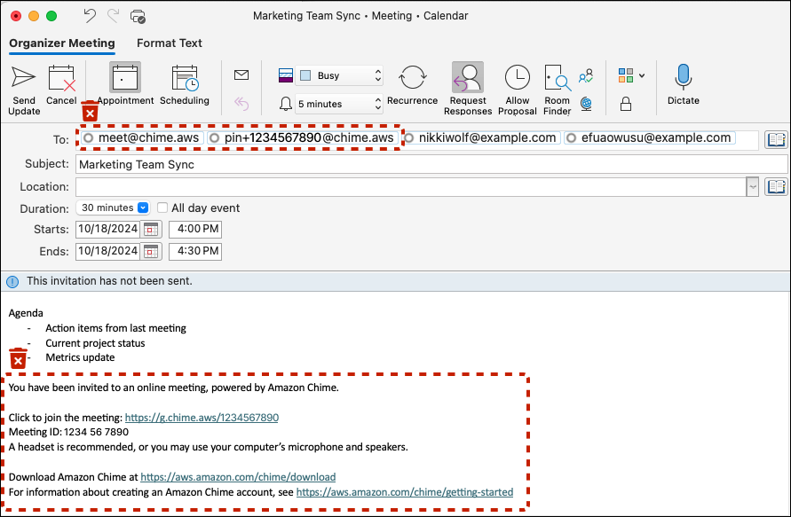
Pro-Benutzer — Amazon Chime aus Ihren Meeting-Einladungen entfernen

Amazon Chime ruft automatisch Besprechungsteilnehmer an, die bei ihren Amazon Chime-Clients angemeldet sind, wenn Sie über Amazon Chime Pro-Berechtigungen verfügen, und lädt meet@chime.aws Sie zu Ihren Besprechungen ein. Löschen Sie entweder Ihr Meeting und erstellen Sie die Einladung mit der neuen Lösung neu, oder führen Sie das folgende Verfahren durch, um die Amazon Chime Chime-Meeting-Details aus einem vorhandenen Meeting in Ihrem Kalender zu entfernen.

  1. Öffnen Sie Ihre Kalenderanwendung (keine mobile Kalenderanwendung).

  2. Öffnen Sie eine wiederkehrende Serie oder ein Meeting.

  3. Gehen Sie wie folgt vor, um Amazon Chime (und automatische Anrufe) zu entfernen und die Besprechungsanweisungen der neuen Lösung hinzuzufügen:

    1. Entfernen Sie das meet@chime.aws und pin+<meetingid>@chime.aws aus dem Feld An:.

    2. Entfernen Sie Amazon Chime Chime-Besprechungsanweisungen aus dem Text der Einladung.

    3. Wenn Sie eine neue Meeting-Lösung haben, generieren Sie neue Besprechungsanweisungen und fügen Sie sie dem Hauptteil hinzu.

  4. Senden Sie die Einladung und achten Sie darauf, das Update an alle zu senden.

  5. Ihr Meeting sollte nicht mehr auf Ihrer Amazon Chime Chime-Startseite unter Bevorstehende Besprechungen angezeigt werden, und es wird kein automatisches Amazon Chime Chime-Klingeln für Ihre Teilnehmer geben.

    Amazon Chime Chime-Benutzer aus der An: -Zeile und Besprechungsanweisungen aus dem Hauptteil entfernen

Chatroom-Administratoren — Rufen Sie eine Liste der Mitglieder ab

Amazon Chime bietet Chatrooms für bis zu 10.000 Mitglieder. Wenn Sie zu einer neuen Messaging-Lösung wechseln, kann es hilfreich sein, die Mitglieder in Ihrem Amazon Chime Chime-Raum kontaktieren zu können, um den Chatroom in Ihrer neuen Lösung neu zu erstellen. Wenn Sie ein Chatroom-Administrator sind, können Sie den Namen, die E-Mail-Adresse und die Rolle jedes Mitglieds Ihres Chatrooms exportieren, indem Sie das folgende Verfahren ausführen.

  1. Melden Sie sich bei einem Amazon Chime Windows-, macOS- oder Webclient an. Dies ist mit den mobilen Clients nicht verfügbar.

  2. Navigieren Sie zu einem Chatroom, in dem Sie die Administratorrolle haben.

  3. Wählen Sie in den Raumeinstellungen (das -Symbol) die Option Mitgliederliste exportieren aus.

  4. Sie werden aufgefordert, die CSV-Datei auf Ihrem Computer zu speichern, wenn Sie den Windows- oder MacOS-Client verwenden. Wenn Sie diese Aktion vom Webclient aus ausführen, wird die Mitgliederliste in Ihrem Download-Ordner gespeichert. Der Standarddateiname beinhaltet den Raumnamen.

    Beispieldateiname: Amazon_Chime_Arnav Desai_Project_Team_room_member_list.csv

Amazon Chime Chime-Benutzer — Exportieren Sie Ihre persönlichen Kontakte

Amazon Chime bietet Benutzern eine persönliche Kontaktliste (mit bis zu 100 Kontakten). Sie fügen Amazon Chime Chime-Benutzerinformationen zu Ihrer Liste persönlicher Kontakte hinzu, wenn Sie sie einladen oder wenn Sie die Aktion Zu Kontakten hinzufügen verwenden, die während der Besprechungen in der Meetingliste angezeigt wird, aus Ihrer Kontaktliste oder wenn Sie die Aktion Zu Kontakten hinzufügen neben ihrem Namen in den Listen Favoriten oder Letzte Nachrichten auswählen. Wenn Sie zu einer neuen Messaging-Lösung wechseln, kann es hilfreich sein, Benutzerinformationen für Personen außerhalb Ihres Unternehmens oder für andere, die Sie zu Ihren persönlichen Kontakten hinzugefügt haben, zu verwalten. Das folgende Verfahren ermöglicht es Ihnen, relevante Namen, E-Mail-Adressen und Telefonnummern zu speichern, wenn Sie Business Calling verwenden.

  1. Melden Sie sich bei einem Amazon Chime Windows-, macOS- oder Webclient an. Dies ist mit den mobilen Clients nicht verfügbar.

  2. Navigieren Sie im oberen Menü zu Kontakte, wenn Sie einen Windows- oder macOS-Client verwenden, oder Meine Kontakte anzeigen unter Schnellaktionen im Webclient.

  3. Wählen Sie Persönliche Kontakte exportieren.

  4. Sie werden aufgefordert, die CSV-Datei auf Ihrem Computer zu speichern, wenn Sie den Windows- oder MacOS-Client verwenden. Wenn Sie diese Aktion vom Webclient aus ausführen, wird die Mitgliederliste in Ihrem Download-Ordner gespeichert.

    Beispieldateiname: Amazon_Chime_ (Arnav Desai) _personal_contacts.csv

Zusammenfassung

Organizations mit mindestens einem Amazon Chime Team- oder Enterprise-Konto können die Funktionen Amazon Chime und Business Calling bis zum 20. Februar 2026 weiter nutzen, wenn der Support für den Service endet. Zu den Funktionen, die nicht mehr unterstützt werden, gehören das Planen und Ausrichten von Besprechungen, das Hinzufügen und Verwalten von Benutzern und andere Funktionen, die über die Amazon Chime Chime-Konsole verfügbar sind.

Weitere Ressourcen