View a markdown version of this page

Weiterleiten von Anrufen und Ereignissen an AWS Lambda Funktionen für Amazon Chime SDK PSTN-Audio - Amazon Chime SDK

Die vorliegende Übersetzung wurde maschinell erstellt. Im Falle eines Konflikts oder eines Widerspruchs zwischen dieser übersetzten Fassung und der englischen Fassung (einschließlich infolge von Verzögerungen bei der Übersetzung) ist die englische Fassung maßgeblich.

Weiterleiten von Anrufen und Ereignissen an AWS Lambda Funktionen für Amazon Chime SDK PSTN-Audio

Der PSTN-Audiodienst bietet die folgenden Möglichkeiten, eingehende Telefonanrufe zur Behandlung an Ihre AWS Lambda Funktion weiterzuleiten.

  • Sie können Anrufe auf der Grundlage der angerufenen Nummer weiterleiten. Zu diesem Zweck erstellt ein Amazon Chime SDK-Administrator eine SIP-Regel, bei der der Triggertyp auf Telefonnummer gesetzt ist. Diese Telefonnummer muss im Amazon Chime SDK-Telefonnummernbestand in demselben AWS Konto wie die SIP-Regel vorhanden sein.

  • Sie können Anrufe auf der Grundlage der Anfrage-URI eines eingehenden Voice Connector-SIP-Anrufs an die AWS Lambda Funktion weiterleiten. Zu diesem Zweck erstellt ein Amazon Chime SDK-Administrator eine SIP-Regel, bei der der Triggertyp auf Request URI hostname gesetzt ist. Dieses Feld muss einen vollqualifizierten Domainnamen enthalten, der im Feld „Hostname für ausgehenden Datenverkehr“ eines Voice Connectors angegeben ist, der für dasselbe AWS Konto wie die SIP-Regel bereitgestellt wird.

Anmerkung

Bei Verwendung des Triggertyps „URL-Hostname anfordern“ validiert der PSTN-Audiodienst den Teil des eingehenden Signals Request-URI (den user Teil vor dem Zeichen). @ Sie müssen das erweiterte Backus-Naur-Format verwenden. Erforderliche Länge: zwischen 1 und einschließlich 36. Verwenden Sie die folgenden Werte: a-z, A-Z, 0-9, &, =, +, $, /, %, -, _, !, ~, *, (,), (.). Wenn Ihr SIP-Anbieter längere Werte übergeben muss, verwenden Sie stattdessen einen benutzerdefinierten SIP-Header. Weitere Informationen finden Sie unter Verwenden von SIP-Headern im Amazon Chime SDK PTSN-Audiodienst.

Als Nächstes stellt der Administrator mindestens eine Ziel-SIP-Medienanwendung bereit. Optional können Sie mehrere SIP-Medienanwendungen in der Reihenfolge ihrer Priorität bereitstellen, um Redundanz und Failover zu unterstützen. Sie können beispielsweise zwei SIP-Medienanwendungen in zwei verschiedenen AWS Regionen bereitstellen und deren Prioritätsreihenfolge angeben. Wenn eine SIP-Regel mehr als eine Ziel-SIP-Medienanwendung hat, werden die Lambda-Funktionen der SIP-Medienanwendung in der Reihenfolge ihrer Priorität aufgerufen. Die AWS Lambda Funktion in der SIP-Medienanwendung mit der höchsten Prioritätsreihenfolge (der kleinsten Zahl, z. B. 1) wird zuerst ausgeführt. Wenn der PSTN-Audiodienst diese Funktion nicht aufrufen kann, wird die AWS Lambda AWS Lambda Funktion in der SIP-Medienanwendung mit der nächsthöheren Prioritätsreihenfolge (der nächstkleinsten Zahl, z. B. 2) aufgerufen. Wenn alle Versuche, die in der SIP-Regel angegebenen SIP-Medienanwendungen auszuführen, fehlschlagen, hängt der PSTN-Audiodienst auf.

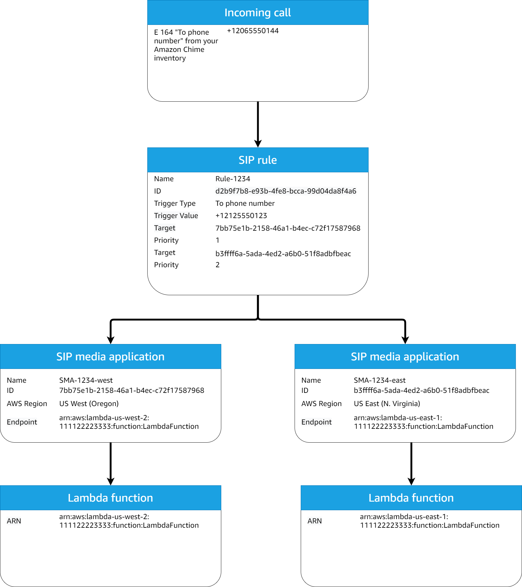
Sobald die erforderlichen SIP-Regeln und SIP-Medienanwendungen bereitgestellt wurden, leitet der PSTN-Audiodienst eingehende Anrufe an Ihre Funktion weiter. AWS Lambda Das folgende Diagramm zeigt eine typische Sequenz mit dem Triggertyp „An“ -Telefonnummer.

Diagramm einer SIP-Regel und einer Workflow-Regel für SIP-Medienanwendungen, die den Triggertyp „An“ -Telefonnummer verwenden.

Im Diagramm:

  1. Der PSTN-Audiodienst empfängt einen eingehenden Anruf an eine Telefonnummer, die in einer SIP-Regel für dasselbe Konto bereitgestellt wurde. AWS

  2. Der PSTN-Audiodienst wertet dann die SIP-Regel aus und ruft die SIP-Medienanwendung mit der höchsten Priorität ab (in diesem Fall Priorität 1).

  3. Der Dienst ruft dann die der SIP-Medienanwendung zugeordnete AWS Lambda Funktion auf.

  4. Optional. Wenn der Dienst die AWS Lambda mit der höchsten Prioritätsreihenfolge verknüpfte nicht aufrufen kann, versucht er, die SIP-Medienanwendung mit der nächsthöheren Prioritätsreihenfolge (in diesem Fall Priorität 2) auszuführen, sofern eine vorhanden ist.

  5. Optional. Wenn alle Ziel-SIP-Medienanwendungen ausfallen, beendet der PSTN-Audiodienst den Anruf.

Das folgende Diagramm zeigt eine typische Regel, die den Triggertyp Request URI Hostname verwendet.

Diagramm einer Regel, die den Triggertyp Request URI Hostname verwendet.

Im Diagramm:

  1. Der PSTN-Audiodienst empfängt einen eingehenden Anruf auf einem Amazon Chime SDK Voice Connector mit einem Anforderungs-URI-Hostnamen, der einer bereitgestellten SIP-Regel im selben Konto entspricht. AWS

  2. Der Service bewertet dann die SIP-Regel und ruft die SIP-Medienanwendung mit der niedrigsten Priorität ab (in diesem Fall die einzige Ziel-SIP-Medienanwendung mit Priorität 1).

  3. Der Dienst ruft dann die der AWS Lambda SIP-Medienanwendung zugeordnete Funktion auf.

  4. Optional. Wenn der Dienst die AWS Lambda mit der niedrigsten Priorität verknüpfte nicht aufrufen kann, versucht er, die SIP-Medienanwendung mit der nächstniedrigeren Priorität auszuführen, sofern eine vorhanden ist. In diesem Fall gibt es nur eine Ziel-SIP-Medienanwendung.

  5. Optional. Wenn alle Ziel-SIP-Medienanwendungen ausfallen, beendet der PSTN-Audiodienst den Anruf.

Darüber hinaus können Sie mithilfe der API einen ausgehenden Anruf erstellen und anschließend Ihre AWS Lambda Funktion zur weiteren Verarbeitung aufrufen. CreateSIPMediaApplicationCall Um diese API zu verwenden, geben Sie die bereitgestellte SIP-Medienanwendungs-ID als Parameter an.

Schließlich können Sie Ihre AWS Lambda Funktion jederzeit über die UpdateSIPMediaApplicationCallAPI auslösen, während ein Anruf aktiv ist. Um die API zu verwenden, geben Sie die bereitgestellte SIP-Medienanwendungs-ID als Parameter an.