View a markdown version of this page

So funktionieren Lifecycle-Hooks in Auto Scaling Scaling-Gruppen - Amazon EC2 Auto Scaling

Die vorliegende Übersetzung wurde maschinell erstellt. Im Falle eines Konflikts oder eines Widerspruchs zwischen dieser übersetzten Fassung und der englischen Fassung (einschließlich infolge von Verzögerungen bei der Übersetzung) ist die englische Fassung maßgeblich.

So funktionieren Lifecycle-Hooks in Auto Scaling Scaling-Gruppen

Eine Amazon-EC2-Instance wechselt von dem Zeitpunkt, an dem sie gestartet wird, bis zu ihrer Beendigung durch verschiedene Status. Sie können benutzerdefinierte Aktionen für Ihre Auto-Scaling-Gruppe erstellen, die ausgeführt werden, wenn eine Instance aufgrund eines Lebenszyklus-Hooks in einen Wartezustand übergeht.

Die folgende Abbildung zeigt die Übergänge zwischen Auto Scaling Scaling-Instanzzuständen, wenn Sie Lifecycle-Hooks für Scale-Out und Scale-In verwenden.

Die Übergänge zwischen Auto Scaling Scaling-Instanzzuständen, wenn Sie Lifecycle-Hooks für Scaling-Out und Scale-In verwenden.

Wie im obigen Diagramm gezeigt:

  1. Die Auto-Scaling-Gruppe reagiert auf ein horizontales Skalierungsereignis und beginnt mit dem Starten einer Instance.

  2. Der Lebenszyklus-Hook versetzt die Instance in einen Wartestatus (Pending:Wait) und führt dann eine benutzerdefinierte Aktion aus.

    Die Instance bleibt in einem Wartezustand, bis Sie entweder die Lebenszyklusaktion beenden oder der Timeout-Zeitraum endet. Standardmäßig verbleibt die Instance eine Stunde lang im Wartestatus, dann führt die Auto-Scaling-Gruppe den Start der Instance fort (Pending:Proceed). Wird mehr Zeit benötigt, können Sie die Zeit bis zur Zeitüberschreitung zurücksetzen, indem Sie eine Heartbeat-Benachrichtigung aufzeichnen. Wenn Sie die Lebenszyklusaktion bei Vollendung der benutzerdefinierten Aktion und bevor der Zeitüberschreitungszeitraums abgelaufen ist, abschließen, endet der Zeitraum und die Auto-Scaling-Gruppe setzt den Startvorgang fort.

  3. Die Instance tritt in den InService-Zustand und die Kulanzfrist der Zustandsprüfung beginnt. Bevor die Instance jedoch den InService-Status erreicht, wird sie, wenn die Auto-Scaling-Gruppe einem Elastic Load Balancing zugeordnet ist, beim Load Balancer registriert, und der Load Balancer beginnt mit der Überprüfung seines Zustands. Nach Ablauf der Kulanzfrist für die Zustandsprüfung beginnt Amazon EC2 Auto Scaling, den Zustand der Instance zu prüfen.

  4. Die Auto-Scaling-Gruppe reagiert auf ein horizontales Skalierungsereignis und beginnt mit dem Beenden einer Instance. Wenn die Auto-Scaling-Gruppe mit Elastic Load Balancing verwendet wird, wird die beendende Instance zunächst beim Load Balancer registriert. Wenn Connection Draining für den Load Balancer aktiviert ist, akzeptiert die Instance keine neuen Verbindungen und wartet darauf, dass vorhandene Verbindungen abgebaut werden, bevor die Registrierung abgeschlossen wird.

  5. Der Lebenszyklus-Hook versetzt die Instance in einen Wartestatus (Terminating:Wait) und führt dann eine benutzerdefinierte Aktion aus.

    Die Instance bleibt in einem Wartezustand, bis Sie entweder die Lebenszyklusaktion beenden oder der Timeout-Zeitraum endet (standardmäßig eine Stunde). Nachdem Sie den Lebenszyklus-Hook abgeschlossen haben oder der Timeout-Zeitraum abläuft, wechselt die Instance in den nächsten Status (Terminating:Proceed).

  6. Die Instance wurde beendet.

Wichtig

Instances in einem Warm Pool haben auch einen eigenen Lebenszyklus mit entsprechenden Wartestatus, wie unter Lebenszyklusstatusübergänge für Instances in einem Warm Pool beschrieben.

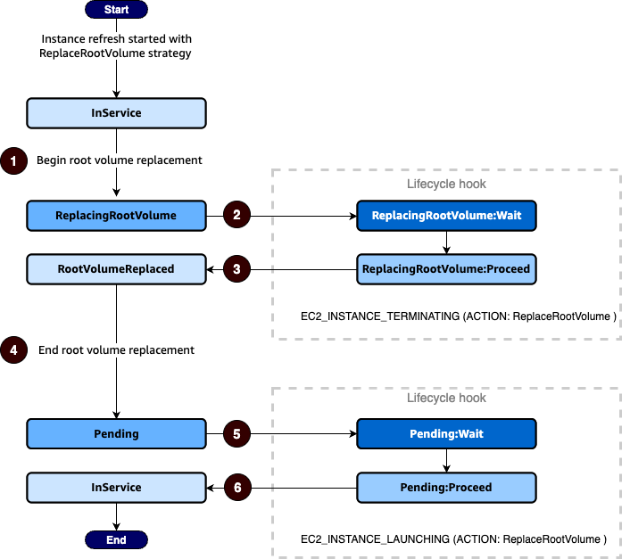
Statusübergänge im Lebenszyklus von Instances, bei denen das Root-Volume ausgetauscht wird

Das folgende Diagramm zeigt den Übergang zwischen Auto Scaling Scaling-Instanzzuständen, wenn Sie Lifecycle-Hooks zum Ersetzen des Root-Volumes verwenden:

Die Übergänge zwischen Auto Scaling Scaling-Instanzzuständen, wenn Sie Lifecycle-Hooks zum Ersetzen des Root-Volumes verwenden.

Wie im obigen Diagramm gezeigt:

  1. Die Auto Scaling Scaling-Gruppe reagiert auf eine Instanzaktualisierung und wählt eine Instance für den Austausch des Root-Volumes aus. Die Instance wechselt in den ReplacingRootVolume Status. Wenn die Instance bei einem Load Balancer registriert ist, wird sie vom Load Balancer abgemeldet.

  2. Der Lebenszyklus-Hook versetzt die Instance in einen Wartestatus (ReplacingRootVolume:Wait) und führt dann eine benutzerdefinierte Aktion aus. Die Instance bleibt in einem Wartezustand, bis Sie entweder die Lebenszyklusaktion beenden oder der Timeout-Zeitraum endet. Wenn Sie die Lebenszyklusaktion abschließen, wenn die benutzerdefinierte Aktion abgeschlossen ist und der Timeout-Zeitraum noch nicht abgelaufen ist, endet der Zeitraum und die Auto Scaling Scaling-Gruppe setzt den Austausch des Stammvolumes fort.

  3. Die Instance schließt den Austausch des Root-Volumes ab und wechselt in den RootVolumeReplaced Status.

  4. Die Instance wechselt in den Pending Status.

  5. Der Lebenszyklus-Hook versetzt die Instance in einen Wartestatus (Pending:Wait) und führt dann eine benutzerdefinierte Aktion aus. Die Instance verbleibt im Wartestatus, entweder bis Sie die Lebenszyklusaktion abgeschlossen haben oder bis der Timeout-Zeitraum abgelaufen ist. Nachdem Sie den Lebenszyklus-Hook abgeschlossen haben oder der Timeout-Zeitraum abläuft, wechselt die Instance in den nächsten Status (Pending:Proceed).

  6. Die Instanz wechselt in den InService Status. Wenn die Auto Scaling Scaling-Gruppe jedoch einem Elastic Load Balancing Load Balancer zugeordnet ist, bevor die Instance den InService Status erreicht, wird die Instance beim Load Balancer registriert.