View a markdown version of this page

Das Projektfenster anzeigen in AWS SCT - AWS Schema Conversion Tool

Die vorliegende Übersetzung wurde maschinell erstellt. Im Falle eines Konflikts oder eines Widerspruchs zwischen dieser übersetzten Fassung und der englischen Fassung (einschließlich infolge von Verzögerungen bei der Übersetzung) ist die englische Fassung maßgeblich.

Das Projektfenster anzeigen in AWS SCT

Die folgende Abbildung zeigt, wie Sie ein Schemamigrationsprojekt erstellen und anschließend ein Schema konvertieren. AWS SCT

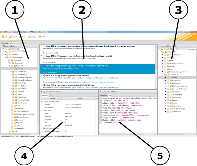
  1. Im linken Bereich wird das Schema der Quelldatenbank in einer Strukturansicht präsentiert. Ihr Datenbankschema ist "lazy loaded". Mit anderen Worten, wenn Sie ein Element aus der Strukturansicht auswählen, AWS SCT wird das aktuelle Schema aus Ihrer Quelldatenbank abgerufen und angezeigt.

  2. Im oberen mittleren Bereich werden Aktionselemente für Schemaelemente aus der Quelldatenbank-Engine angezeigt, die nicht automatisch in die Zieldatenbank-Engine konvertiert werden konnten.

  3. Im rechten Bereich wird das Schema der Ziel-DB-Instance in einer Strukturansicht präsentiert. Ihr Datenbankschema ist "lazy loaded". Das heißt, wenn Sie ein Element aus der Strukturansicht auswählen, AWS SCT wird das aktuelle Schema aus Ihrer Zieldatenbank abgerufen und angezeigt.

Das AWS SCT Projektfenster
  1. Wenn Sie im unteren linken Bereich ein Schemaelement auswählen, werden Eigenschaften angezeigt. Diese beschreiben das Quellschemaelement und den SQL-Befehl zum Erstellen dieses Elements in der Quelldatenbank.

  2. Wenn Sie im unteren rechten Bereich ein Schemaelement auswählen, werden Eigenschaften angezeigt. Diese beschreiben das Zielschemaelement und den SQL-Befehl zum Erstellen dieses Elements in der Zieldatenbank. Sie können diesen SQL-Befehl bearbeiten und die aktualisierte Version in Ihrem Projekt speichern.