View a markdown version of this page

Drift auf einem ganzen CloudFormation Stack erkennen - AWS CloudFormation

Die vorliegende Übersetzung wurde maschinell erstellt. Im Falle eines Konflikts oder eines Widerspruchs zwischen dieser übersetzten Fassung und der englischen Fassung (einschließlich infolge von Verzögerungen bei der Übersetzung) ist die englische Fassung maßgeblich.

Drift auf einem ganzen CloudFormation Stack erkennen

Das Durchführen einer Abweichungserkennung für einen Stack ermittelt, ob der Stack von seiner erwarteten Vorlagenkonfiguration abgewichen ist, und gibt detaillierte Informationen über den Abweichungsstatus jeder Ressource im Stack zurück, die die Abweichungserkennung unterstützt.

Um Drift auf einem ganzen Stack zu erkennen, verwenden Sie den AWS-Managementkonsole
  1. Öffnen Sie die CloudFormation Konsole unter https://console.aws.amazon.com/cloudformation.

  2. Wählen Sie in der Liste der Stacks den Stack aus, für den Sie die Abweichungserkennung durchführen möchten. Wählen Sie im Stack-Detailbereich die Option Stack actions (Stack-Aktionen) und dann Detect drift (Abweichung erkennen) aus.

    Der Befehl „Detect drift (Abweichung erkennen)“, der im Menü „Stack actions (Stack-Aktionen)“ für den markierten Stack ausgewählt wurde.

    CloudFormation zeigt eine Informationsleiste an, die angibt, dass die Drifterkennung für den ausgewählten Stack initiiert wurde.

  3. Warten Sie, bis der Vorgang zur Drifterkennung CloudFormation abgeschlossen ist. Wenn die Drift-Erkennung abgeschlossen ist, werden der Drift-Status und die Uhrzeit der letzten Drift-Prüfung für Ihren Stack CloudFormation aktualisiert. Diese Felder werden im Abschnitt Overview (Übersicht) des Bereichs Stack info (Stack-Informationen) der Stack-Detailseite aufgeführt.

    Der Vorgang der Abweichungserkennung kann mehrere Minuten dauern, abhängig von der Anzahl der im Stack enthaltenen Ressourcen. Sie können nur einen einzigen Vorgang zur Drifterkennung auf einem bestimmten Stack gleichzeitig ausführen. CloudFormation setzt die Drifterkennung fort, auch wenn Sie die Informationsleiste schließen.

  4. Überprüfen Sie die Ergebnisse der Abweichungserkennung für den Stack und seine Ressourcen. Wenn Sie Ihren Stack ausgewählt haben, wählen Sie im Menü Stack actions (Stack-Aktionen) die Option View drift results (Abweichungsergebnisse anzeigen) aus.

    CloudFormation listet den gesamten Drift-Status des Stacks sowie den Zeitpunkt auf, zu dem die Drift-Erkennung zuletzt auf dem Stack oder einer seiner einzelnen Ressourcen ausgelöst wurde. Ein Stack gilt als abgewichen, wenn eine oder mehrere seiner Ressourcen abgewichen sind.

    Die Abweichungsseite für den ausgewählten Stack, die den Gesamtabweichungsstatus, den Status der Abweichungserkennung und das letzte Mal, als die Abweichungserkennung für den Stack oder eine seiner einzelnen Ressourcen eingeleitet wurde, anzeigt.

    Im Abschnitt Status der Ressourcenabweichung CloudFormation werden alle Stack-Ressourcen, ihr Drift-Status und der Zeitpunkt aufgeführt, zu dem die Drift-Erkennung zuletzt auf der Ressource initiiert wurde. Die logische ID und die physische ID jeder Ressource werden angezeigt, um Ihnen bei der Identifizierung zu helfen. Bei Ressourcen mit dem Status MODIFIZIERT werden außerdem Details zur Ressourcenabweichung CloudFormation angezeigt.

    Sie können die Ressourcen basierend auf ihrem Abweichungsstatus mithilfe der Spalte Drift status (Abweichungsstatus) sortieren.

    1. So zeigen Sie die Details zu einer geänderten Ressource an

      1. Wenn Sie die geänderten Ressourcen ausgewählt haben, wählen Sie View drift details (Abweichungsdetails anzeigen) aus.

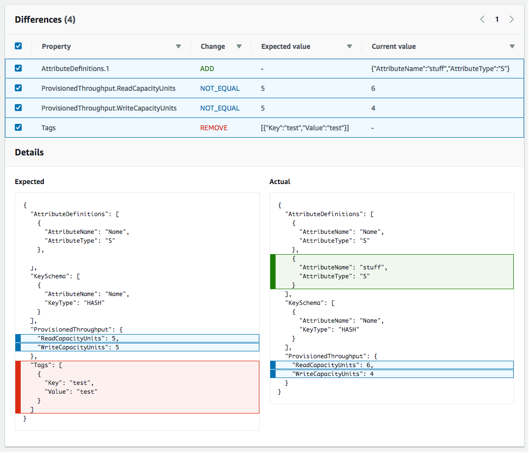
        CloudFormation zeigt die Drift-Detailseite für diese Ressource an. Diese Seite führt den erwarteten und aktuellen Eigenschaftswert der Ressource sowie alle Unterschiede zwischen den beiden auf.

        Zum Hervorheben eines Unterschieds wählen Sie im Abschnitt Differences (Unterschiede) den Eigenschaftsnamen aus.

        • Zusätzliche Eigenschaften werden in der Spalte Current (Aktuell) des Abschnitts Details grün hinterlegt.

        • Gelöschte Eigenschaften werden in der Spalte Expected (Erwartet) des Abschnitts Details rot markiert.

        • Eigenschaften, deren Wert geändert wurde, sind in den beiden Spalten Expected (Erwartet) und Current (Aktuell) gelb markiert.

    Der Abschnitt Ressourcenabweichungsstatus auf der Seite Abweichungsdetails, der Abweichungsinformationen für jede Ressource im Stack enthält, die die Abweichungserkennung unterstützt. Zu den Details gehören der Abweichungsstatus sowie die erwarteten und aktuellen Eigenschaftswerte.
Um Drift auf einem gesamten Stack zu erkennen, verwenden Sie den AWS CLI
Wichtig

Überprüfen Sie den Zeitpunkt der letzten Driftprüfung für den Stapel und stellen Sie sicher, dass er vor dem Zeitstempel liegt, der in den Ergebnissen der Ressourcendrift angezeigt wird, um die Verwendung veralteter Daten zu verhindern.

Verwenden Sie die folgenden AWS CLI Befehle AWS CLI, um Drift auf einem gesamten Stack mithilfe von zu erkennen:

  • detect-stack-drift, um einen Abweichungserkennungsvorgang für einen Stack einzuleiten.

  • describe-stack-drift-detection-status, um den Status des Stapelabweichungserkennungs-Vorgangs zu überwachen.

  • describe-stack-resource-drifts, um die Details der Stapelabweichungserkennung zu überprüfen.

  1. Verwenden Sie die detect-stack-drift, um eine Abweichung für einen gesamten Stack zu erkennen. Geben Sie den Stack-Namen oder ARN an. Sie können auch die Logik IDs bestimmter Ressourcen angeben, die Sie als Filter für diesen Vorgang zur Drifterkennung verwenden möchten.

    aws cloudformation detect-stack-drift --stack-name my-stack-with-resource-drift

    Ausgabe:

    { "StackDriftDetectionId": "624af370-311a-11e8-b6b7-500cexample" }
  2. Da die Erkennung der Stack-Abweichung lange dauern kann, verwenden Sie describe-stack-drift-detection-status, um den Status des Vorgangs zu überwachen. Dieser Befehl übernimmt die ID der Stack-Abweichungserkennung, die vom Befehl detect-stack-drift zurückgegeben wird.

    Im folgenden Beispiel haben wir die vom obigen Beispiel detect-stack-drift zurückgegebene Stack-Abweichungserkennungs-ID verwendet und als Parameter an describe-stack-drift-detection-status übergeben. Der Parameter gibt Vorgangsdetails zurück, die zeigen, dass der Abweichungserkennungs-Vorgang abgeschlossen ist, eine einzelne Stack-Ressource abgewichen ist und dass der gesamte Stack als Ergebnis als abgewichen gilt.

    aws cloudformation describe-stack-drift-detection-status --stack-drift-detection-id 624af370-311a-11e8-b6b7-500cexample

    Ausgabe:

    { "StackId": "arn:aws:cloudformation:us-east-1:099908667365:stack/my-stack-with-resource-drift/489e5570-df85-11e7-a7d9-50example", "StackDriftDetectionId": "624af370-311a-11e8-b6b7-500cexample", "StackDriftStatus": "DRIFTED", "Timestamp": "2018-03-26T17:23:22.279Z", "DetectionStatus": "DETECTION_COMPLETE", "DriftedStackResourceCount": 1 }
  3. Wenn die Stapelabweichungserkennung abgeschlossen ist, verwenden Sie den Befehl describe-stack-resource-drifts, um die Ergebnisse zu überprüfen, einschließlich der tatsächlichen und erwarteten Eigenschaftswerte für Ressourcen, die abgewichen sind.

    Das folgende Beispiel verwendet die Option --stack-resource-drift-status-filters, um Stack-Drift-Informationen für die Ressourcen abzufragen, die geändert oder gelöscht wurden. Die Anfrage gibt Informationen über die eine Ressource zurück, die geändert wurde, einschließlich Details über zwei ihrer Eigenschaften, deren Werte geändert wurden. Es wurden keine Ressourcen gelöscht.

    aws cloudformation describe-stack-resource-drifts --stack-name my-stack-with-resource-drift --stack-resource-drift-status-filters MODIFIED DELETED

    Ausgabe:

    { "StackResourceDrifts": [ { "StackId": "arn:aws:cloudformation:us-east-1:099908667365:stack/my-stack-with-resource-drift/489e5570-df85-11e7-a7d9-50example", "ActualProperties": "{\"ReceiveMessageWaitTimeSeconds\":0,\"DelaySeconds\":120,\"RedrivePolicy\":{\"deadLetterTargetArn\":\"arn:aws:sqs:us-east-1:099908667365:my-stack-with-resource-drift-DLQ-1BCY7HHD5QIM3\",\"maxReceiveCount\":12},\"MessageRetentionPeriod\":345600,\"MaximumMessageSize\":262144,\"VisibilityTimeout\":60,\"QueueName\":\"my-stack-with-resource-drift-Queue-494PBHCO76H4\"}", "ResourceType": "AWS::SQS::Queue", "Timestamp": "2018-03-26T17:23:34.489Z", "PhysicalResourceId": "https://sqs.us-east-1.amazonaws.com/099908667365/my-stack-with-resource-drift-Queue-494PBHCO76H4", "StackResourceDriftStatus": "MODIFIED", "ExpectedProperties": "{\"ReceiveMessageWaitTimeSeconds\":0,\"DelaySeconds\":20,\"RedrivePolicy\":{\"deadLetterTargetArn\":\"arn:aws:sqs:us-east-1:099908667365:my-stack-with-resource-drift-DLQ-1BCY7HHD5QIM3\",\"maxReceiveCount\":10},\"MessageRetentionPeriod\":345600,\"MaximumMessageSize\":262144,\"VisibilityTimeout\":60,\"QueueName\":\"my-stack-with-resource-drift-Queue-494PBHCO76H4\"}", "PropertyDifferences": [ { "PropertyPath": "/DelaySeconds", "ActualValue": "120", "ExpectedValue": "20", "DifferenceType": "NOT_EQUAL" }, { "PropertyPath": "/RedrivePolicy/maxReceiveCount", "ActualValue": "12", "ExpectedValue": "10", "DifferenceType": "NOT_EQUAL" } ], "LogicalResourceId": "Queue" } ] }